Definition Type: ComplexType
Name: Lot
Namespace: http://rets.org/xsd/Properties/2007-08
Containing Schema: Lot.xsd
Abstract
Collapse XSD Schema Diagram:
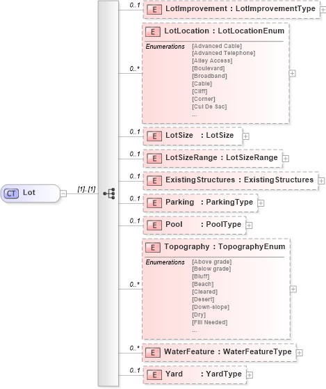
Drilldown into Yard in schema lot_xsd Drilldown into WaterFeature in schema lot_xsd Drilldown into Topography in schema lot_xsd Drilldown into Pool in schema lot_xsd Drilldown into Parking in schema lot_xsd Drilldown into ExistingStructures in schema lot_xsd Drilldown into LotSizeRange in schema lot_xsd Drilldown into LotSize in schema lot_xsd Drilldown into LotLocation in schema lot_xsd Drilldown into LotImprovement in schema lot_xsdXSD Diagram of Lot in schema lot_xsd (Real Estate Transaction Standard (RETS))
Collapse XSD Schema Code:
<xs:complexType name="Lot">
    <xs:sequence>
        <xs:element name="LotImprovement" type="prop:LotImprovementType" minOccurs="0" maxOccurs="1">
            <xs:annotation>
                <xs:documentation>
                </xs:documentation>
                <xs:appinfo>
                    <retsid>
                    </retsid>
                </xs:appinfo>
            </xs:annotation>
        </xs:element>
        <xs:element name="LotLocation" type="commons:LotLocationEnum" minOccurs="0" maxOccurs="unbounded">
            <xs:annotation>
                <xs:documentation>
                </xs:documentation>
                <xs:appinfo>
                    <retsid>
                    </retsid>
                </xs:appinfo>
            </xs:annotation>
        </xs:element>
        <xs:element name="LotSize" type="commons:LotSize" minOccurs="0" maxOccurs="1">
            <xs:annotation>
                <xs:documentation>
                </xs:documentation>
                <xs:appinfo>
                    <retsid>
                    </retsid>
                </xs:appinfo>
            </xs:annotation>
        </xs:element>
        <xs:element name="LotSizeRange" type="commons:LotSizeRange" minOccurs="0" maxOccurs="1">
            <xs:annotation>
                <xs:documentation>
                </xs:documentation>
                <xs:appinfo>
                    <retsid>
                    </retsid>
                </xs:appinfo>
            </xs:annotation>
        </xs:element>
        <xs:element name="ExistingStructures" type="commons:ExistingStructures" minOccurs="0" maxOccurs="1">
            <xs:annotation>
                <xs:documentation>
                </xs:documentation>
                <xs:appinfo>
                    <retsid>
                    </retsid>
                </xs:appinfo>
            </xs:annotation>
        </xs:element>
        <xs:element name="Parking" type="commons:ParkingType" minOccurs="0" maxOccurs="1">
            <xs:annotation>
                <xs:documentation>
                </xs:documentation>
                <xs:appinfo>
                    <retsid>
                    </retsid>
                </xs:appinfo>
            </xs:annotation>
        </xs:element>
        <xs:element name="Pool" type="commons:PoolType" minOccurs="0" maxOccurs="1">
            <xs:annotation>
                <xs:documentation>
                </xs:documentation>
                <xs:appinfo>
                    <retsid>
                    </retsid>
                </xs:appinfo>
            </xs:annotation>
        </xs:element>
        <xs:element name="Topography" type="commons:TopographyEnum" minOccurs="0" maxOccurs="unbounded">
            <xs:annotation>
                <xs:documentation>
                </xs:documentation>
                <xs:appinfo>
                    <retsid>
                    </retsid>
                </xs:appinfo>
            </xs:annotation>
        </xs:element>
        <xs:element name="WaterFeature" type="commons:WaterFeatureType" minOccurs="0" maxOccurs="unbounded">
            <xs:annotation>
                <xs:documentation>
                </xs:documentation>
                <xs:appinfo>
                    <retsid>
                    </retsid>
                </xs:appinfo>
            </xs:annotation>
        </xs:element>
        <xs:element name="Yard" type="commons:YardType" minOccurs="0" maxOccurs="1">
            <xs:annotation>
                <xs:documentation>
                </xs:documentation>
                <xs:appinfo>
                    <retsid>
                    </retsid>
                </xs:appinfo>
            </xs:annotation>
        </xs:element>
    </xs:sequence>
</xs:complexType>
Collapse Child Elements:
Name Type Min Occurs Max Occurs
LotImprovement prop:LotImprovement 0 1
LotLocation prop:LotLocation 0 unbounded
LotSize prop:LotSize 0 1
LotSizeRange prop:LotSizeRange 0 1
ExistingStructures prop:ExistingStructures 0 1
Parking prop:Parking 0 1
Pool prop:Pool 0 1
Topography prop:Topography 0 unbounded
WaterFeature prop:WaterFeature 0 unbounded
Yard prop:Yard 0 1
Collapse Derivation Tree:
Collapse References:
prop:Lot