Definition Type: Element
Name: NRDSMembership
Namespace: http://rets.org/xsd/Members/2007-08
Type: members:NRDSMembershipType
Containing Schema: Members.xsd
MinOccurs 0
MaxOccurs unbounded
Abstract
Collapse XSD Schema Diagram:
Drilldown into NRDSMemberId in schema members_xsd Drilldown into NRDSPrimaryStateAssociationId in schema members_xsd Drilldown into NRDSPrimaryAssociationId in schema members_xsd Drilldown into NRDSMLSId in schema members_xsd Drilldown into NRDSRealEstateLicense in schema members_xsd Drilldown into NRDSStatusDate in schema members_xsd Drilldown into NRDSStatusCode in schema members_xsd Drilldown into NRDSMemberType in schema members_xsd Drilldown into NRDSMembershipType in schema members_xsdXSD Diagram of NRDSMembership in schema members_xsd (Real Estate Transaction Standard (RETS))
Collapse XSD Schema Code:
<xs:element name="NRDSMembership" type="members:NRDSMembershipType" minOccurs="0" maxOccurs="unbounded">
    <xs:annotation>
        <xs:appinfo>
            <retsid>100234</retsid>
        </xs:appinfo>
    </xs:annotation>
</xs:element>
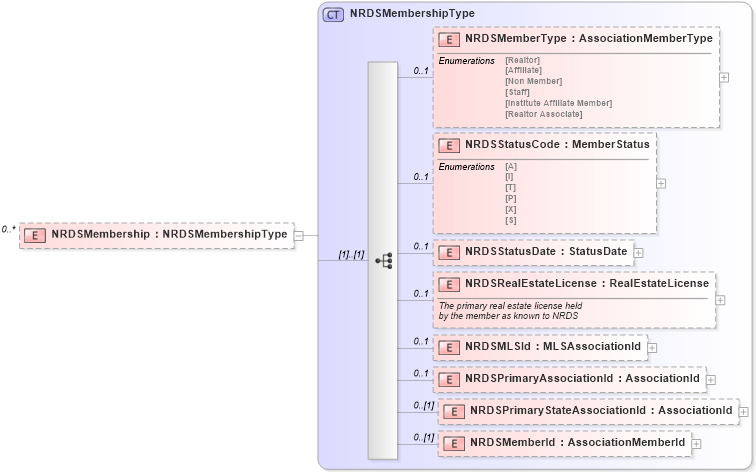
Collapse Child Elements:
Name Type Min Occurs Max Occurs
NRDSMemberType members:NRDSMemberType 0 1
NRDSStatusCode members:NRDSStatusCode 0 1
NRDSStatusDate members:NRDSStatusDate 0 1
NRDSRealEstateLicense members:NRDSRealEstateLicense 0 1
NRDSMLSId members:NRDSMLSId 0 1
NRDSPrimaryAssociationId members:NRDSPrimaryAssociationId 0 1
NRDSPrimaryStateAssociationId members:NRDSPrimaryStateAssociationId 0 (1)
NRDSMemberId members:NRDSMemberId 0 (1)
Collapse Derivation Tree: