Definition Type: Element
Name: Room
Namespace: http://rets.org/xsd/Properties/2007-08
Type: commons:RoomType
Containing Schema: Building.xsd
MinOccurs 0
MaxOccurs unbounded
Abstract
Collapse XSD Schema Diagram:
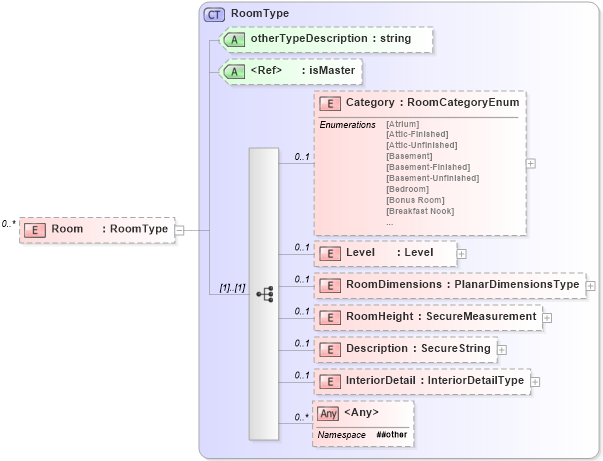
Drilldown into InteriorDetail in schema retscommons_xsd Drilldown into Description in schema retscommons_xsd Drilldown into RoomHeight in schema retscommons_xsd Drilldown into RoomDimensions in schema retscommons_xsd Drilldown into Level in schema retscommons_xsd Drilldown into Category in schema retscommons_xsd Drilldown into isMaster in schema primitives_xsd Drilldown into otherTypeDescription in schema retscommons_xsd Drilldown into RoomType in schema retscommons_xsdXSD Diagram of Room in schema building_xsd (Real Estate Transaction Standard (RETS))
Collapse XSD Schema Code:
<xs:element name="Room" type="commons:RoomType" minOccurs="0" maxOccurs="unbounded">
    <xs:annotation>
        <xs:documentation>
        </xs:documentation>
        <xs:appinfo>
            <retsid>101767</retsid>
        </xs:appinfo>
    </xs:annotation>
</xs:element>
Collapse Child Elements:
Name Type Min Occurs Max Occurs
Category commons:Category 0 1
Level commons:Level 0 1
RoomDimensions commons:RoomDimensions 0 1
RoomHeight commons:RoomHeight 0 1
Description commons:Description 0 1
InteriorDetail commons:InteriorDetail 0 1
<xs:any> Allowed namespace: '##other' 0 unbounded
Collapse Child Attributes:
Name Type Default Value Use
otherTypeDescription commons:otherTypeDescription Optional
isMaster commons:isMaster Optional
Collapse Derivation Tree: