Definition Type: Element
Name: ServiceOrder
Namespace: http://rets.org/xsd/Transactions/2007-08
Type: trans:ServiceOrderType
Containing Schema: Transactions.xsd
MinOccurs 0
MaxOccurs (1)
Abstract
Collapse XSD Schema Diagram:
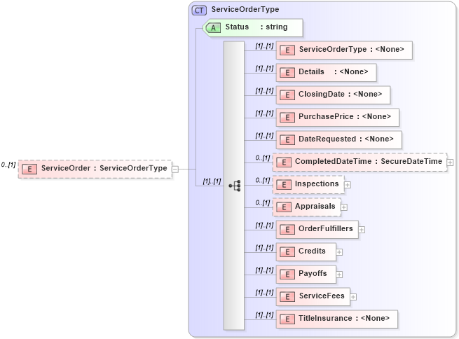
Drilldown into TitleInsurance in schema transactions_xsd Drilldown into ServiceFees in schema transactions_xsd Drilldown into Payoffs in schema transactions_xsd Drilldown into Credits in schema transactions_xsd Drilldown into OrderFulfillers in schema transactions_xsd Drilldown into Appraisals in schema transactions_xsd Drilldown into Inspections in schema transactions_xsd Drilldown into CompletedDateTime in schema transactions_xsd Drilldown into DateRequested in schema transactions_xsd Drilldown into PurchasePrice in schema transactions_xsd Drilldown into ClosingDate in schema transactions_xsd Drilldown into Details in schema transactions_xsd Drilldown into ServiceOrderType in schema transactions_xsd Drilldown into Status in schema transactions_xsd Drilldown into ServiceOrderType in schema transactions_xsdXSD Diagram of ServiceOrder in schema transactions_xsd (Real Estate Transaction Standard (RETS))
Collapse XSD Schema Code:
<xs:element name="ServiceOrder" type="trans:ServiceOrderType" minOccurs="0" />
Collapse Child Elements:
Name Type Min Occurs Max Occurs
ServiceOrderType trans:ServiceOrderType (1) (1)
Details trans:Details (1) (1)
ClosingDate trans:ClosingDate (1) (1)
PurchasePrice trans:PurchasePrice (1) (1)
DateRequested trans:DateRequested (1) (1)
CompletedDateTime trans:CompletedDateTime 0 (1)
Inspections trans:Inspections 0 (1)
Appraisals trans:Appraisals 0 (1)
OrderFulfillers trans:OrderFulfillers (1) (1)
Credits trans:Credits (1) (1)
Payoffs trans:Payoffs (1) (1)
ServiceFees trans:ServiceFees (1) (1)
TitleInsurance trans:TitleInsurance (1) (1)
Collapse Child Attributes:
Name Type Default Value Use
Status trans:Status Required
Collapse Derivation Tree: