Definition Type: Element
Name: SpaceDetail
Namespace: http://rets.org/xsd/RETSCommons/2007-08
Type: commons:SpaceDetailType
Containing Schema: RETSCommons.xsd
MinOccurs 0
MaxOccurs (1)
Abstract
Collapse XSD Schema Diagram:
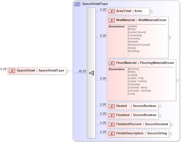
Drilldown into FinishDescription in schema retscommons_xsd Drilldown into FinishedPercent in schema retscommons_xsd Drilldown into Finished in schema retscommons_xsd Drilldown into Heated in schema retscommons_xsd Drilldown into FloorMaterial in schema retscommons_xsd Drilldown into WallMaterial in schema retscommons_xsd Drilldown into AreaTotal in schema retscommons_xsd Drilldown into SpaceDetailType in schema retscommons_xsdXSD Diagram of SpaceDetail in schema retscommons_xsd (Real Estate Transaction Standard (RETS))
Collapse XSD Schema Code:
<xs:element name="SpaceDetail" type="commons:SpaceDetailType" minOccurs="0">
    <xs:annotation>
        <xs:documentation>
        </xs:documentation>
        <xs:appinfo>
            <retsid />
            <example />
        </xs:appinfo>
    </xs:annotation>
</xs:element>
Collapse Child Elements:
Name Type Min Occurs Max Occurs
AreaTotal commons:AreaTotal 0 (1)
WallMaterial commons:WallMaterial 0 (1)
FloorMaterial commons:FloorMaterial 0 (1)
Heated commons:Heated 0 (1)
Finished commons:Finished 0 (1)
FinishedPercent commons:FinishedPercent 0 (1)
FinishDescription commons:FinishDescription 0 (1)
Collapse Derivation Tree: