Definition Type: ComplexType
Name: TeamType
Namespace: http://rets.org/xsd/Teams/2007-08
Containing Schema: Teams.xsd
Abstract
Collapse XSD Schema Diagram:
Drilldown into ModificationTimestamp in schema teams_xsd Drilldown into TeamMediaItems in schema teams_xsd Drilldown into TeamOffice in schema teams_xsd Drilldown into TeamWebsite in schema teams_xsd Drilldown into TeamContactMethods in schema teams_xsd Drilldown into TeamMate in schema teams_xsd Drilldown into TeamName in schema teams_xsd Drilldown into TeamId in schema teams_xsd Drilldown into TeamKey in schema teams_xsd Drilldown into versionTimestamp in schema teams_xsd Drilldown into systemId in schema teams_xsd Drilldown into lang in schema xml_xsdXSD Diagram of TeamType in schema teams_xsd (Real Estate Transaction Standard (RETS))
Collapse XSD Schema Code:
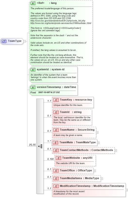
<xs:complexType name="TeamType">
    <xs:sequence>
        <xs:element name="TeamKey" type="commons:resource-key" minOccurs="1" maxOccurs="1">
            <xs:annotation>
                <xs:documentation>
						Unique identifier for this team.
					</xs:documentation>
                <xs:appinfo>
                    <retsid>100252</retsid>
                    <example>2343234</example>
                </xs:appinfo>
            </xs:annotation>
        </xs:element>
        <xs:element name="TeamId" type="xs:string" minOccurs="0" maxOccurs="1">
            <xs:annotation>
                <xs:documentation>
						The local, well-known identifier for the
						team. May be the same as or different
						from the key.
					</xs:documentation>
                <xs:appinfo>
                    <retsid>100253</retsid>
                    <example>12345890</example>
                </xs:appinfo>
            </xs:annotation>
        </xs:element>
        <xs:element name="TeamName" type="commons:SecureString" minOccurs="0" maxOccurs="1">
            <xs:annotation>
                <xs:documentation>
						A team may be given a name.
					</xs:documentation>
                <xs:appinfo>
                    <retsid>100254</retsid>
                    <example>Hammontree Bees</example>
                </xs:appinfo>
            </xs:annotation>
        </xs:element>
        <xs:element name="TeamMate" type="teams:TeamMateType" minOccurs="1" maxOccurs="unbounded">
            <xs:annotation>
                <xs:appinfo>
                    <retsid>100255</retsid>
                </xs:appinfo>
            </xs:annotation>
        </xs:element>
        <xs:element name="TeamContactMethods" type="commons:ContactMethods" minOccurs="0" maxOccurs="1">
            <xs:annotation>
                <xs:appinfo>
                    <retsid>100256</retsid>
                </xs:appinfo>
            </xs:annotation>
        </xs:element>
        <xs:element name="TeamWebsite" type="xs:anyURI" minOccurs="0" maxOccurs="100">
            <xs:annotation>
                <xs:documentation>
						The website URI for the team.
					</xs:documentation>
                <xs:appinfo>
                    <retsid>100257</retsid>
                    <example>http://www.hammontreebees.com</example>
                </xs:appinfo>
            </xs:annotation>
        </xs:element>
        <xs:element name="TeamOffice" type="offices:OfficeType" minOccurs="0" maxOccurs="1">
            <xs:annotation>
                <xs:appinfo>
                    <retsid>100258</retsid>
                </xs:appinfo>
            </xs:annotation>
        </xs:element>
        <xs:element name="TeamMediaItems" type="media:MediaType" minOccurs="0" maxOccurs="1">
            <xs:annotation>
                <xs:appinfo>
                    <retsid>101653</retsid>
                </xs:appinfo>
            </xs:annotation>
        </xs:element>
        <xs:element name="ModificationTimestamp" type="commons:ModificationTimestamp" minOccurs="1" maxOccurs="1">
            <xs:annotation>
                <xs:documentation>
						A timestamp for the most recent
						modification of this record.
					</xs:documentation>
                <xs:appinfo>
                    <retsid>100259</retsid>
                    <example>2007-01-15T11:23:09Z</example>
                </xs:appinfo>
            </xs:annotation>
        </xs:element>
    </xs:sequence>
    <xs:attribute ref="xml:lang" use="optional">
        <xs:annotation>
            <xs:documentation>
					The preferred locale/language of this person.

					The values are formed using the language tags
					defined in RFC 3066, using the lang code and
					country code from ISO 639 and ISO 3166
					http://www.loc.gov/standards/iso639-2/php/code_list.php
					http://www.iso.org/iso/en/prods-services/iso3166ma/index.html

					This form is <!-- <ISOLangCode>[-<ISOCountryCode>] -->
					(ignore the xml comment tags)

					Note that the separator is the dash '-' and not the
					underscore character.
					
					Valid values include en, en-US and other combinations of
					the code sets.

					If omitted, the lang values is assumed to be en.

					Further note that like the xml:lang attribute, this
					element should be treated as case-insensitive. That is,
					the values en-us, en-US, En-us and any other case
					combination should be treated as identical.
				</xs:documentation>
            <xs:appinfo>
                <example>en-US</example>
                <retsid>100260</retsid>
            </xs:appinfo>
        </xs:annotation>
    </xs:attribute>
    <xs:attribute name="systemId" type="commons:system-id" use="required">
        <xs:annotation>
            <xs:documentation>
					An identifier of the system that a team
					'belongs' to when the event involves more than
					one system.
				</xs:documentation>
            <xs:appinfo>
                <retsid>100261</retsid>
            </xs:appinfo>
        </xs:annotation>
    </xs:attribute>
    <xs:attribute name="versionTimestamp" type="xs:dateTime" use="required" fixed="2007-10-08T16:27:23Z">
        <xs:annotation>
            <xs:documentation>
            </xs:documentation>
            <xs:appinfo>
                <retsid>100319</retsid>
            </xs:appinfo>
        </xs:annotation>
    </xs:attribute>
</xs:complexType>
Collapse Child Elements:
Name Type Min Occurs Max Occurs
TeamKey teams:TeamKey 1 1
TeamId teams:TeamId 0 1
TeamName teams:TeamName 0 1
TeamMate teams:TeamMate 1 unbounded
TeamContactMethods teams:TeamContactMethods 0 1
TeamWebsite teams:TeamWebsite 0 100
TeamOffice teams:TeamOffice 0 1
TeamMediaItems teams:TeamMediaItems 0 1
ModificationTimestamp teams:ModificationTimestamp 1 1
Collapse Child Attributes:
Name Type Default Value Use
lang xml:lang Optional
systemId teams:systemId Required
versionTimestamp teams:versionTimestamp Required
Collapse Derivation Tree:
Collapse References:
participants:Team, teams:Team