Definition Type: ComplexType
Name: YardType
Namespace: http://rets.org/xsd/RETSCommons/2007-08
Containing Schema: Features.xsd
Abstract
Documentation:
Expression of the attributes of the yard
Collapse XSD Schema Diagram:
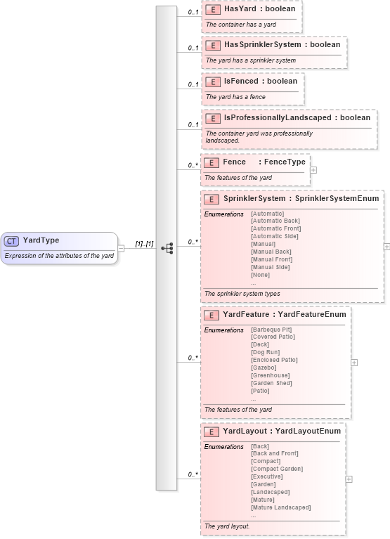
Drilldown into YardLayout in schema features_xsd Drilldown into YardFeature in schema features_xsd Drilldown into SprinklerSystem in schema features_xsd Drilldown into Fence in schema features_xsd Drilldown into IsProfessionallyLandscaped in schema features_xsd Drilldown into IsFenced in schema features_xsd Drilldown into HasSprinklerSystem in schema features_xsd Drilldown into HasYard in schema features_xsdXSD Diagram of YardType in schema features_xsd (Real Estate Transaction Standard (RETS))
Collapse XSD Schema Code:
<xs:complexType name="YardType">
    <xs:annotation>
        <xs:documentation>
				Expression of the attributes of the yard
			</xs:documentation>
    </xs:annotation>
    <xs:sequence>
        <xs:element name="HasYard" type="xs:boolean" minOccurs="0" maxOccurs="1">
            <xs:annotation>
                <xs:documentation>
						The container has a yard
					</xs:documentation>
                <xs:appinfo>
                    <retsid>101005</retsid>
                    <example>true</example>
                </xs:appinfo>
            </xs:annotation>
        </xs:element>
        <xs:element name="HasSprinklerSystem" type="xs:boolean" minOccurs="0" maxOccurs="1">
            <xs:annotation>
                <xs:documentation>
						The yard has a sprinkler system
					</xs:documentation>
                <xs:appinfo>
                    <retsid>101006</retsid>
                    <example>true</example>
                </xs:appinfo>
            </xs:annotation>
        </xs:element>
        <xs:element name="IsFenced" type="xs:boolean" minOccurs="0" maxOccurs="1">
            <xs:annotation>
                <xs:documentation>
						The yard has a fence
					</xs:documentation>
                <xs:appinfo>
                    <retsid>101007</retsid>
                    <example>true</example>
                </xs:appinfo>
            </xs:annotation>
        </xs:element>
        <xs:element name="IsProfessionallyLandscaped" type="xs:boolean" minOccurs="0" maxOccurs="1">
            <xs:annotation>
                <xs:documentation>
						The container yard was professionally
						landscaped.
					</xs:documentation>
                <xs:appinfo>
                    <retsid>101008</retsid>
                    <example>true</example>
                </xs:appinfo>
            </xs:annotation>
        </xs:element>
        <xs:element name="Fence" type="commons:FenceType" minOccurs="0" maxOccurs="unbounded">
            <xs:annotation>
                <xs:documentation>
						The features of the yard
					</xs:documentation>
                <xs:appinfo>
                    <retsid>101009</retsid>
                    <example>
                    </example>
                </xs:appinfo>
            </xs:annotation>
        </xs:element>
        <xs:element name="SprinklerSystem" type="commons:SprinklerSystemEnum" minOccurs="0" maxOccurs="unbounded">
            <xs:annotation>
                <xs:documentation>
						The sprinkler system types
					</xs:documentation>
                <xs:appinfo>
                    <retsid>101010</retsid>
                    <example>
                    </example>
                </xs:appinfo>
            </xs:annotation>
        </xs:element>
        <xs:element name="YardFeature" type="commons:YardFeatureEnum" minOccurs="0" maxOccurs="unbounded">
            <xs:annotation>
                <xs:documentation>
						The features of the yard
					</xs:documentation>
                <xs:appinfo>
                    <retsid>101011</retsid>
                    <example>
                    </example>
                </xs:appinfo>
            </xs:annotation>
        </xs:element>
        <xs:element name="YardLayout" type="commons:YardLayoutEnum" minOccurs="0" maxOccurs="unbounded">
            <xs:annotation>
                <xs:documentation>
						The yard layout.
					</xs:documentation>
                <xs:appinfo>
                    <retsid>101012</retsid>
                    <example>Side Yard</example>
                </xs:appinfo>
            </xs:annotation>
        </xs:element>
    </xs:sequence>
</xs:complexType>
Collapse Child Elements:
Name Type Min Occurs Max Occurs
HasYard commons:HasYard 0 1
HasSprinklerSystem commons:HasSprinklerSystem 0 1
IsFenced commons:IsFenced 0 1
IsProfessionallyLandscaped commons:IsProfessionallyLandscaped 0 1
Fence commons:Fence 0 unbounded
SprinklerSystem commons:SprinklerSystem 0 unbounded
YardFeature commons:YardFeature 0 unbounded
YardLayout commons:YardLayout 0 unbounded
Collapse Derivation Tree:
Collapse References:
prop:Yard