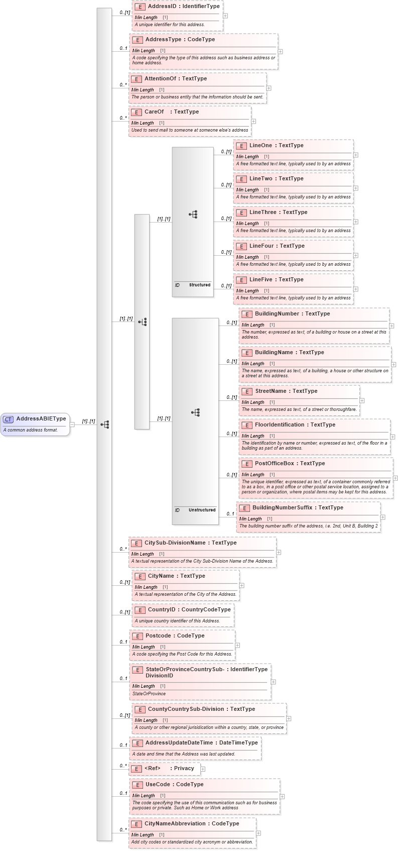
Definition Type: ComplexType
Name: AddressABIEType
Namespace: http://www.starstandard.org/STAR/5
Containing Schema: Components.xsd
Abstract
Documentation:
A common address format.
Collapse XSD Schema Diagram:
Drilldown into CityNameAbbreviation in schema components_xsd Drilldown into UseCode in schema components_xsd Drilldown into Privacy in schema components_xsd Drilldown into AddressUpdateDateTime in schema components_xsd Drilldown into CountyCountrySub-Division in schema components_xsd Drilldown into StateOrProvinceCountrySub-DivisionID in schema components_xsd Drilldown into Postcode in schema components_xsd Drilldown into CountryID in schema components_xsd Drilldown into CityName in schema components_xsd Drilldown into CitySub-DivisionName in schema components_xsd Drilldown into BuildingNumberSuffix in schema components_xsd Drilldown into PostOfficeBox in schema components_xsd Drilldown into FloorIdentification in schema components_xsd Drilldown into StreetName in schema components_xsd Drilldown into BuildingName in schema components_xsd Drilldown into BuildingNumber in schema components_xsd Drilldown into LineFive in schema components_xsd Drilldown into LineFour in schema components_xsd Drilldown into LineThree in schema components_xsd Drilldown into LineTwo in schema components_xsd Drilldown into LineOne in schema components_xsd Drilldown into CareOf in schema components_xsd Drilldown into AttentionOf in schema components_xsd Drilldown into AddressType in schema components_xsd Drilldown into AddressID in schema components_xsdXSD Diagram of AddressABIEType in schema components_xsd (Standards for Technology in Automotive Retail)
Collapse XSD Schema Code:
<xsd:complexType name="AddressABIEType">
    <xsd:annotation>
        <xsd:documentation>A common address format.</xsd:documentation>
    </xsd:annotation>
    <xsd:sequence>
        <xsd:element minOccurs="0" name="AddressID" type="udt:IdentifierType">
            <xsd:annotation>
                <xsd:documentation source="http://www.starstandard.org/STAR/5">A unique identifier for this address.</xsd:documentation>
            </xsd:annotation>
        </xsd:element>
        <xsd:element maxOccurs="1" minOccurs="0" name="AddressType" type="udt:CodeType">
            <xsd:annotation>
                <xsd:documentation>A code specifying the type of this address such as business address or home address.</xsd:documentation>
            </xsd:annotation>
        </xsd:element>
        <xsd:element maxOccurs="unbounded" minOccurs="0" name="AttentionOf" type="udt:TextType">
            <xsd:annotation>
                <xsd:documentation source="http://www.starstandard.org/STAR/5">The person or business entity that the information should be sent.</xsd:documentation>
            </xsd:annotation>
        </xsd:element>
        <xsd:element maxOccurs="unbounded" minOccurs="0" name="CareOf" type="udt:TextType">
            <xsd:annotation>
                <xsd:documentation source="http://www.starstandard.org/STAR/5">Used to send mail to someone at someone else's address</xsd:documentation>
            </xsd:annotation>
        </xsd:element>
        <xsd:choice>
            <xsd:sequence id="Structured">
                <xsd:element minOccurs="0" name="LineOne" type="udt:TextType">
                    <xsd:annotation>
                        <xsd:documentation source="http://www.starstandard.org/STAR/5">A free formatted text line, typically used to by an address</xsd:documentation>
                    </xsd:annotation>
                </xsd:element>
                <xsd:element minOccurs="0" name="LineTwo" type="udt:TextType">
                    <xsd:annotation>
                        <xsd:documentation source="http://www.starstandard.org/STAR/5">A free formatted text line, typically used to by an address</xsd:documentation>
                    </xsd:annotation>
                </xsd:element>
                <xsd:element minOccurs="0" name="LineThree" type="udt:TextType">
                    <xsd:annotation>
                        <xsd:documentation source="http://www.starstandard.org/STAR/5">A free formatted text line, typically used to by an address</xsd:documentation>
                    </xsd:annotation>
                </xsd:element>
                <xsd:element minOccurs="0" name="LineFour" type="udt:TextType">
                    <xsd:annotation>
                        <xsd:documentation source="http://www.starstandard.org/STAR/5">A free formatted text line, typically used to by an address</xsd:documentation>
                    </xsd:annotation>
                </xsd:element>
                <xsd:element minOccurs="0" name="LineFive" type="udt:TextType">
                    <xsd:annotation>
                        <xsd:documentation source="http://www.starstandard.org/STAR/5">A free formatted text line, typically used to by an address</xsd:documentation>
                    </xsd:annotation>
                </xsd:element>
            </xsd:sequence>
            <xsd:sequence id="Unstructured">
                <xsd:element minOccurs="0" name="BuildingNumber" type="udt:TextType">
                    <xsd:annotation>
                        <xsd:documentation source="http://www.starstandard.org/STAR/5">The number, expressed as text, of a building or house on a street at this address.</xsd:documentation>
                    </xsd:annotation>
                </xsd:element>
                <xsd:element minOccurs="0" name="BuildingName" type="udt:TextType">
                    <xsd:annotation>
                        <xsd:documentation source="http://www.starstandard.org/STAR/5">The name, expressed as text, of a building, a house or other structure on a street at this address.</xsd:documentation>
                    </xsd:annotation>
                </xsd:element>
                <xsd:element minOccurs="0" name="StreetName" type="udt:TextType">
                    <xsd:annotation>
                        <xsd:documentation source="http://www.starstandard.org/STAR/5">The name, expressed as text, of a street or thoroughfare.</xsd:documentation>
                    </xsd:annotation>
                </xsd:element>
                <xsd:element minOccurs="0" name="FloorIdentification" type="udt:TextType">
                    <xsd:annotation>
                        <xsd:documentation source="http://www.starstandard.org/STAR/5">The identification by name or number, expressed as text, of the floor in a building as part of an address.</xsd:documentation>
                    </xsd:annotation>
                </xsd:element>
                <xsd:element minOccurs="0" name="PostOfficeBox" type="udt:TextType">
                    <xsd:annotation>
                        <xsd:documentation source="http://www.starstandard.org/STAR/5">The unique identifier, expressed as text, of a container commonly referred to as a box, in a post office or other postal service location, assigned to a person or organization, where postal items may be kept for this address.</xsd:documentation>
                    </xsd:annotation>
                </xsd:element>
                <xsd:element maxOccurs="1" minOccurs="0" name="BuildingNumberSuffix" type="udt:TextType">
                    <xsd:annotation>
                        <xsd:documentation source="http://www.starstandard.org/STAR/5">The building number suffix of the address, i.e. 2nd, Unit B, Building 2</xsd:documentation>
                    </xsd:annotation>
                </xsd:element>
            </xsd:sequence>
        </xsd:choice>
        <xsd:element maxOccurs="unbounded" minOccurs="0" name="CitySub-DivisionName" type="udt:TextType">
            <xsd:annotation>
                <xsd:documentation>A textual representation of the City Sub-Division Name of the Address.</xsd:documentation>
            </xsd:annotation>
        </xsd:element>
        <xsd:element minOccurs="0" name="CityName" type="udt:TextType">
            <xsd:annotation>
                <xsd:documentation>A textual representation of the City of the Address.</xsd:documentation>
            </xsd:annotation>
        </xsd:element>
        <xsd:element minOccurs="0" name="CountryID" type="sqdt:CountryCodeType">
            <xsd:annotation>
                <xsd:documentation>A unique country identifier of this Address.</xsd:documentation>
            </xsd:annotation>
        </xsd:element>
        <xsd:element maxOccurs="1" minOccurs="0" name="Postcode" type="udt:CodeType">
            <xsd:annotation>
                <xsd:documentation>A code specifying the Post Code for this Address.</xsd:documentation>
            </xsd:annotation>
        </xsd:element>
        <xsd:element maxOccurs="1" minOccurs="0" name="StateOrProvinceCountrySub-DivisionID" type="udt:IdentifierType">
            <xsd:annotation>
                <xsd:documentation>StateOrProvince</xsd:documentation>
            </xsd:annotation>
        </xsd:element>
        <xsd:element minOccurs="0" name="CountyCountrySub-Division" type="udt:TextType">
            <xsd:annotation>
                <xsd:documentation source="http://www.starstandard.org/STAR/5">A county or other regional jurisidication within a country, state, or province</xsd:documentation>
            </xsd:annotation>
        </xsd:element>
        <xsd:element maxOccurs="1" minOccurs="0" name="AddressUpdateDateTime" type="udt:DateTimeType">
            <xsd:annotation>
                <xsd:documentation source="http://www.starstandard.org/STAR/5">A date and time that the Address was last updated.</xsd:documentation>
            </xsd:annotation>
        </xsd:element>
        <xsd:element ref="Privacy" minOccurs="0" maxOccurs="unbounded">
            <xsd:annotation>
                <xsd:documentation source="http://www.starstandard.org/STAR/5">Use to record permission to use this address.</xsd:documentation>
            </xsd:annotation>
        </xsd:element>
        <xsd:element maxOccurs="1" minOccurs="0" name="UseCode" type="udt:CodeType">
            <xsd:annotation>
                <xsd:documentation source="http://www.starstandard.org/STAR/5">The code specifying the use of this communication such as for business purposes or private. Such as Home or Work address</xsd:documentation>
            </xsd:annotation>
        </xsd:element>
        <xsd:element maxOccurs="unbounded" minOccurs="0" name="CityNameAbbreviation" type="udt:CodeType">
            <xsd:annotation>
                <xsd:documentation source="http://www.starstandard.org/STAR/5">Add city codes or standardized city acronym or abbreviation.</xsd:documentation>
            </xsd:annotation>
        </xsd:element>
    </xsd:sequence>
</xsd:complexType>
Collapse Child Elements:
Name Type Min Occurs Max Occurs
AddressID star:AddressID 0 (1)
AddressType star:AddressType 0 1
AttentionOf star:AttentionOf 0 unbounded
CareOf star:CareOf 0 unbounded
LineOne star:LineOne 0 (1)
LineTwo star:LineTwo 0 (1)
LineThree star:LineThree 0 (1)
LineFour star:LineFour 0 (1)
LineFive star:LineFive 0 (1)
BuildingNumber star:BuildingNumber 0 (1)
BuildingName star:BuildingName 0 (1)
StreetName star:StreetName 0 (1)
FloorIdentification star:FloorIdentification 0 (1)
PostOfficeBox star:PostOfficeBox 0 (1)
BuildingNumberSuffix star:BuildingNumberSuffix 0 1
CitySub-DivisionName star:CitySub-DivisionName 0 unbounded
CityName star:CityName 0 (1)
CountryID star:CountryID 0 (1)
Postcode star:Postcode 0 1
StateOrProvinceCountrySub-DivisionID star:StateOrProvinceCountrySub-DivisionID 0 1
CountyCountrySub-Division star:CountyCountrySub-Division 0 (1)
AddressUpdateDateTime star:AddressUpdateDateTime 0 1
Privacy star:Privacy 0 unbounded
UseCode star:UseCode 0 1
CityNameAbbreviation star:CityNameAbbreviation 0 unbounded
Collapse Derivation Tree:
Collapse References:
star:BillingAddress, star:ContractCompanyAddress, star:CustomerPaymentOptionAddressstar:LocationAddress, star:PostalAddress, star:ResidenceAddress, star:SpecifiedAddress,