Definition Type: ComplexType
Name: AddressBaseType
Namespace: http://www.starstandard.org/STAR/5
Containing Schema: DeprecatedComponents.xsd
Abstract
Documentation:
Deprecated: use AddressABIEType
Collapse XSD Schema Diagram:
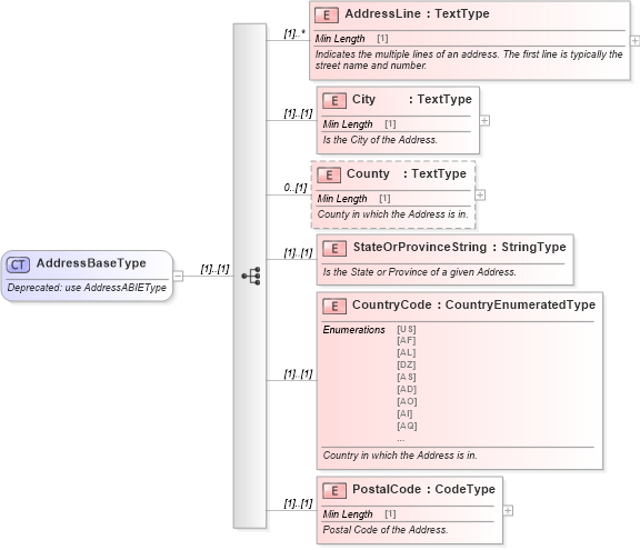
Drilldown into PostalCode in schema deprecatedcomponents_xsd Drilldown into CountryCode in schema deprecatedcomponents_xsd Drilldown into StateOrProvinceString in schema deprecatedcomponents_xsd Drilldown into County in schema deprecatedcomponents_xsd Drilldown into City in schema deprecatedcomponents_xsd Drilldown into AddressLine in schema deprecatedcomponents_xsdXSD Diagram of AddressBaseType in schema deprecatedcomponents_xsd (Standards for Technology in Automotive Retail)
Collapse XSD Schema Code:
<xsd:complexType name="AddressBaseType">
    <xsd:annotation>
        <xsd:documentation>Deprecated: use AddressABIEType</xsd:documentation>
    </xsd:annotation>
    <xsd:sequence>
        <xsd:element maxOccurs="unbounded" name="AddressLine" type="udt:TextType">
            <xsd:annotation>
                <xsd:documentation>
                    <ccts:Definition xmlns:ccts="urn:un:unece:uncefact:documentation:1.1">Indicates the multiple lines of an address. The first line is typically the street name and number.</ccts:Definition>
                </xsd:documentation>
            </xsd:annotation>
        </xsd:element>
        <xsd:element name="City" type="udt:TextType">
            <xsd:annotation>
                <xsd:documentation>
                    <ccts:Definition xmlns:ccts="urn:un:unece:uncefact:documentation:1.1">Is the City of the Address.</ccts:Definition>
                </xsd:documentation>
            </xsd:annotation>
        </xsd:element>
        <xsd:element minOccurs="0" name="County" type="udt:TextType">
            <xsd:annotation>
                <xsd:documentation>
                    <ccts:Definition xmlns:ccts="urn:un:unece:uncefact:documentation:1.1">County in which the Address is in.</ccts:Definition>
                </xsd:documentation>
            </xsd:annotation>
        </xsd:element>
        <xsd:element name="StateOrProvinceString" type="qdt:StringType">
            <xsd:annotation>
                <xsd:documentation>
                    <ccts:Definition xmlns:ccts="urn:un:unece:uncefact:documentation:1.1">Is the State or Province of a given Address.</ccts:Definition>
                </xsd:documentation>
            </xsd:annotation>
        </xsd:element>
        <xsd:element name="CountryCode" type="scl:CountryEnumeratedType">
            <xsd:annotation>
                <xsd:documentation>
                    <ccts:Definition xmlns:ccts="urn:un:unece:uncefact:documentation:1.1">Country in which the Address is in.</ccts:Definition>
                </xsd:documentation>
            </xsd:annotation>
        </xsd:element>
        <xsd:element name="PostalCode" type="udt:CodeType">
            <xsd:annotation>
                <xsd:documentation>
                    <ccts:Definition xmlns:ccts="urn:un:unece:uncefact:documentation:1.1">Postal Code of the Address.</ccts:Definition>
                </xsd:documentation>
            </xsd:annotation>
        </xsd:element>
    </xsd:sequence>
</xsd:complexType>
Collapse Child Elements:
Name Type Min Occurs Max Occurs
AddressLine star:AddressLine (1) unbounded
City star:City (1) (1)
County star:County 0 (1)
StateOrProvinceString star:StateOrProvinceString (1) (1)
CountryCode star:CountryCode (1) (1)
PostalCode star:PostalCode (1) (1)
Collapse Derivation Tree:
Collapse References:
star:AddressBasestar:AddressType, star:OrganizationAddressType,