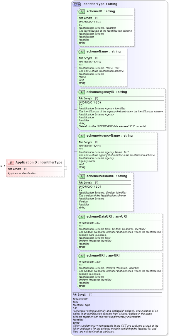
Definition Type: Element
Name: ApplicationID
Namespace: http://www.starstandard.org/STAR/5
Type: udt:IdentifierType
Containing Schema: IncentiveApplication.xsd
MinOccurs 0
MaxOccurs 1
Abstract
Documentation:
Application identification
Collapse XSD Schema Diagram:
Drilldown into schemeURI in schema unqualifieddatatypes_xsd Drilldown into schemeDataURI in schema unqualifieddatatypes_xsd Drilldown into schemeVersionID in schema unqualifieddatatypes_xsd Drilldown into schemeAgencyName in schema unqualifieddatatypes_xsd Drilldown into schemeAgencyID in schema unqualifieddatatypes_xsd Drilldown into schemeName in schema unqualifieddatatypes_xsd Drilldown into schemeID in schema unqualifieddatatypes_xsd Drilldown into IdentifierType in schema unqualifieddatatypes_xsdXSD Diagram of ApplicationID in schema incentiveapplication_xsd (Standards for Technology in Automotive Retail)
Collapse XSD Schema Code:
<xsd:element maxOccurs="1" minOccurs="0" name="ApplicationID" type="udt:IdentifierType">
    <xsd:annotation>
        <xsd:documentation source="http://www.starstandard.org/STAR/5">
						Application identification 
					</xsd:documentation>
    </xsd:annotation>
</xsd:element>
Collapse Child Attributes:
Name Type Default Value Use
schemeID udt:schemeID Optional
schemeName udt:schemeName Optional
schemeAgencyID udt:schemeAgencyID Optional
schemeAgencyName udt:schemeAgencyName Optional
schemeVersionID udt:schemeVersionID Optional
schemeDataURI udt:schemeDataURI Optional
schemeURI udt:schemeURI Optional
Collapse Derivation Tree: