Definition Type: Element
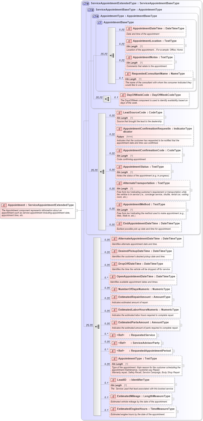
Name: Appointment
Namespace: http://www.starstandard.org/STAR/5
Type: star:ServiceAppointmentExtendedType
Containing Schema: Components.xsd
Abstract
Documentation:
The Appointment component represents information about an appointment such as service appointment including appointment date, appointment time, etc.
Collapse XSD Schema Diagram:
Drilldown into EstimatedEngineHours in schema components_xsd Drilldown into EstimatedMileage in schema components_xsd Drilldown into LeadID in schema components_xsd Drilldown into AppointmentType in schema components_xsd Drilldown into RequestedAppointmentPeriod in schema components_xsd Drilldown into ServiceAdvisorParty in schema components_xsd Drilldown into RequestedService in schema components_xsd Drilldown into EstimatedPartsAmount in schema components_xsd Drilldown into EstimatedLaborHoursNumeric in schema components_xsd Drilldown into EstimatedRepairAmount in schema components_xsd Drilldown into NumberOfDaysNumeric in schema components_xsd Drilldown into OpenAppointmentDateTime in schema components_xsd Drilldown into DropOffDateTime in schema components_xsd Drilldown into DesiredPickupDateTime in schema components_xsd Drilldown into AlternateAppointmentDateTime in schema components_xsd Drilldown into EndAppointmentDateTime in schema components_xsd Drilldown into AppointmentMethod in schema components_xsd Drilldown into AlternateTransportation in schema components_xsd Drilldown into AppointmentStatus in schema components_xsd Drilldown into AppointmentConfirmationCode in schema components_xsd Drilldown into AppointmentConfirmationRequestIndicator in schema components_xsd Drilldown into LeadSourceCode in schema components_xsd Drilldown into DayOfWeekCode in schema components_xsd Drilldown into RequestedConsultantName in schema components_xsd Drilldown into AppointmentNotes in schema components_xsd Drilldown into AppointmentLocation in schema components_xsd Drilldown into AppointmentDateTime in schema components_xsd Drilldown into AppointmentBaseType in schema components_xsd Drilldown into AppointmentType in schema components_xsd Drilldown into ServiceAppointmentBaseType in schema components_xsd Drilldown into ServiceAppointmentExtendedType in schema components_xsdXSD Diagram of Appointment in schema components_xsd (Standards for Technology in Automotive Retail)
Collapse XSD Schema Code:
<xsd:element name="Appointment" type="ServiceAppointmentExtendedType">
    <xsd:annotation>
        <xsd:documentation>The Appointment component represents information about an appointment such as service appointment including appointment date, appointment time, etc.</xsd:documentation>
    </xsd:annotation>
</xsd:element>
Collapse Child Elements:
Name Type Min Occurs Max Occurs
AppointmentDateTime star:AppointmentDateTime 0 (1)
AppointmentLocation star:AppointmentLocation 0 (1)
AppointmentNotes star:AppointmentNotes 0 (1)
RequestedConsultantName star:RequestedConsultantName 0 1
DayOfWeekCode star:DayOfWeekCode 0 1
LeadSourceCode star:LeadSourceCode 0 (1)
AppointmentConfirmationRequestIndicator star:AppointmentConfirmationRequestIndicator 0 (1)
AppointmentConfirmationCode star:AppointmentConfirmationCode 0 (1)
AppointmentStatus star:AppointmentStatus 0 (1)
AlternateTransportation star:AlternateTransportation 0 (1)
AppointmentMethod star:AppointmentMethod 0 (1)
EndAppointmentDateTime star:EndAppointmentDateTime 0 (1)
AlternateAppointmentDateTime star:AlternateAppointmentDateTime 0 (1)
DesiredPickupDateTime star:DesiredPickupDateTime 0 (1)
DropOffDateTime star:DropOffDateTime 0 (1)
OpenAppointmentDateTime star:OpenAppointmentDateTime 0 unbounded
NumberOfDaysNumeric star:NumberOfDaysNumeric 0 (1)
EstimatedRepairAmount star:EstimatedRepairAmount 0 (1)
EstimatedLaborHoursNumeric star:EstimatedLaborHoursNumeric 0 (1)
EstimatedPartsAmount star:EstimatedPartsAmount 0 (1)
RequestedService star:RequestedService 0 unbounded
ServiceAdvisorParty star:ServiceAdvisorParty 0 (1)
RequestedAppointmentPeriod star:RequestedAppointmentPeriod 0 unbounded
AppointmentType star:AppointmentType 0 (1)
LeadID star:LeadID 0 1
EstimatedMileage star:EstimatedMileage 0 1
EstimatedEngineHours star:EstimatedEngineHours 0 1
Collapse Derivation Tree: