Definition Type: Element
Name: CASE
Namespace: http://www.starstandard.org/STAR/5
Type: star:CASEType
Containing Schema: Components.xsd
Abstract
Documentation:
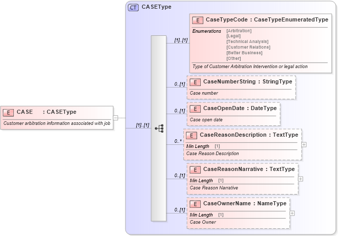
Customer arbitration information associated with job
Collapse XSD Schema Diagram:
Drilldown into CaseOwnerName in schema components_xsd Drilldown into CaseReasonNarrative in schema components_xsd Drilldown into CaseReasonDescription in schema components_xsd Drilldown into CaseOpenDate in schema components_xsd Drilldown into CaseNumberString in schema components_xsd Drilldown into CaseTypeCode in schema components_xsd Drilldown into CASEType in schema components_xsdXSD Diagram of CASE in schema components_xsd (Standards for Technology in Automotive Retail)
Collapse XSD Schema Code:
<xsd:element name="CASE" type="CASEType">
    <xsd:annotation>
        <xsd:documentation>Customer arbitration information associated with job</xsd:documentation>
    </xsd:annotation>
</xsd:element>
Collapse Child Elements:
Name Type Min Occurs Max Occurs
CaseTypeCode star:CaseTypeCode (1) (1)
CaseNumberString star:CaseNumberString 0 (1)
CaseOpenDate star:CaseOpenDate 0 (1)
CaseReasonDescription star:CaseReasonDescription 0 unbounded
CaseReasonNarrative star:CaseReasonNarrative 0 (1)
CaseOwnerName star:CaseOwnerName 0 (1)
Collapse Derivation Tree: