Definition Type: ComplexType
Name: ChargeType
Namespace: http://www.openapplications.org/oagis/9
Type: oagis:AllowanceChargeABIEType
Containing Schema: Components.xsd
Abstract
Collapse XSD Schema Diagram:
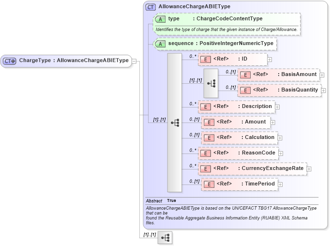
Drilldown into TimePeriod in schema components_xsd1 Drilldown into CurrencyExchangeRate in schema components_xsd1 Drilldown into ReasonCode in schema fields_xsd1 Drilldown into Calculation in schema components_xsd1 Drilldown into Amount in schema fields_xsd1 Drilldown into Description in schema fields_xsd1 Drilldown into BasisQuantity in schema fields_xsd1 Drilldown into BasisAmount in schema fields_xsd1 Drilldown into ID in schema fields_xsd1 Drilldown into sequence in schema components_xsd1 Drilldown into type in schema components_xsd1 Drilldown into AllowanceChargeABIEType in schema components_xsd1XSD Diagram of ChargeType in schema components_xsd1 (Standards for Technology in Automotive Retail)
Collapse XSD Schema Code:
<xsd:complexType name="ChargeType">
    <xsd:complexContent>
        <xsd:extension base="AllowanceChargeABIEType">
            <xsd:sequence>
                <!-- <xsd:element ref="UserArea" minOccurs="0" /> -->
            </xsd:sequence>
        </xsd:extension>
    </xsd:complexContent>
</xsd:complexType>
Collapse Child Elements:
Name Type Min Occurs Max Occurs
ID oagis:ID 0 unbounded
BasisAmount oagis:BasisAmount 0 (1)
BasisQuantity oagis:BasisQuantity 0 (1)
Description oagis:Description 0 unbounded
Amount oagis:Amount 0 (1)
Calculation oagis:Calculation 0 (1)
ReasonCode oagis:ReasonCode 0 unbounded
CurrencyExchangeRate oagis:CurrencyExchangeRate 0 unbounded
TimePeriod oagis:TimePeriod 0 (1)
Collapse Child Attributes:
Name Type Default Value Use
type oagis:type Optional
sequence oagis:sequence (Optional)
Collapse Derivation Tree:
Collapse References:
oagis:Charge