Definition Type: Element
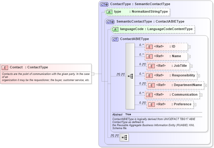
Name: Contact
Namespace: http://www.openapplications.org/oagis/9
Type: oagis:ContactType
Containing Schema: Components.xsd
Abstract
Documentation:
Contacts are the point of communication with the given party. In the case of an organization it may be the requestioner, the buyer, customer service, etc.
Collapse XSD Schema Diagram:
Drilldown into Preference in schema components_xsd1 Drilldown into Communication in schema components_xsd1 Drilldown into DepartmentName in schema fields_xsd1 Drilldown into Responsibility in schema fields_xsd1 Drilldown into JobTitle in schema fields_xsd1 Drilldown into Name in schema fields_xsd1 Drilldown into ID in schema fields_xsd1 Drilldown into ContactABIEType in schema components_xsd1 Drilldown into languageCode in schema components_xsd1 Drilldown into SemanticContactType in schema components_xsd1 Drilldown into type in schema components_xsd1 Drilldown into ContactType in schema components_xsd1XSD Diagram of Contact in schema components_xsd1 (Standards for Technology in Automotive Retail)
Collapse XSD Schema Code:
<xsd:element name="Contact" type="ContactType">
    <xsd:annotation>
        <xsd:documentation source="http://www.openapplications.org/oagis/9">
            Contacts are the point of communication with the given party. In the case of an
            organization it may be the requestioner, the buyer, customer service, etc.
         </xsd:documentation>
    </xsd:annotation>
</xsd:element>
Collapse Child Elements:
Name Type Min Occurs Max Occurs
ID oagis:ID 0 unbounded
Name oagis:Name 0 unbounded
JobTitle oagis:JobTitle 0 (1)
Responsibility oagis:Responsibility 0 unbounded
DepartmentName oagis:DepartmentName 0 (1)
Communication oagis:Communication 0 unbounded
Preference oagis:Preference 0 (1)
Collapse Child Attributes:
Name Type Default Value Use
languageCode oagis:languageCode (Optional)
type oagis:type Optional
Collapse Derivation Tree: