Definition Type: ComplexType
Name: ContactABIEType
Namespace: http://www.starstandard.org/STAR/5
Containing Schema: Components.xsd
Abstract
Documentation:
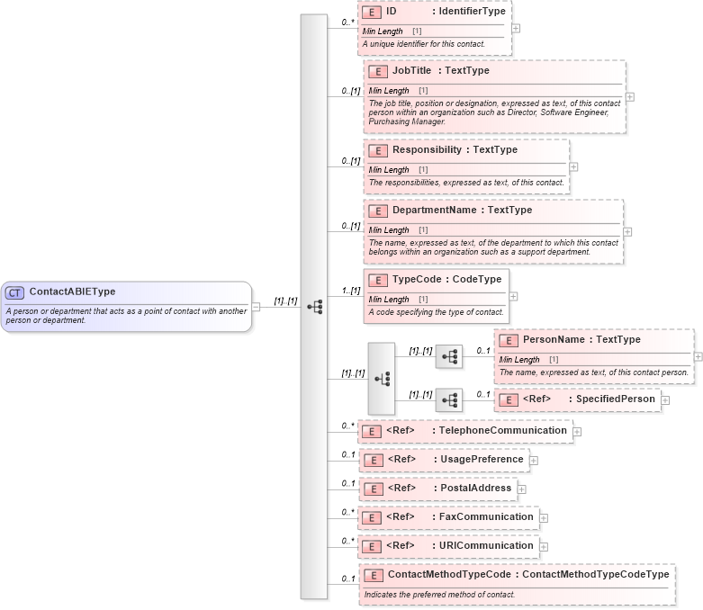
A person or department that acts as a point of contact with another person or department.
Collapse XSD Schema Diagram:
Drilldown into ContactMethodTypeCode in schema components_xsd Drilldown into URICommunication in schema components_xsd Drilldown into FaxCommunication in schema components_xsd Drilldown into PostalAddress in schema components_xsd Drilldown into UsagePreference in schema components_xsd Drilldown into TelephoneCommunication in schema components_xsd Drilldown into SpecifiedPerson in schema components_xsd Drilldown into PersonName in schema components_xsd Drilldown into TypeCode in schema components_xsd Drilldown into DepartmentName in schema components_xsd Drilldown into Responsibility in schema components_xsd Drilldown into JobTitle in schema components_xsd Drilldown into ID in schema components_xsdXSD Diagram of ContactABIEType in schema components_xsd (Standards for Technology in Automotive Retail)
Collapse XSD Schema Code:
<xsd:complexType name="ContactABIEType">
    <xsd:annotation>
        <xsd:documentation>A person or department that acts as a point of contact with another person or department.</xsd:documentation>
    </xsd:annotation>
    <xsd:sequence>
        <xsd:element minOccurs="0" maxOccurs="unbounded" name="ID" type="udt:IdentifierType">
            <xsd:annotation>
                <xsd:documentation>A unique identifier for this contact.</xsd:documentation>
            </xsd:annotation>
        </xsd:element>
        <xsd:element minOccurs="0" name="JobTitle" type="udt:TextType">
            <xsd:annotation>
                <xsd:documentation source="http://www.starstandard.org/STAR/5">The job title, position or designation, expressed as text, of this contact person within an organization such as Director, Software Engineer, Purchasing Manager.</xsd:documentation>
            </xsd:annotation>
        </xsd:element>
        <xsd:element minOccurs="0" name="Responsibility" type="udt:TextType">
            <xsd:annotation>
                <xsd:documentation source="http://www.starstandard.org/STAR/5">The responsibilities, expressed as text, of this contact.</xsd:documentation>
            </xsd:annotation>
        </xsd:element>
        <xsd:element minOccurs="0" name="DepartmentName" type="udt:TextType">
            <xsd:annotation>
                <xsd:documentation source="http://www.starstandard.org/STAR/5">The name, expressed as text, of the department to which this contact belongs within an organization such as a support department.</xsd:documentation>
            </xsd:annotation>
        </xsd:element>
        <xsd:element minOccurs="1" name="TypeCode" type="udt:CodeType">
            <xsd:annotation>
                <xsd:documentation source="http://www.starstandard.org/STAR/5">A code specifying the type of contact.</xsd:documentation>
            </xsd:annotation>
        </xsd:element>
        <xsd:choice>
            <xsd:sequence>
                <xsd:element maxOccurs="1" minOccurs="0" name="PersonName" type="udt:TextType">
                    <xsd:annotation>
                        <xsd:documentation>The name, expressed as text, of this contact person.</xsd:documentation>
                    </xsd:annotation>
                </xsd:element>
            </xsd:sequence>
            <xsd:sequence>
                <xsd:element maxOccurs="1" minOccurs="0" ref="SpecifiedPerson" />
            </xsd:sequence>
        </xsd:choice>
        <xsd:element maxOccurs="unbounded" minOccurs="0" ref="TelephoneCommunication">
            <xsd:annotation>
                <xsd:documentation>Telephone communication information for this contact.</xsd:documentation>
            </xsd:annotation>
        </xsd:element>
        <xsd:element maxOccurs="1" minOccurs="0" ref="UsagePreference">
            <xsd:annotation>
                <xsd:documentation>The preference for usage of this contact such as type, order of importance, availability, or some other criteria.</xsd:documentation>
            </xsd:annotation>
        </xsd:element>
        <xsd:element maxOccurs="1" minOccurs="0" ref="PostalAddress">
            <xsd:annotation>
                <xsd:documentation>Postal address information for this contact.</xsd:documentation>
            </xsd:annotation>
        </xsd:element>
        <xsd:element maxOccurs="unbounded" minOccurs="0" ref="FaxCommunication">
            <xsd:annotation>
                <xsd:documentation>Fax communication information for this contact.</xsd:documentation>
            </xsd:annotation>
        </xsd:element>
        <xsd:element maxOccurs="unbounded" minOccurs="0" ref="URICommunication">
            <xsd:annotation>
                <xsd:documentation>Uniform Resource Identifier (URI) communication information for this contact such as an email address.</xsd:documentation>
            </xsd:annotation>
        </xsd:element>
        <xsd:element maxOccurs="1" minOccurs="0" name="ContactMethodTypeCode" type="sqdt:ContactMethodTypeCodeType">
            <xsd:annotation>
                <xsd:documentation>Indicates the preferred method of contact.</xsd:documentation>
            </xsd:annotation>
        </xsd:element>
    </xsd:sequence>
</xsd:complexType>
Collapse Child Elements:
Name Type Min Occurs Max Occurs
ID star:ID 0 unbounded
JobTitle star:JobTitle 0 (1)
Responsibility star:Responsibility 0 (1)
DepartmentName star:DepartmentName 0 (1)
TypeCode star:TypeCode 1 (1)
PersonName star:PersonName 0 1
SpecifiedPerson star:SpecifiedPerson 0 1
TelephoneCommunication star:TelephoneCommunication 0 unbounded
UsagePreference star:UsagePreference 0 1
PostalAddress star:PostalAddress 0 1
FaxCommunication star:FaxCommunication 0 unbounded
URICommunication star:URICommunication 0 unbounded
ContactMethodTypeCode star:ContactMethodTypeCode 0 1
Collapse Derivation Tree:
Collapse References:
star:DefinedContact, star:PrimaryContact, star:ShipmentCarrierContact