Definition Type: Element
Name: DealerLocatorExtendedRequest
Namespace: http://www.starstandard.org/STAR/5
Type: star:DealerLocatorExtendedRequestType
Containing Schema: DealerLocatorExtended.xsd
Abstract
Documentation:
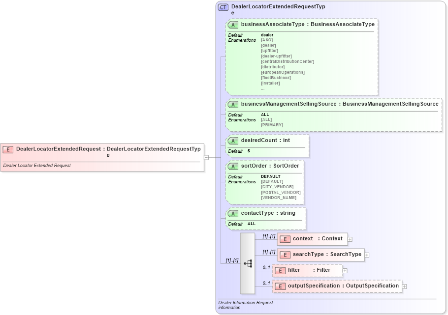
Dealer Locator Extended Request
Collapse XSD Schema Diagram:
Drilldown into outputSpecification in schema dealerlocatorextended_xsd Drilldown into filter in schema dealerlocatorextended_xsd Drilldown into searchType in schema dealerlocatorextended_xsd Drilldown into context in schema dealerlocatorextended_xsd Drilldown into contactType in schema dealerlocatorextended_xsd Drilldown into sortOrder in schema dealerlocatorextended_xsd Drilldown into desiredCount in schema dealerlocatorextended_xsd Drilldown into businessManagementSellingSource in schema dealerlocatorextended_xsd Drilldown into businessAssociateType in schema dealerlocatorextended_xsd Drilldown into DealerLocatorExtendedRequestType in schema dealerlocatorextended_xsdXSD Diagram of DealerLocatorExtendedRequest in schema dealerlocatorextended_xsd (Standards for Technology in Automotive Retail)
Collapse XSD Schema Code:
<xsd:element name="DealerLocatorExtendedRequest" type="DealerLocatorExtendedRequestType">
    <xsd:annotation>
        <xsd:documentation source="http://www.starstandard.org/STAR/5">Dealer Locator Extended Request
			</xsd:documentation>
    </xsd:annotation>
</xsd:element>
Collapse Child Elements:
Name Type Min Occurs Max Occurs
context star:context (1) (1)
searchType star:searchType (1) (1)
filter star:filter 0 1
outputSpecification star:outputSpecification 0 1
Collapse Child Attributes:
Name Type Default Value Use
businessAssociateType star:businessAssociateType dealer (Optional)
businessManagementSellingSource star:businessManagementSellingSource ALL (Optional)
desiredCount star:desiredCount 5 (Optional)
sortOrder star:sortOrder DEFAULT (Optional)
contactType star:contactType ALL (Optional)
Collapse Derivation Tree: