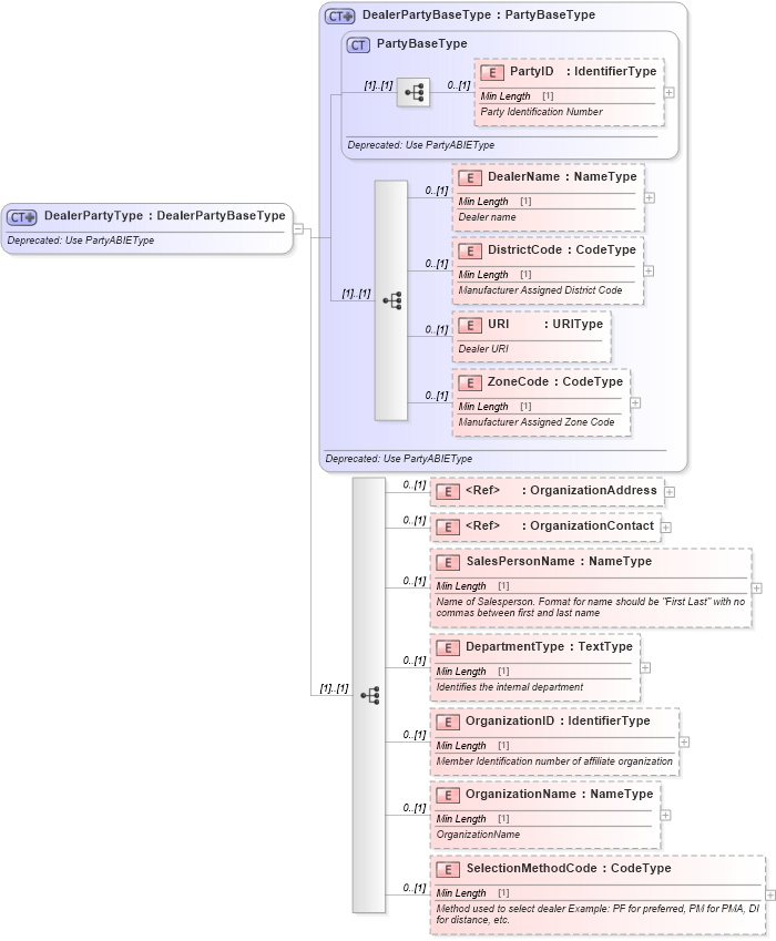
Definition Type: ComplexType
Name: DealerPartyType
Namespace: http://www.starstandard.org/STAR/5
Type: star:DealerPartyBaseType
Containing Schema: DeprecatedComponents.xsd
Abstract
Documentation:
Deprecated: Use PartyABIEType
Collapse XSD Schema Diagram:
Drilldown into SelectionMethodCode in schema deprecatedcomponents_xsd Drilldown into OrganizationName in schema deprecatedcomponents_xsd Drilldown into OrganizationID in schema deprecatedcomponents_xsd Drilldown into DepartmentType in schema deprecatedcomponents_xsd Drilldown into SalesPersonName in schema deprecatedcomponents_xsd Drilldown into OrganizationContact in schema deprecatedcomponents_xsd Drilldown into OrganizationAddress in schema deprecatedcomponents_xsd Drilldown into ZoneCode in schema deprecatedcomponents_xsd Drilldown into URI in schema deprecatedcomponents_xsd Drilldown into DistrictCode in schema deprecatedcomponents_xsd Drilldown into DealerName in schema deprecatedcomponents_xsd Drilldown into PartyID in schema deprecatedcomponents_xsd Drilldown into PartyBaseType in schema deprecatedcomponents_xsd Drilldown into DealerPartyBaseType in schema deprecatedcomponents_xsdXSD Diagram of DealerPartyType in schema deprecatedcomponents_xsd (Standards for Technology in Automotive Retail)
Collapse XSD Schema Code:
<xsd:complexType name="DealerPartyType">
    <xsd:annotation>
        <xsd:documentation>Deprecated: Use PartyABIEType</xsd:documentation>
    </xsd:annotation>
    <xsd:complexContent>
        <xsd:extension base="DealerPartyBaseType">
            <xsd:sequence>
                <xsd:element minOccurs="0" ref="OrganizationAddress">
                    <xsd:annotation>
                        <xsd:documentation>
                            <ccts:Definition xmlns:ccts="urn:un:unece:uncefact:documentation:1.1">Dealer party address</ccts:Definition>
                        </xsd:documentation>
                    </xsd:annotation>
                </xsd:element>
                <xsd:element minOccurs="0" ref="OrganizationContact">
                    <xsd:annotation>
                        <xsd:documentation>
                            <ccts:Definition xmlns:ccts="urn:un:unece:uncefact:documentation:1.1">Dealer party contact information</ccts:Definition>
                        </xsd:documentation>
                    </xsd:annotation>
                </xsd:element>
                <xsd:element minOccurs="0" name="SalesPersonName" type="udt:NameType">
                    <xsd:annotation>
                        <xsd:documentation>
                            <ccts:Definition xmlns:ccts="urn:un:unece:uncefact:documentation:1.1">Name of Salesperson. Format for name should be "First Last" with no commas between first and last name</ccts:Definition>
                        </xsd:documentation>
                    </xsd:annotation>
                </xsd:element>
                <xsd:element minOccurs="0" name="DepartmentType" type="udt:TextType">
                    <xsd:annotation>
                        <xsd:documentation>
                            <ccts:Definition xmlns:ccts="urn:un:unece:uncefact:documentation:1.1">Identifies the internal department</ccts:Definition>
                        </xsd:documentation>
                    </xsd:annotation>
                </xsd:element>
                <xsd:element minOccurs="0" name="OrganizationID" type="udt:IdentifierType">
                    <xsd:annotation>
                        <xsd:documentation>
                            <ccts:Definition xmlns:ccts="urn:un:unece:uncefact:documentation:1.1">Member Identification number of affiliate organization</ccts:Definition>
                        </xsd:documentation>
                    </xsd:annotation>
                </xsd:element>
                <xsd:element minOccurs="0" name="OrganizationName" type="udt:NameType">
                    <xsd:annotation>
                        <xsd:documentation>
                            <ccts:Definition xmlns:ccts="urn:un:unece:uncefact:documentation:1.1">OrganizationName</ccts:Definition>
                        </xsd:documentation>
                    </xsd:annotation>
                </xsd:element>
                <xsd:element minOccurs="0" name="SelectionMethodCode" type="udt:CodeType">
                    <xsd:annotation>
                        <xsd:documentation>
                            <ccts:Definition xmlns:ccts="urn:un:unece:uncefact:documentation:1.1">Method used to select dealer Example: PF for preferred, PM for PMA, DI for distance, etc.</ccts:Definition>
                        </xsd:documentation>
                    </xsd:annotation>
                </xsd:element>
            </xsd:sequence>
        </xsd:extension>
    </xsd:complexContent>
</xsd:complexType>
Collapse Child Elements:
Name Type Min Occurs Max Occurs
PartyID star:PartyID 0 (1)
DealerName star:DealerName 0 (1)
DistrictCode star:DistrictCode 0 (1)
URI star:URI 0 (1)
ZoneCode star:ZoneCode 0 (1)
OrganizationAddress star:OrganizationAddress 0 (1)
OrganizationContact star:OrganizationContact 0 (1)
SalesPersonName star:SalesPersonName 0 (1)
DepartmentType star:DepartmentType 0 (1)
OrganizationID star:OrganizationID 0 (1)
OrganizationName star:OrganizationName 0 (1)
SelectionMethodCode star:SelectionMethodCode 0 (1)
Collapse Derivation Tree: