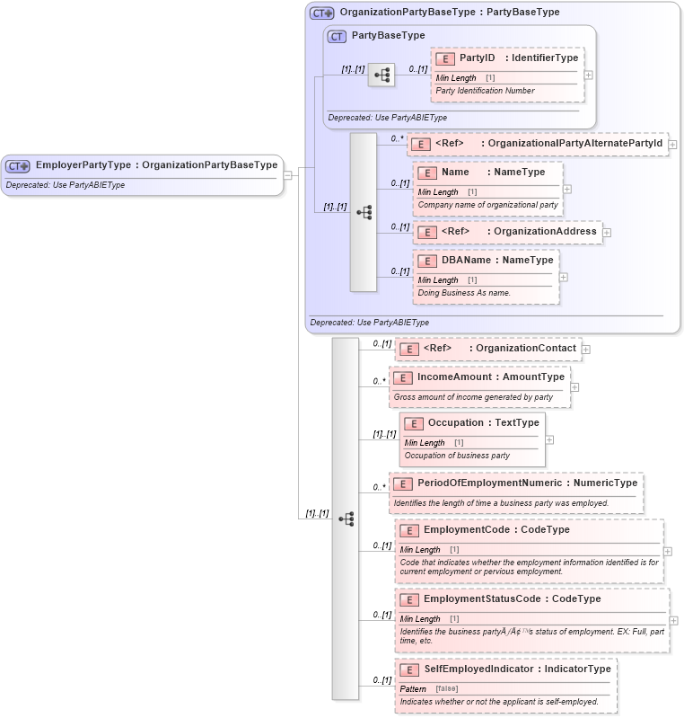
Definition Type: ComplexType
Name: EmployerPartyType
Namespace: http://www.starstandard.org/STAR/5
Type: star:OrganizationPartyBaseType
Containing Schema: DeprecatedComponents.xsd
Abstract
Documentation:
Deprecated: Use PartyABIEType
Collapse XSD Schema Diagram:
Drilldown into SelfEmployedIndicator in schema deprecatedcomponents_xsd Drilldown into EmploymentStatusCode in schema deprecatedcomponents_xsd Drilldown into EmploymentCode in schema deprecatedcomponents_xsd Drilldown into PeriodOfEmploymentNumeric in schema deprecatedcomponents_xsd Drilldown into Occupation in schema deprecatedcomponents_xsd Drilldown into IncomeAmount in schema deprecatedcomponents_xsd Drilldown into OrganizationContact in schema deprecatedcomponents_xsd Drilldown into DBAName in schema deprecatedcomponents_xsd Drilldown into OrganizationAddress in schema deprecatedcomponents_xsd Drilldown into Name in schema deprecatedcomponents_xsd Drilldown into OrganizationalPartyAlternatePartyId in schema deprecatedcomponents_xsd Drilldown into PartyID in schema deprecatedcomponents_xsd Drilldown into PartyBaseType in schema deprecatedcomponents_xsd Drilldown into OrganizationPartyBaseType in schema deprecatedcomponents_xsdXSD Diagram of EmployerPartyType in schema deprecatedcomponents_xsd (Standards for Technology in Automotive Retail)
Collapse XSD Schema Code:
<xsd:complexType name="EmployerPartyType">
    <xsd:annotation>
        <xsd:documentation>Deprecated: Use PartyABIEType</xsd:documentation>
    </xsd:annotation>
    <xsd:complexContent>
        <xsd:extension base="OrganizationPartyBaseType">
            <xsd:sequence>
                <xsd:element minOccurs="0" ref="OrganizationContact">
                    <xsd:annotation>
                        <xsd:documentation>
                            <ccts:Definition xmlns:ccts="urn:un:unece:uncefact:documentation:1.1">Organizational Party contact information</ccts:Definition>
                        </xsd:documentation>
                    </xsd:annotation>
                </xsd:element>
                <xsd:element maxOccurs="unbounded" minOccurs="0" name="IncomeAmount" type="udt:AmountType">
                    <xsd:annotation>
                        <xsd:documentation>
                            <ccts:Definition xmlns:ccts="urn:un:unece:uncefact:documentation:1.1">Gross amount of income generated by party</ccts:Definition>
                        </xsd:documentation>
                    </xsd:annotation>
                </xsd:element>
                <xsd:element name="Occupation" type="udt:TextType">
                    <xsd:annotation>
                        <xsd:documentation>
                            <ccts:Definition xmlns:ccts="urn:un:unece:uncefact:documentation:1.1">Occupation of business party</ccts:Definition>
                        </xsd:documentation>
                    </xsd:annotation>
                </xsd:element>
                <xsd:element maxOccurs="unbounded" minOccurs="0" name="PeriodOfEmploymentNumeric" type="udt:NumericType">
                    <xsd:annotation>
                        <xsd:documentation>
                            <ccts:Definition xmlns:ccts="urn:un:unece:uncefact:documentation:1.1">Identifies the length of time a business party was employed.</ccts:Definition>
                        </xsd:documentation>
                    </xsd:annotation>
                </xsd:element>
                <xsd:element minOccurs="0" name="EmploymentCode" type="udt:CodeType">
                    <xsd:annotation>
                        <xsd:documentation>
                            <ccts:Definition xmlns:ccts="urn:un:unece:uncefact:documentation:1.1">Code that indicates whether the employment information identified is for current employment or pervious employment.</ccts:Definition>
                        </xsd:documentation>
                    </xsd:annotation>
                </xsd:element>
                <xsd:element minOccurs="0" name="EmploymentStatusCode" type="udt:CodeType">
                    <xsd:annotation>
                        <xsd:documentation>
                            <ccts:Definition xmlns:ccts="urn:un:unece:uncefact:documentation:1.1">Identifies the business party�¢??s status of employment. EX: Full, part time, etc.</ccts:Definition>
                        </xsd:documentation>
                    </xsd:annotation>
                </xsd:element>
                <xsd:element minOccurs="0" name="SelfEmployedIndicator" type="udt:IndicatorType">
                    <xsd:annotation>
                        <xsd:documentation>
                            <ccts:Definition xmlns:ccts="urn:un:unece:uncefact:documentation:1.1">Indicates whether or not the applicant is self-employed.</ccts:Definition>
                        </xsd:documentation>
                    </xsd:annotation>
                </xsd:element>
            </xsd:sequence>
        </xsd:extension>
    </xsd:complexContent>
</xsd:complexType>
Collapse Child Elements:
Name Type Min Occurs Max Occurs
PartyID star:PartyID 0 (1)
OrganizationalPartyAlternatePartyId star:OrganizationalPartyAlternatePartyId 0 unbounded
Name star:Name 0 (1)
OrganizationAddress star:OrganizationAddress 0 (1)
DBAName star:DBAName 0 (1)
OrganizationContact star:OrganizationContact 0 (1)
IncomeAmount star:IncomeAmount 0 unbounded
Occupation star:Occupation (1) (1)
PeriodOfEmploymentNumeric star:PeriodOfEmploymentNumeric 0 unbounded
EmploymentCode star:EmploymentCode 0 (1)
EmploymentStatusCode star:EmploymentStatusCode 0 (1)
SelfEmployedIndicator star:SelfEmployedIndicator 0 (1)
Collapse Derivation Tree: