Definition Type: ComplexType
Name: EmploymentDemographicsType
Namespace: http://www.starstandard.org/STAR/5
Containing Schema: Components.xsd
Abstract
Documentation:
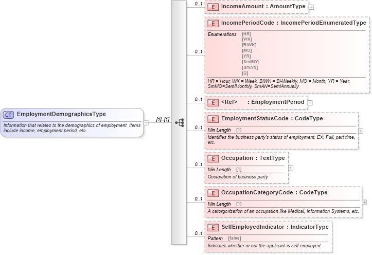
Information that relates to the demographics of employment. Items include income, employment period, etc.
Collapse XSD Schema Diagram:
Drilldown into SelfEmployedIndicator in schema components_xsd Drilldown into OccupationCategoryCode in schema components_xsd Drilldown into Occupation in schema components_xsd Drilldown into EmploymentStatusCode in schema components_xsd Drilldown into EmploymentPeriod in schema components_xsd Drilldown into IncomePeriodCode in schema components_xsd Drilldown into IncomeAmount in schema components_xsdXSD Diagram of EmploymentDemographicsType in schema components_xsd (Standards for Technology in Automotive Retail)
Collapse XSD Schema Code:
<xsd:complexType name="EmploymentDemographicsType">
    <xsd:annotation>
        <xsd:documentation>Information that relates to the demographics of employment. Items include income, employment period, etc.</xsd:documentation>
    </xsd:annotation>
    <xsd:sequence>
        <xsd:element maxOccurs="1" minOccurs="0" name="IncomeAmount" type="udt:AmountType">
            <xsd:annotation>
                <xsd:documentation source="http://www.starstandard.org/STAR/5" />
            </xsd:annotation>
        </xsd:element>
        <xsd:element maxOccurs="1" minOccurs="0" name="IncomePeriodCode" type="scl:IncomePeriodEnumeratedType">
            <xsd:annotation>
                <xsd:documentation source="http://www.starstandard.org/STAR/5">HR = Hour, WK = Week, BiWK = Bi-Weekly, MO = Month, YR = Year, SmMO=SemiMonthly, SmAN=SemiAnnually</xsd:documentation>
            </xsd:annotation>
        </xsd:element>
        <xsd:element maxOccurs="1" minOccurs="0" ref="EmploymentPeriod" />
        <xsd:element maxOccurs="1" minOccurs="0" name="EmploymentStatusCode" type="udt:CodeType">
            <xsd:annotation>
                <xsd:documentation source="http://www.starstandard.org/STAR/5">Identifies the business party's status of employment. EX: Full, part time, etc.</xsd:documentation>
            </xsd:annotation>
        </xsd:element>
        <xsd:element maxOccurs="1" minOccurs="0" name="Occupation" type="udt:TextType">
            <xsd:annotation>
                <xsd:documentation source="http://www.starstandard.org/STAR/5">Occupation of business party</xsd:documentation>
            </xsd:annotation>
        </xsd:element>
        <xsd:element maxOccurs="1" minOccurs="0" name="OccupationCategoryCode" type="udt:CodeType">
            <xsd:annotation>
                <xsd:documentation source="http://www.starstandard.org/STAR/5">A catorgorization of an occupation like Medical, Information Systems, etc.</xsd:documentation>
            </xsd:annotation>
        </xsd:element>
        <xsd:element maxOccurs="1" minOccurs="0" name="SelfEmployedIndicator" type="udt:IndicatorType">
            <xsd:annotation>
                <xsd:documentation source="http://www.starstandard.org/STAR/5">Indicates whether or not the applicant is self-employed.</xsd:documentation>
            </xsd:annotation>
        </xsd:element>
    </xsd:sequence>
</xsd:complexType>
Collapse Child Elements:
Name Type Min Occurs Max Occurs
IncomeAmount star:IncomeAmount 0 1
IncomePeriodCode star:IncomePeriodCode 0 1
EmploymentPeriod star:EmploymentPeriod 0 1
EmploymentStatusCode star:EmploymentStatusCode 0 1
Occupation star:Occupation 0 1
OccupationCategoryCode star:OccupationCategoryCode 0 1
SelfEmployedIndicator star:SelfEmployedIndicator 0 1
Collapse Derivation Tree:
Collapse References:
star:EmploymentDemographics