Definition Type: ComplexType
Name: ErrorProcessMessageType
Namespace: http://www.starstandard.org/STAR/5
Containing Schema: Meta.xsd
Abstract
Documentation:
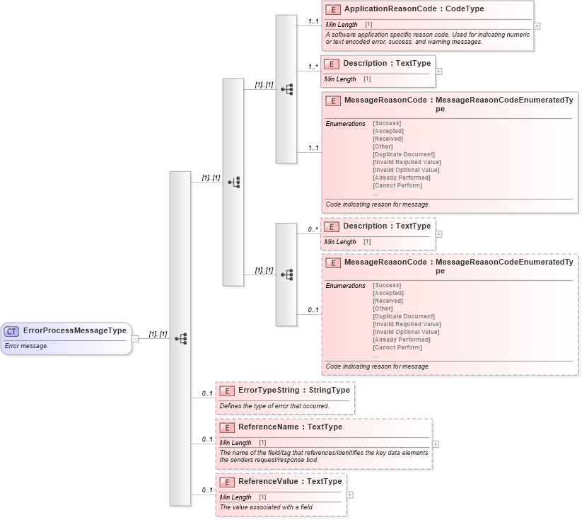
Error message.
Collapse XSD Schema Diagram:
Drilldown into ReferenceValue in schema meta_xsd Drilldown into ReferenceName in schema meta_xsd Drilldown into ErrorTypeString in schema meta_xsd Drilldown into MessageReasonCode in schema meta_xsd Drilldown into Description in schema meta_xsd Drilldown into MessageReasonCode in schema meta_xsd Drilldown into Description in schema meta_xsd Drilldown into ApplicationReasonCode in schema meta_xsdXSD Diagram of ErrorProcessMessageType in schema meta_xsd (Standards for Technology in Automotive Retail)
Collapse XSD Schema Code:
<xsd:complexType name="ErrorProcessMessageType">
    <xsd:annotation>
        <xsd:documentation source="http://www.starstandards.org">Error message.</xsd:documentation>
    </xsd:annotation>
    <xsd:sequence>
        <xsd:choice>
            <xsd:sequence>
                <xsd:element maxOccurs="1" minOccurs="1" name="ApplicationReasonCode" type="udt:CodeType">
                    <xsd:annotation>
                        <xsd:documentation source="http://www.starstandard.org/">A software application specific reason code. Used for indicating numeric or text encoded error, success, and warning messages.</xsd:documentation>
                    </xsd:annotation>
                </xsd:element>
                <xsd:element maxOccurs="unbounded" minOccurs="1" name="Description" type="udt:TextType">
                    <xsd:annotation>
                        <xsd:documentation source="http://www.starstandard.org/" />
                    </xsd:annotation>
                </xsd:element>
                <xsd:element maxOccurs="1" minOccurs="1" name="MessageReasonCode" type="scl:MessageReasonCodeEnumeratedType">
                    <xsd:annotation>
                        <xsd:documentation source="http://www.starstandard.org/">Code indicating reason for message.</xsd:documentation>
                    </xsd:annotation>
                </xsd:element>
            </xsd:sequence>
            <xsd:sequence>
                <xsd:element maxOccurs="unbounded" minOccurs="0" name="Description" type="udt:TextType">
                    <xsd:annotation>
                        <xsd:documentation source="http://www.starstandard.org/" />
                    </xsd:annotation>
                </xsd:element>
                <xsd:element maxOccurs="1" minOccurs="0" name="MessageReasonCode" type="scl:MessageReasonCodeEnumeratedType">
                    <xsd:annotation>
                        <xsd:documentation source="http://www.starstandard.org/">Code indicating reason for message.</xsd:documentation>
                    </xsd:annotation>
                </xsd:element>
            </xsd:sequence>
        </xsd:choice>
        <xsd:element maxOccurs="1" minOccurs="0" name="ErrorTypeString" type="qdt:StringType">
            <xsd:annotation>
                <xsd:documentation source="http://www.starstandard.org/">Defines the type of error that occurred.</xsd:documentation>
            </xsd:annotation>
        </xsd:element>
        <xsd:element maxOccurs="1" minOccurs="0" name="ReferenceName" type="udt:TextType">
            <xsd:annotation>
                <xsd:documentation source="http://www.starstandard.org/">The name of the field/tag that references/idenitifies the key data elements the senders request/response bod.</xsd:documentation>
            </xsd:annotation>
        </xsd:element>
        <xsd:element maxOccurs="1" minOccurs="0" name="ReferenceValue" type="udt:TextType">
            <xsd:annotation>
                <xsd:documentation source="http://www.starstandard.org/">The value associated with a field.</xsd:documentation>
            </xsd:annotation>
        </xsd:element>
    </xsd:sequence>
</xsd:complexType>
Collapse Child Elements:
Name Type Min Occurs Max Occurs
ApplicationReasonCode star:ApplicationReasonCode 1 1
Description star:Description 1 unbounded
MessageReasonCode star:MessageReasonCode 1 1
Description star:Description 0 unbounded
MessageReasonCode star:MessageReasonCode 0 1
ErrorTypeString star:ErrorTypeString 0 1
ReferenceName star:ReferenceName 0 1
ReferenceValue star:ReferenceValue 0 1
Collapse Derivation Tree:
Collapse References:
star:ErrorMessage, star:ErrorProcessMessage, star:ErrorProcessMessage