Definition Type: Element
Name: GetServiceProcessingAdvisory
Namespace: http://www.starstandard.org/STAR/5
Type: star:GetServiceProcessingAdvisoryType
Containing Schema: GetServiceProcessingAdvisory.xsd
Abstract
Documentation:
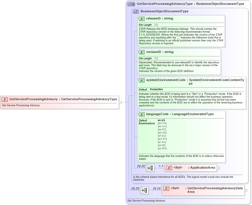
Get Service Processing Advisory
Collapse XSD Schema Diagram:
Drilldown into GetServiceProcessingAdvisoryDataArea in schema getserviceprocessingadvisory_xsd Drilldown into ApplicationArea in schema meta_xsd Drilldown into languageCode in schema meta_xsd Drilldown into systemEnvironmentCode in schema meta_xsd Drilldown into versionID in schema meta_xsd Drilldown into releaseID in schema meta_xsd Drilldown into BusinessObjectDocumentType in schema meta_xsd Drilldown into GetServiceProcessingAdvisoryType in schema getserviceprocessingadvisory_xsdXSD Diagram of GetServiceProcessingAdvisory in schema getserviceprocessingadvisory_xsd (Standards for Technology in Automotive Retail)
Collapse XSD Schema Code:
<xsd:element name="GetServiceProcessingAdvisory" type="GetServiceProcessingAdvisoryType">
    <xsd:annotation>
        <xsd:documentation source="http://www.starstandard.org/STAR/5">Get Service Processing Advisory</xsd:documentation>
    </xsd:annotation>
</xsd:element>
Collapse Child Elements:
Name Type Min Occurs Max Occurs
ApplicationArea star:ApplicationArea 1 1
GetServiceProcessingAdvisoryDataArea star:GetServiceProcessingAdvisoryDataArea (1) (1)
Collapse Child Attributes:
Name Type Default Value Use
releaseID star:releaseID Required
versionID star:versionID Optional
systemEnvironmentCode star:systemEnvironmentCode Production Optional
languageCode star:languageCode en-US Optional
Collapse Derivation Tree: