Definition Type: Element
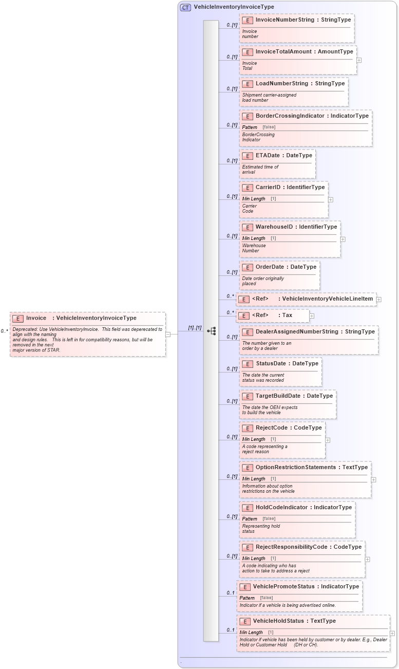
Name: Invoice
Namespace: http://www.starstandard.org/STAR/5
Type: star:VehicleInventoryInvoiceType
Containing Schema: VehicleInventory.xsd
MinOccurs 0
MaxOccurs unbounded
Abstract
Documentation:
Deprecated: Use VehicleInventoryInvoice. This field was deperecated to align with the naming and design rules. This is left in for compatibility reasons, but will be removed in the next major version of STAR.
Collapse XSD Schema Diagram:
Drilldown into VehicleHoldStatus in schema vehicleinventory_xsd Drilldown into VehiclePromoteStatus in schema vehicleinventory_xsd Drilldown into RejectResponsibilityCode in schema vehicleinventory_xsd Drilldown into HoldCodeIndicator in schema vehicleinventory_xsd Drilldown into OptionRestrictionStatements in schema vehicleinventory_xsd Drilldown into RejectCode in schema vehicleinventory_xsd Drilldown into TargetBuildDate in schema vehicleinventory_xsd Drilldown into StatusDate in schema vehicleinventory_xsd Drilldown into DealerAssignedNumberString in schema vehicleinventory_xsd Drilldown into Tax in schema components_xsd Drilldown into VehicleInventoryVehicleLineItem in schema vehicleinventory_xsd Drilldown into OrderDate in schema vehicleinventory_xsd Drilldown into WarehouseID in schema vehicleinventory_xsd Drilldown into CarrierID in schema vehicleinventory_xsd Drilldown into ETADate in schema vehicleinventory_xsd Drilldown into BorderCrossingIndicator in schema vehicleinventory_xsd Drilldown into LoadNumberString in schema vehicleinventory_xsd Drilldown into InvoiceTotalAmount in schema vehicleinventory_xsd Drilldown into InvoiceNumberString in schema vehicleinventory_xsd Drilldown into VehicleInventoryInvoiceType in schema vehicleinventory_xsdXSD Diagram of Invoice in schema vehicleinventory_xsd (Standards for Technology in Automotive Retail)
Collapse XSD Schema Code:
<xsd:element name="Invoice" type="VehicleInventoryInvoiceType" minOccurs="0" maxOccurs="unbounded">
    <xsd:annotation>
        <xsd:documentation>
                        Deprecated: Use VehicleInventoryInvoice.  This field was deperecated to align with the naming
                        and design rules.   This is left in for compatibility reasons, but will be removed in the next
                        major version of STAR.
                    </xsd:documentation>
    </xsd:annotation>
</xsd:element>
Collapse Child Elements:
Name Type Min Occurs Max Occurs
InvoiceNumberString star:InvoiceNumberString 0 (1)
InvoiceTotalAmount star:InvoiceTotalAmount 0 (1)
LoadNumberString star:LoadNumberString 0 (1)
BorderCrossingIndicator star:BorderCrossingIndicator 0 (1)
ETADate star:ETADate 0 (1)
CarrierID star:CarrierID 0 (1)
WarehouseID star:WarehouseID 0 (1)
OrderDate star:OrderDate 0 (1)
VehicleInventoryVehicleLineItem star:VehicleInventoryVehicleLineItem 0 unbounded
Tax star:Tax 0 unbounded
DealerAssignedNumberString star:DealerAssignedNumberString 0 (1)
StatusDate star:StatusDate 0 (1)
TargetBuildDate star:TargetBuildDate 0 (1)
RejectCode star:RejectCode 0 (1)
OptionRestrictionStatements star:OptionRestrictionStatements 0 (1)
HoldCodeIndicator star:HoldCodeIndicator 0 (1)
RejectResponsibilityCode star:RejectResponsibilityCode 0 (1)
VehiclePromoteStatus star:VehiclePromoteStatus 0 1
VehicleHoldStatus star:VehicleHoldStatus 0 1
Collapse Derivation Tree: