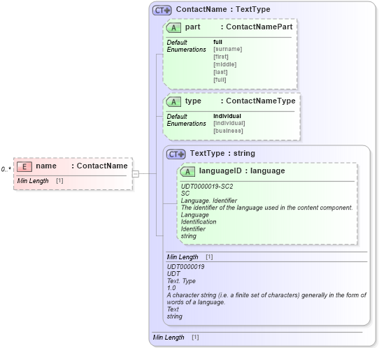
Definition Type: Element
Name: name
Namespace: http://www.starstandard.org/STAR/5
Type: star:ContactName
Containing Schema: DealerLocatorExtended.xsd
MinOccurs 0
MaxOccurs unbounded
Abstract
Collapse XSD Schema Diagram:
Drilldown into languageID in schema unqualifieddatatypes_xsd Drilldown into TextType in schema unqualifieddatatypes_xsd Drilldown into type in schema dealerlocatorextended_xsd Drilldown into part in schema dealerlocatorextended_xsd Drilldown into ContactName in schema dealerlocatorextended_xsdXSD Diagram of name in schema dealerlocatorextended_xsd (Standards for Technology in Automotive Retail)
Collapse XSD Schema Code:
<xsd:element name="name" minOccurs="0" maxOccurs="unbounded" type="ContactName" />
Collapse Child Attributes:
Name Type Default Value Use
languageID udt:languageID Optional
part star:part full (Optional)
type star:type individual (Optional)
Collapse Derivation Tree: