Definition Type: Element
Name: Option
Namespace: http://www.starstandard.org/STAR/5
Type: star:OptionABIEType
Containing Schema: Components.xsd
Abstract
Documentation:
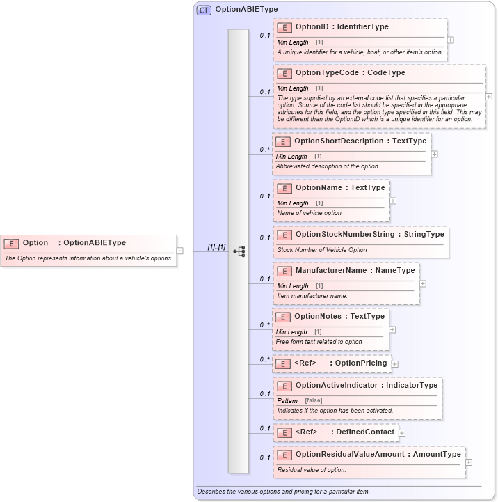
The Option represents information about a vehicle's options.
Collapse XSD Schema Diagram:
Drilldown into OptionResidualValueAmount in schema components_xsd Drilldown into DefinedContact in schema components_xsd Drilldown into OptionActiveIndicator in schema components_xsd Drilldown into OptionPricing in schema components_xsd Drilldown into OptionNotes in schema components_xsd Drilldown into ManufacturerName in schema components_xsd Drilldown into OptionStockNumberString in schema components_xsd Drilldown into OptionName in schema components_xsd Drilldown into OptionShortDescription in schema components_xsd Drilldown into OptionTypeCode in schema components_xsd Drilldown into OptionID in schema components_xsd Drilldown into OptionABIEType in schema components_xsdXSD Diagram of Option in schema components_xsd (Standards for Technology in Automotive Retail)
Collapse XSD Schema Code:
<xsd:element name="Option" type="OptionABIEType">
    <xsd:annotation>
        <xsd:documentation>The Option represents information about a vehicle's options.</xsd:documentation>
    </xsd:annotation>
</xsd:element>
Collapse Child Elements:
Name Type Min Occurs Max Occurs
OptionID star:OptionID 0 1
OptionTypeCode star:OptionTypeCode 0 1
OptionShortDescription star:OptionShortDescription 0 unbounded
OptionName star:OptionName 0 1
OptionStockNumberString star:OptionStockNumberString 0 1
ManufacturerName star:ManufacturerName 0 1
OptionNotes star:OptionNotes 0 unbounded
OptionPricing star:OptionPricing 0 unbounded
OptionActiveIndicator star:OptionActiveIndicator 0 1
DefinedContact star:DefinedContact 0 1
OptionResidualValueAmount star:OptionResidualValueAmount 0 1
Collapse Derivation Tree: