Definition Type: ComplexType
Name: OrganizationContactExtendedType
Namespace: http://www.starstandard.org/STAR/5
Type: star:OrganizationContactType
Containing Schema: DeprecatedComponents.xsd
Abstract
Documentation:
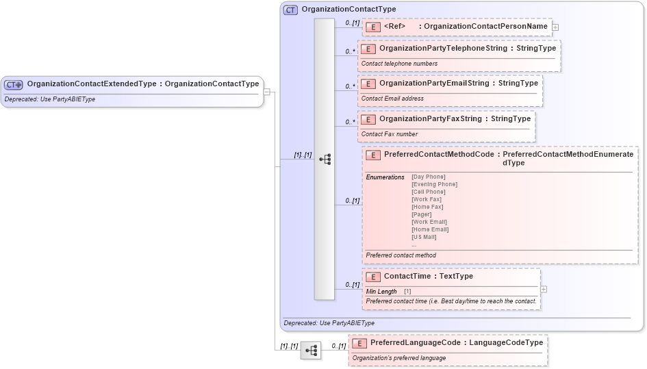
Deprecated: Use PartyABIEType
Collapse XSD Schema Diagram:
Drilldown into PreferredLanguageCode in schema deprecatedcomponents_xsd Drilldown into ContactTime in schema deprecatedcomponents_xsd Drilldown into PreferredContactMethodCode in schema deprecatedcomponents_xsd Drilldown into OrganizationPartyFaxString in schema deprecatedcomponents_xsd Drilldown into OrganizationPartyEmailString in schema deprecatedcomponents_xsd Drilldown into OrganizationPartyTelephoneString in schema deprecatedcomponents_xsd Drilldown into OrganizationContactPersonName in schema deprecatedcomponents_xsd Drilldown into OrganizationContactType in schema deprecatedcomponents_xsdXSD Diagram of OrganizationContactExtendedType in schema deprecatedcomponents_xsd (Standards for Technology in Automotive Retail)
Collapse XSD Schema Code:
<xsd:complexType name="OrganizationContactExtendedType">
    <xsd:annotation>
        <xsd:documentation>Deprecated: Use PartyABIEType</xsd:documentation>
    </xsd:annotation>
    <xsd:complexContent>
        <xsd:extension base="OrganizationContactType">
            <xsd:sequence>
                <xsd:element minOccurs="0" name="PreferredLanguageCode" type="sqdt:LanguageCodeType">
                    <xsd:annotation>
                        <xsd:documentation>
                            <ccts:Definition xmlns:ccts="urn:un:unece:uncefact:documentation:1.1">Organization's preferred language</ccts:Definition>
                        </xsd:documentation>
                    </xsd:annotation>
                </xsd:element>
            </xsd:sequence>
        </xsd:extension>
    </xsd:complexContent>
</xsd:complexType>
Collapse Child Elements:
Name Type Min Occurs Max Occurs
OrganizationContactPersonName star:OrganizationContactPersonName 0 (1)
OrganizationPartyTelephoneString star:OrganizationPartyTelephoneString 0 unbounded
OrganizationPartyEmailString star:OrganizationPartyEmailString 0 unbounded
OrganizationPartyFaxString star:OrganizationPartyFaxString 0 unbounded
PreferredContactMethodCode star:PreferredContactMethodCode 0 (1)
ContactTime star:ContactTime 0 (1)
PreferredLanguageCode star:PreferredLanguageCode 0 (1)
Collapse Derivation Tree:
Collapse References:
star:OrganizationContactExtended