Definition Type: ComplexType
Name: PartMasterHeaderType
Namespace: http://www.starstandard.org/STAR/5
Type: star:HeaderBaseType
Containing Schema: PartMaster.xsd
Abstract
Documentation:
.
Collapse XSD Schema Diagram:
Drilldown into SalesOrganization in schema partmaster_xsd Drilldown into RequestCode in schema partmaster_xsd Drilldown into PartMasterCountryCode in schema partmaster_xsd Drilldown into PartMasterEffectiveDate in schema partmaster_xsd Drilldown into DocumentIdentificationGroup in schema components_xsd Drilldown into SecondaryDealerNumberID in schema components_xsd Drilldown into SecondaryPassword in schema components_xsd Drilldown into DocumentDateTime in schema components_xsd Drilldown into HeaderBaseType in schema components_xsdXSD Diagram of PartMasterHeaderType in schema partmaster_xsd (Standards for Technology in Automotive Retail)
Collapse XSD Schema Code:
<xsd:complexType name="PartMasterHeaderType">
    <xsd:annotation xmlns="http://www.starstandards.org/STAR">
        <xsd:documentation source="http://www.starstandard.org/STAR/5">.</xsd:documentation>
    </xsd:annotation>
    <xsd:complexContent>
        <xsd:extension base="HeaderBaseType">
            <xsd:sequence>
                <!--  <xsd:element ref="DocumentID" minOccurs="0" /> -->
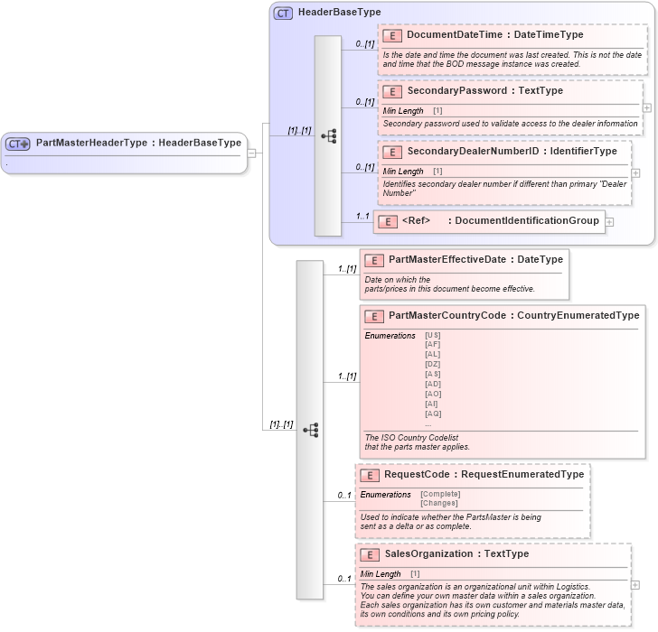
                <xsd:element name="PartMasterEffectiveDate" type="udt:DateType" minOccurs="1">
                    <xsd:annotation xmlns:udt="http://www.openapplications.org/oagis/9/unqualifieddatatypes/1.1" xmlns:qdt="http://www.openapplications.org/oagis/9/qualifieddatatypes/1.1">
                        <xsd:documentation source="http://www.starstandard.org/STAR/5">Date on which the
                parts/prices in this document become effective.</xsd:documentation>
                    </xsd:annotation>
                </xsd:element>
                <xsd:element name="PartMasterCountryCode" type="scl:CountryEnumeratedType" minOccurs="1">
                    <xsd:annotation xmlns:udt="http://www.openapplications.org/oagis/9/unqualifieddatatypes/1.1" xmlns:qdt="http://www.openapplications.org/oagis/9/qualifieddatatypes/1.1">
                        <xsd:documentation source="http://www.starstandard.org/STAR/5">The ISO Country Codelist
                that the parts master applies.</xsd:documentation>
                    </xsd:annotation>
                </xsd:element>
                <xsd:element name="RequestCode" type="scl:RequestEnumeratedType" minOccurs="0" maxOccurs="1">
                    <xsd:annotation>
                        <xsd:documentation source="http://www.starstandard.org/STAR/5">
               Used to indicate whether the PartsMaster is being
               sent as a delta or as complete.  
               </xsd:documentation>
                    </xsd:annotation>
                </xsd:element>
                <xsd:element name="SalesOrganization" type="udt:TextType" minOccurs="0" maxOccurs="1">
                    <xsd:annotation>
                        <xsd:documentation source="http://www.starstandard.org/STAR/5">
                                The sales organization is an organizational unit within Logistics. 
                                You can define your own master data within a sales organization. 
                                Each sales organization has its own customer and materials master data, 
                                its own conditions and its own pricing policy.
                            </xsd:documentation>
                    </xsd:annotation>
                </xsd:element>
            </xsd:sequence>
        </xsd:extension>
    </xsd:complexContent>
</xsd:complexType>
Collapse Child Elements:
Name Type Min Occurs Max Occurs
DocumentDateTime star:DocumentDateTime 0 (1)
SecondaryPassword star:SecondaryPassword 0 (1)
SecondaryDealerNumberID star:SecondaryDealerNumberID 0 (1)
DocumentIdentificationGroup star:DocumentIdentificationGroup 1 1
PartMasterEffectiveDate star:PartMasterEffectiveDate 1 (1)
PartMasterCountryCode star:PartMasterCountryCode 1 (1)
RequestCode star:RequestCode 0 1
SalesOrganization star:SalesOrganization 0 1
Collapse Derivation Tree:
Collapse References:
star:PartMasterHeader