Definition Type: ComplexType
Name: PartsDispositionLineType
Namespace: http://www.starstandard.org/STAR/5
Containing Schema: PartsDisposition.xsd
Abstract
Documentation:
Parts Disposition Line Type
Collapse XSD Schema Diagram:
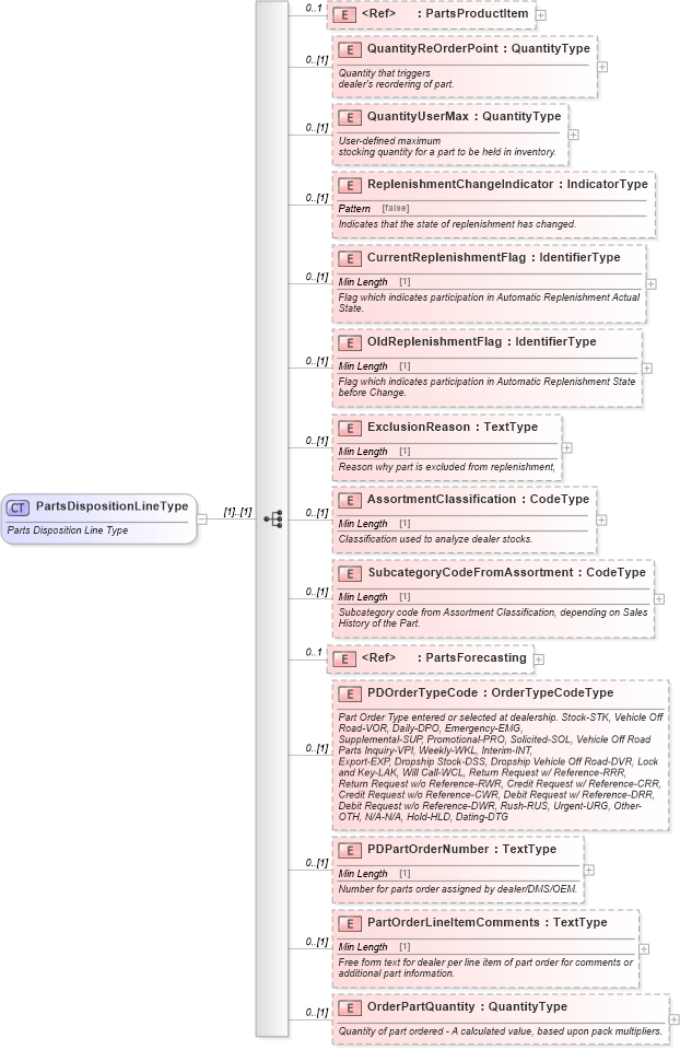
Drilldown into OrderPartQuantity in schema partsdisposition_xsd Drilldown into PartOrderLineItemComments in schema partsdisposition_xsd Drilldown into PDPartOrderNumber in schema partsdisposition_xsd Drilldown into PDOrderTypeCode in schema partsdisposition_xsd Drilldown into PartsForecasting in schema components_xsd Drilldown into SubcategoryCodeFromAssortment in schema partsdisposition_xsd Drilldown into AssortmentClassification in schema partsdisposition_xsd Drilldown into ExclusionReason in schema partsdisposition_xsd Drilldown into OldReplenishmentFlag in schema partsdisposition_xsd Drilldown into CurrentReplenishmentFlag in schema partsdisposition_xsd Drilldown into ReplenishmentChangeIndicator in schema partsdisposition_xsd Drilldown into QuantityUserMax in schema partsdisposition_xsd Drilldown into QuantityReOrderPoint in schema partsdisposition_xsd Drilldown into PartsProductItem in schema components_xsdXSD Diagram of PartsDispositionLineType in schema partsdisposition_xsd (Standards for Technology in Automotive Retail)
Collapse XSD Schema Code:
<xsd:complexType name="PartsDispositionLineType">
    <xsd:annotation xmlns="http://www.starstandards.org/STAR">
        <xsd:documentation source="http://www.starstandard.org/STAR/5">
				Parts Disposition Line Type
		    </xsd:documentation>
    </xsd:annotation>
    <xsd:sequence>
        <xsd:element ref="PartsProductItem" minOccurs="0" maxOccurs="1" />
        <xsd:element name="QuantityReOrderPoint" type="sqdt:QuantityType" minOccurs="0">
            <xsd:annotation xmlns:udt="http://www.openapplications.org/oagis/9/unqualifieddatatypes/1.1" xmlns:qdt="http://www.openapplications.org/oagis/9/qualifieddatatypes/1.1">
                <xsd:documentation source="http://www.starstandard.org/STAR/5">Quantity that triggers
						dealer's reordering of part.</xsd:documentation>
            </xsd:annotation>
        </xsd:element>
        <xsd:element name="QuantityUserMax" type="sqdt:QuantityType" minOccurs="0">
            <xsd:annotation xmlns:udt="http://www.openapplications.org/oagis/9/unqualifieddatatypes/1.1" xmlns:qdt="http://www.openapplications.org/oagis/9/qualifieddatatypes/1.1">
                <xsd:documentation source="http://www.starstandard.org/STAR/5">User-defined maximum
						stocking quantity for a part to be held in inventory.
					</xsd:documentation>
            </xsd:annotation>
        </xsd:element>
        <xsd:element name="ReplenishmentChangeIndicator" type="udt:IndicatorType" minOccurs="0">
            <xsd:annotation xmlns:udt="http://www.openapplications.org/oagis/9/unqualifieddatatypes/1.1" xmlns:qdt="http://www.openapplications.org/oagis/9/qualifieddatatypes/1.1">
                <xsd:documentation source="http://www.starstandard.org/STAR/5">
					        Indicates that the state of replenishment has changed.
					</xsd:documentation>
            </xsd:annotation>
        </xsd:element>
        <xsd:element name="CurrentReplenishmentFlag" type="udt:IdentifierType" minOccurs="0">
            <xsd:annotation xmlns:udt="http://www.openapplications.org/oagis/9/unqualifieddatatypes/1.1" xmlns:qdt="http://www.openapplications.org/oagis/9/qualifieddatatypes/1.1">
                <xsd:documentation source="http://www.starstandard.org/STAR/5">
						Flag which indicates participation in Automatic Replenishment Actual State.
					</xsd:documentation>
            </xsd:annotation>
        </xsd:element>
        <xsd:element name="OldReplenishmentFlag" type="udt:IdentifierType" minOccurs="0">
            <xsd:annotation xmlns:udt="http://www.openapplications.org/oagis/9/unqualifieddatatypes/1.1" xmlns:qdt="http://www.openapplications.org/oagis/9/qualifieddatatypes/1.1">
                <xsd:documentation source="http://www.starstandard.org/STAR/5">
						Flag which indicates participation in Automatic Replenishment State before Change.
					</xsd:documentation>
            </xsd:annotation>
        </xsd:element>
        <xsd:element name="ExclusionReason" type="udt:TextType" minOccurs="0">
            <xsd:annotation xmlns:udt="http://www.openapplications.org/oagis/9/unqualifieddatatypes/1.1" xmlns:qdt="http://www.openapplications.org/oagis/9/qualifieddatatypes/1.1">
                <xsd:documentation source="http://www.starstandard.org/STAR/5">
						Reason why part is excluded from replenishment,
					</xsd:documentation>
            </xsd:annotation>
        </xsd:element>
        <xsd:element name="AssortmentClassification" type="udt:CodeType" minOccurs="0">
            <xsd:annotation xmlns:udt="http://www.openapplications.org/oagis/9/unqualifieddatatypes/1.1" xmlns:qdt="http://www.openapplications.org/oagis/9/qualifieddatatypes/1.1">
                <xsd:documentation source="http://www.starstandard.org/STAR/5">
						Classification used to analyze dealer stocks.
					</xsd:documentation>
            </xsd:annotation>
        </xsd:element>
        <xsd:element name="SubcategoryCodeFromAssortment" type="udt:CodeType" minOccurs="0">
            <xsd:annotation xmlns:udt="http://www.openapplications.org/oagis/9/unqualifieddatatypes/1.1" xmlns:qdt="http://www.openapplications.org/oagis/9/qualifieddatatypes/1.1">
                <xsd:documentation source="http://www.starstandard.org/STAR/5">
						Subcategory code from Assortment Classification, depending on Sales History of the Part.
					</xsd:documentation>
            </xsd:annotation>
        </xsd:element>
        <xsd:element ref="PartsForecasting" minOccurs="0" maxOccurs="1" />
        <xsd:element name="PDOrderTypeCode" type="sqdt:OrderTypeCodeType" minOccurs="0">
            <xsd:annotation xmlns:udt="http://www.openapplications.org/oagis/9/unqualifieddatatypes/1.1" xmlns:qdt="http://www.openapplications.org/oagis/9/qualifieddatatypes/1.1">
                <xsd:documentation source="http://www.starstandard.org/STAR/5">
						Part Order Type entered or selected at dealership. Stock-STK, Vehicle Off Road-VOR, Daily-DPO, Emergency-EMG, 
						Supplemental-SUP, Promotional-PRO, Solicited-SOL, Vehicle Off Road Parts Inquiry-VPI, Weekly-WKL, Interim-INT, 
						Export-EXP, Dropship Stock-DSS, Dropship Vehicle Off Road-DVR, Lock and Key-LAK, Will Call-WCL, Return Request w/ Reference-RRR, 
						Return Request w/o Reference-RWR, Credit Request w/ Reference-CRR, Credit Request w/o Reference-CWR, Debit Request w/ Reference-DRR, 
						Debit Request w/o Reference-DWR, Rush-RUS, Urgent-URG, Other-OTH, N/A-N/A, Hold-HLD, Dating-DTG
					</xsd:documentation>
            </xsd:annotation>
        </xsd:element>
        <xsd:element name="PDPartOrderNumber" type="udt:TextType" minOccurs="0">
            <xsd:annotation xmlns:udt="http://www.openapplications.org/oagis/9/unqualifieddatatypes/1.1" xmlns:qdt="http://www.openapplications.org/oagis/9/qualifieddatatypes/1.1">
                <xsd:documentation source="http://www.starstandard.org/STAR/5">
						Number for parts order assigned by dealer/DMS/OEM.
					</xsd:documentation>
            </xsd:annotation>
        </xsd:element>
        <xsd:element name="PartOrderLineItemComments" type="udt:TextType" minOccurs="0">
            <xsd:annotation xmlns:udt="http://www.openapplications.org/oagis/9/unqualifieddatatypes/1.1" xmlns:qdt="http://www.openapplications.org/oagis/9/qualifieddatatypes/1.1">
                <xsd:documentation source="http://www.starstandard.org/STAR/5">
						Free form text for dealer per line item of part order for comments or additional part information.
					</xsd:documentation>
            </xsd:annotation>
        </xsd:element>
        <xsd:element name="OrderPartQuantity" type="sqdt:QuantityType" minOccurs="0">
            <xsd:annotation xmlns:udt="http://www.openapplications.org/oagis/9/unqualifieddatatypes/1.1" xmlns:qdt="http://www.openapplications.org/oagis/9/qualifieddatatypes/1.1">
                <xsd:documentation source="http://www.starstandard.org/STAR/5">
						Quantity of part ordered - A calculated value, based upon pack multipliers.
					</xsd:documentation>
            </xsd:annotation>
        </xsd:element>
    </xsd:sequence>
</xsd:complexType>
Collapse Child Elements:
Name Type Min Occurs Max Occurs
PartsProductItem star:PartsProductItem 0 1
QuantityReOrderPoint star:QuantityReOrderPoint 0 (1)
QuantityUserMax star:QuantityUserMax 0 (1)
ReplenishmentChangeIndicator star:ReplenishmentChangeIndicator 0 (1)
CurrentReplenishmentFlag star:CurrentReplenishmentFlag 0 (1)
OldReplenishmentFlag star:OldReplenishmentFlag 0 (1)
ExclusionReason star:ExclusionReason 0 (1)
AssortmentClassification star:AssortmentClassification 0 (1)
SubcategoryCodeFromAssortment star:SubcategoryCodeFromAssortment 0 (1)
PartsForecasting star:PartsForecasting 0 1
PDOrderTypeCode star:PDOrderTypeCode 0 (1)
PDPartOrderNumber star:PDPartOrderNumber 0 (1)
PartOrderLineItemComments star:PartOrderLineItemComments 0 (1)
OrderPartQuantity star:OrderPartQuantity 0 (1)
Collapse Derivation Tree:
Collapse References:
star:PartsDispositionDetail