Definition Type: ComplexType
Name: RentLoanerType
Namespace: http://www.starstandard.org/STAR/5
Type: star:RentLoanerBaseType
Containing Schema: Components.xsd
Abstract
Collapse XSD Schema Diagram:
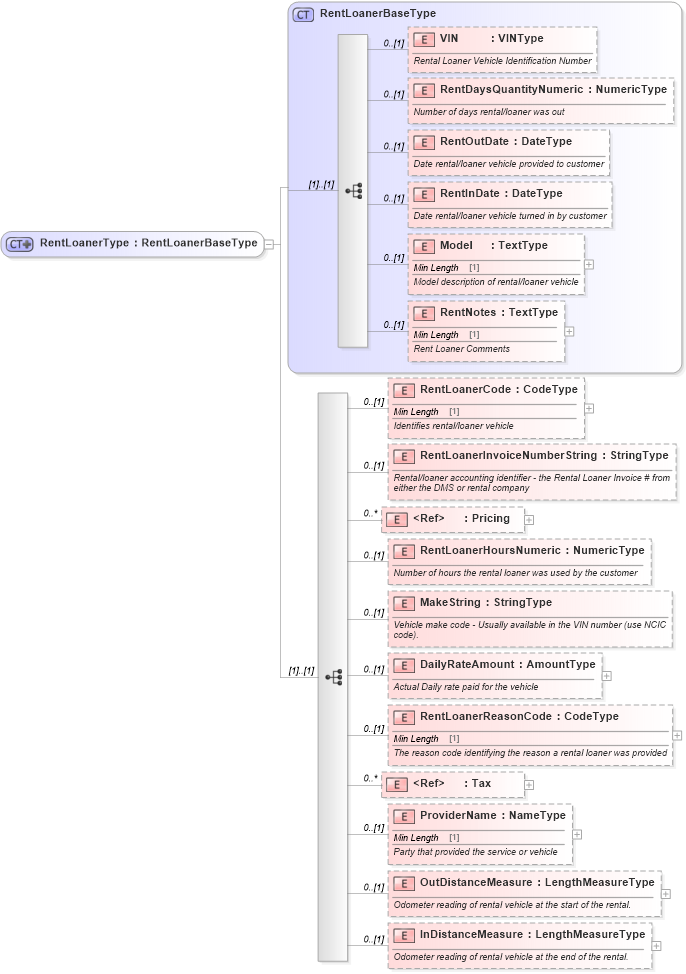
Drilldown into InDistanceMeasure in schema components_xsd Drilldown into OutDistanceMeasure in schema components_xsd Drilldown into ProviderName in schema components_xsd Drilldown into Tax in schema components_xsd Drilldown into RentLoanerReasonCode in schema components_xsd Drilldown into DailyRateAmount in schema components_xsd Drilldown into MakeString in schema components_xsd Drilldown into RentLoanerHoursNumeric in schema components_xsd Drilldown into Pricing in schema components_xsd Drilldown into RentLoanerInvoiceNumberString in schema components_xsd Drilldown into RentLoanerCode in schema components_xsd Drilldown into RentNotes in schema components_xsd Drilldown into Model in schema components_xsd Drilldown into RentInDate in schema components_xsd Drilldown into RentOutDate in schema components_xsd Drilldown into RentDaysQuantityNumeric in schema components_xsd Drilldown into VIN in schema components_xsd Drilldown into RentLoanerBaseType in schema components_xsdXSD Diagram of RentLoanerType in schema components_xsd (Standards for Technology in Automotive Retail)
Collapse XSD Schema Code:
<xsd:complexType name="RentLoanerType">
    <xsd:complexContent>
        <xsd:extension base="RentLoanerBaseType">
            <xsd:sequence>
                <xsd:element minOccurs="0" name="RentLoanerCode" type="udt:CodeType">
                    <xsd:annotation>
                        <xsd:documentation>Identifies rental/loaner vehicle</xsd:documentation>
                    </xsd:annotation>
                </xsd:element>
                <xsd:element minOccurs="0" name="RentLoanerInvoiceNumberString" type="qdt:StringType">
                    <xsd:annotation>
                        <xsd:documentation>Rental/loaner accounting identifier - the Rental Loaner Invoice # from either the DMS or rental company</xsd:documentation>
                    </xsd:annotation>
                </xsd:element>
                <xsd:element maxOccurs="unbounded" minOccurs="0" ref="Pricing">
                    <xsd:annotation>
                        <xsd:documentation>Total Price paid for rental/loaner Including tax</xsd:documentation>
                    </xsd:annotation>
                </xsd:element>
                <xsd:element minOccurs="0" name="RentLoanerHoursNumeric" type="udt:NumericType">
                    <xsd:annotation>
                        <xsd:documentation>Number of hours the rental loaner was used by the customer</xsd:documentation>
                    </xsd:annotation>
                </xsd:element>
                <xsd:element minOccurs="0" name="MakeString" type="qdt:StringType">
                    <xsd:annotation>
                        <xsd:documentation>Vehicle make code - Usually available in the VIN number (use NCIC code).</xsd:documentation>
                    </xsd:annotation>
                </xsd:element>
                <xsd:element minOccurs="0" name="DailyRateAmount" type="udt:AmountType">
                    <xsd:annotation>
                        <xsd:documentation>Actual Daily rate paid for the vehicle</xsd:documentation>
                    </xsd:annotation>
                </xsd:element>
                <xsd:element minOccurs="0" name="RentLoanerReasonCode" type="udt:CodeType">
                    <xsd:annotation>
                        <xsd:documentation>The reason code identifying the reason a rental loaner was provided</xsd:documentation>
                    </xsd:annotation>
                </xsd:element>
                <xsd:element maxOccurs="unbounded" minOccurs="0" ref="Tax">
                    <xsd:annotation>
                        <xsd:documentation>Actual amount of tax paid on rentalLoaner</xsd:documentation>
                    </xsd:annotation>
                </xsd:element>
                <xsd:element minOccurs="0" name="ProviderName" type="udt:NameType">
                    <xsd:annotation>
                        <xsd:documentation>Party that provided the service or vehicle</xsd:documentation>
                    </xsd:annotation>
                </xsd:element>
                <xsd:element minOccurs="0" name="OutDistanceMeasure" type="sqdt:LengthMeasureType">
                    <xsd:annotation>
                        <xsd:documentation>Odometer reading of rental vehicle at the start of the rental.</xsd:documentation>
                    </xsd:annotation>
                </xsd:element>
                <xsd:element minOccurs="0" name="InDistanceMeasure" type="sqdt:LengthMeasureType">
                    <xsd:annotation>
                        <xsd:documentation>Odometer reading of rental vehicle at the end of the rental.</xsd:documentation>
                    </xsd:annotation>
                </xsd:element>
            </xsd:sequence>
        </xsd:extension>
    </xsd:complexContent>
</xsd:complexType>
Collapse Child Elements:
Name Type Min Occurs Max Occurs
VIN star:VIN 0 (1)
RentDaysQuantityNumeric star:RentDaysQuantityNumeric 0 (1)
RentOutDate star:RentOutDate 0 (1)
RentInDate star:RentInDate 0 (1)
Model star:Model 0 (1)
RentNotes star:RentNotes 0 (1)
RentLoanerCode star:RentLoanerCode 0 (1)
RentLoanerInvoiceNumberString star:RentLoanerInvoiceNumberString 0 (1)
Pricing star:Pricing 0 unbounded
RentLoanerHoursNumeric star:RentLoanerHoursNumeric 0 (1)
MakeString star:MakeString 0 (1)
DailyRateAmount star:DailyRateAmount 0 (1)
RentLoanerReasonCode star:RentLoanerReasonCode 0 (1)
Tax star:Tax 0 unbounded
ProviderName star:ProviderName 0 (1)
OutDistanceMeasure star:OutDistanceMeasure 0 (1)
InDistanceMeasure star:InDistanceMeasure 0 (1)
Collapse Derivation Tree:
Collapse References:
star:RentLoaner