Definition Type: Element
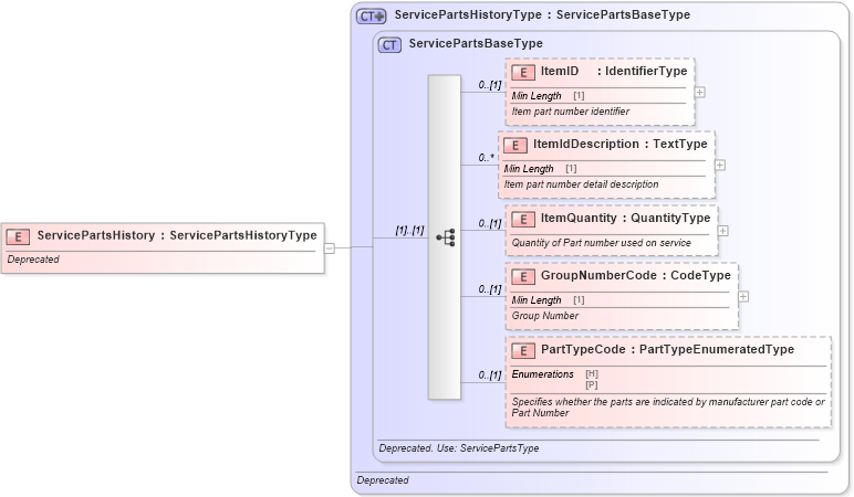
Name: ServicePartsHistory
Namespace: http://www.starstandard.org/STAR/5
Type: star:ServicePartsHistoryType
Containing Schema: DeprecatedComponents.xsd
Abstract
Documentation:
Deprecated
Collapse XSD Schema Diagram:
Drilldown into PartTypeCode in schema components_xsd Drilldown into GroupNumberCode in schema components_xsd Drilldown into ItemQuantity in schema components_xsd Drilldown into ItemIdDescription in schema components_xsd Drilldown into ItemID in schema components_xsd Drilldown into ServicePartsBaseType in schema components_xsd Drilldown into ServicePartsHistoryType in schema deprecatedcomponents_xsdXSD Diagram of ServicePartsHistory in schema deprecatedcomponents_xsd (Standards for Technology in Automotive Retail)
Collapse XSD Schema Code:
<xsd:element name="ServicePartsHistory" type="ServicePartsHistoryType">
    <xsd:annotation>
        <xsd:documentation>Deprecated</xsd:documentation>
    </xsd:annotation>
</xsd:element>
Collapse Child Elements:
Name Type Min Occurs Max Occurs
ItemID star:ItemID 0 (1)
ItemIdDescription star:ItemIdDescription 0 unbounded
ItemQuantity star:ItemQuantity 0 (1)
GroupNumberCode star:GroupNumberCode 0 (1)
PartTypeCode star:PartTypeCode 0 (1)
Collapse Derivation Tree: