Definition Type: Element
Name: ServicePlanInformationLineItem
Namespace: http://www.starstandard.org/STAR/5
Type: star:ServicePlanInformationLineItemType
Containing Schema: ServicePlanInformation.xsd
Abstract
Documentation:
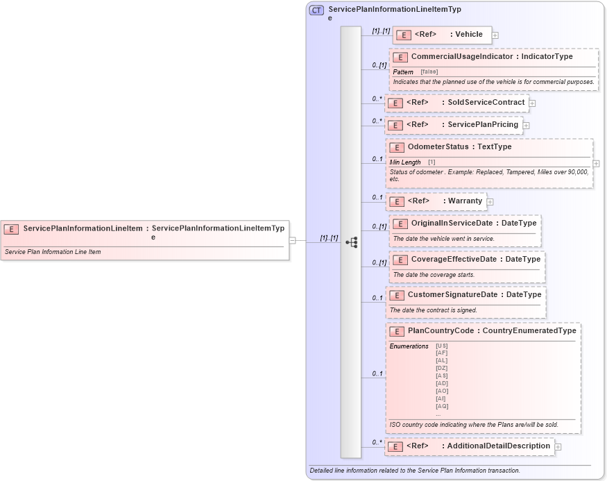
Service Plan Information Line Item
Collapse XSD Schema Diagram:
Drilldown into AdditionalDetailDescription in schema components_xsd Drilldown into PlanCountryCode in schema serviceplaninformation_xsd Drilldown into CustomerSignatureDate in schema serviceplaninformation_xsd Drilldown into CoverageEffectiveDate in schema serviceplaninformation_xsd Drilldown into OriginalInServiceDate in schema serviceplaninformation_xsd Drilldown into Warranty in schema components_xsd Drilldown into OdometerStatus in schema serviceplaninformation_xsd Drilldown into ServicePlanPricing in schema components_xsd Drilldown into SoldServiceContract in schema components_xsd Drilldown into CommercialUsageIndicator in schema serviceplaninformation_xsd Drilldown into Vehicle in schema components_xsd Drilldown into ServicePlanInformationLineItemType in schema serviceplaninformation_xsdXSD Diagram of ServicePlanInformationLineItem in schema serviceplaninformation_xsd (Standards for Technology in Automotive Retail)
Collapse XSD Schema Code:
<xsd:element name="ServicePlanInformationLineItem" type="ServicePlanInformationLineItemType">
    <xsd:annotation>
        <xsd:documentation source="http://www.starstandard.org/STAR/5">
                Service Plan Information Line Item
            </xsd:documentation>
    </xsd:annotation>
</xsd:element>
Collapse Child Elements:
Name Type Min Occurs Max Occurs
Vehicle star:Vehicle (1) (1)
CommercialUsageIndicator star:CommercialUsageIndicator 0 (1)
SoldServiceContract star:SoldServiceContract 0 unbounded
ServicePlanPricing star:ServicePlanPricing 0 unbounded
OdometerStatus star:OdometerStatus 0 1
Warranty star:Warranty 0 1
OriginalInServiceDate star:OriginalInServiceDate 0 (1)
CoverageEffectiveDate star:CoverageEffectiveDate 0 (1)
CustomerSignatureDate star:CustomerSignatureDate 0 1
PlanCountryCode star:PlanCountryCode 0 1
AdditionalDetailDescription star:AdditionalDetailDescription 0 unbounded
Collapse Derivation Tree: