Definition Type: ComplexType
Name: StandardCodesHeaderType
Namespace: http://www.starstandard.org/STAR/5
Type: star:HeaderBaseType
Containing Schema: StandardCodes.xsd
Abstract
Documentation:
.
Collapse XSD Schema Diagram:
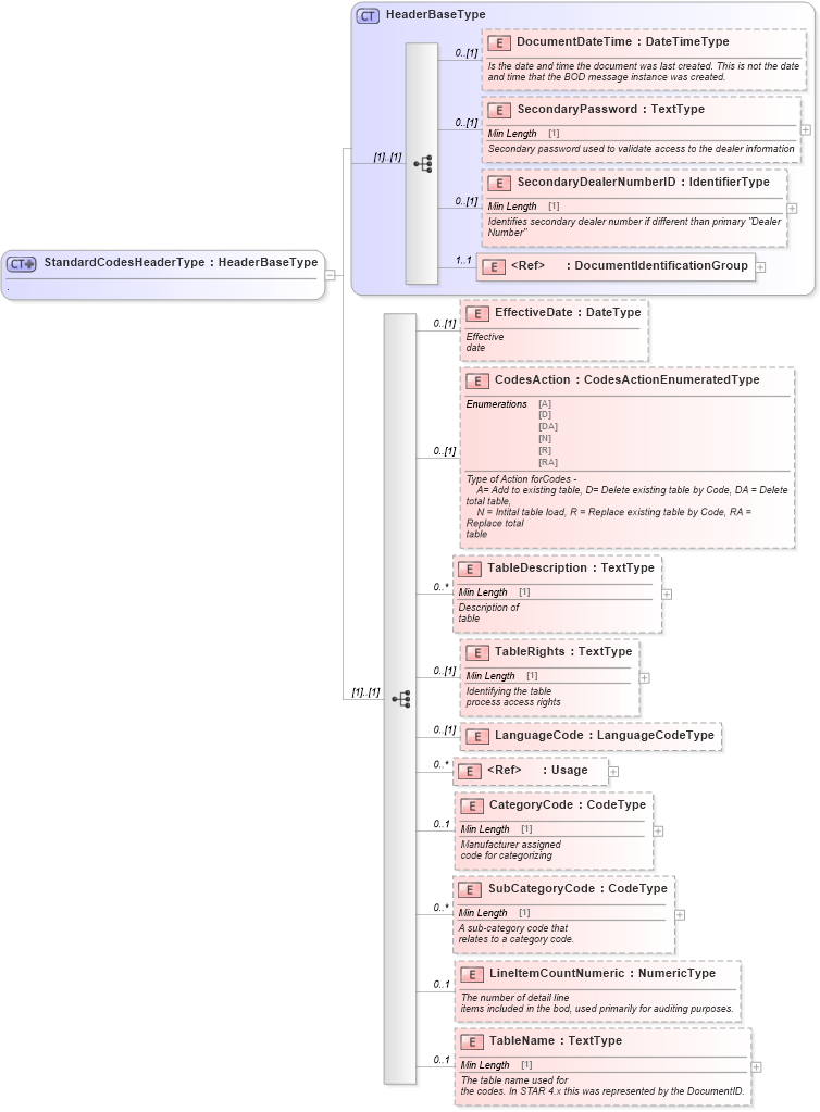
Drilldown into TableName in schema standardcodes_xsd Drilldown into LineItemCountNumeric in schema standardcodes_xsd Drilldown into SubCategoryCode in schema standardcodes_xsd Drilldown into CategoryCode in schema standardcodes_xsd Drilldown into Usage in schema components_xsd Drilldown into LanguageCode in schema standardcodes_xsd Drilldown into TableRights in schema standardcodes_xsd Drilldown into TableDescription in schema standardcodes_xsd Drilldown into CodesAction in schema standardcodes_xsd Drilldown into EffectiveDate in schema standardcodes_xsd Drilldown into DocumentIdentificationGroup in schema components_xsd Drilldown into SecondaryDealerNumberID in schema components_xsd Drilldown into SecondaryPassword in schema components_xsd Drilldown into DocumentDateTime in schema components_xsd Drilldown into HeaderBaseType in schema components_xsdXSD Diagram of StandardCodesHeaderType in schema standardcodes_xsd (Standards for Technology in Automotive Retail)
Collapse XSD Schema Code:
<xsd:complexType name="StandardCodesHeaderType">
    <xsd:annotation xmlns="http://www.starstandards.org/STAR">
        <xsd:documentation source="http://www.starstandard.org/STAR/5">.</xsd:documentation>
    </xsd:annotation>
    <xsd:complexContent>
        <xsd:extension base="HeaderBaseType">
            <xsd:sequence>
                <!--<xsd:element ref="DocumentID" minOccurs="0" />-->
                <xsd:element name="EffectiveDate" type="udt:DateType" minOccurs="0">
                    <xsd:annotation xmlns:udt="http://www.openapplications.org/oagis/9/unqualifieddatatypes/1.1" xmlns:qdt="http://www.openapplications.org/oagis/9/qualifieddatatypes/1.1">
                        <xsd:documentation source="http://www.starstandard.org/STAR/5">Effective
            date</xsd:documentation>
                    </xsd:annotation>
                </xsd:element>
                <xsd:element name="CodesAction" type="scl:CodesActionEnumeratedType" minOccurs="0">
                    <xsd:annotation xmlns:udt="http://www.openapplications.org/oagis/9/unqualifieddatatypes/1.1" xmlns:qdt="http://www.openapplications.org/oagis/9/qualifieddatatypes/1.1">
                        <xsd:documentation source="http://www.starstandard.org/STAR/5">Type of Action forCodes -
                A= Add to existing table, D= Delete existing table by Code, DA = Delete total table,
                N = Intital table load, R = Replace existing table by Code, RA = Replace total
            table</xsd:documentation>
                    </xsd:annotation>
                </xsd:element>
                <xsd:element name="TableDescription" type="udt:TextType" minOccurs="0" maxOccurs="unbounded">
                    <xsd:annotation xmlns:udt="http://www.openapplications.org/oagis/9/unqualifieddatatypes/1.1" xmlns:qdt="http://www.openapplications.org/oagis/9/qualifieddatatypes/1.1">
                        <xsd:documentation source="http://www.starstandard.org/STAR/5">Description of
            table</xsd:documentation>
                    </xsd:annotation>
                </xsd:element>
                <xsd:element name="TableRights" type="udt:TextType" minOccurs="0">
                    <xsd:annotation xmlns:udt="http://www.openapplications.org/oagis/9/unqualifieddatatypes/1.1" xmlns:qdt="http://www.openapplications.org/oagis/9/qualifieddatatypes/1.1">
                        <xsd:documentation source="http://www.starstandard.org/STAR/5">Identifying the table
                process access rights</xsd:documentation>
                    </xsd:annotation>
                </xsd:element>
                <xsd:element name="LanguageCode" type="sqdt:LanguageCodeType" minOccurs="0">
                    <xsd:annotation xmlns:udt="http://www.openapplications.org/oagis/9/unqualifieddatatypes/1.1" xmlns:qdt="http://www.openapplications.org/oagis/9/qualifieddatatypes/1.1">
                        <xsd:documentation source="http://www.starstandard.org/STAR/5" />
                    </xsd:annotation>
                </xsd:element>
                <xsd:element ref="Usage" minOccurs="0" maxOccurs="unbounded" />
                <xsd:element name="CategoryCode" type="udt:CodeType" minOccurs="0" maxOccurs="1">
                    <xsd:annotation xmlns:udt="http://www.openapplications.org/oagis/9/unqualifieddatatypes/1.1" xmlns:qdt="http://www.openapplications.org/oagis/9/qualifieddatatypes/1.1">
                        <xsd:documentation source="http://www.starstandard.org/STAR/5">Manufacturer assigned
                code for categorizing</xsd:documentation>
                    </xsd:annotation>
                </xsd:element>
                <xsd:element name="SubCategoryCode" type="udt:CodeType" minOccurs="0" maxOccurs="unbounded">
                    <xsd:annotation xmlns:udt="http://www.openapplications.org/oagis/9/unqualifieddatatypes/1.1" xmlns:qdt="http://www.openapplications.org/oagis/9/qualifieddatatypes/1.1">
                        <xsd:documentation source="http://www.starstandard.org/STAR/5">A sub-category code that
                relates to a category code.</xsd:documentation>
                    </xsd:annotation>
                </xsd:element>
                <xsd:element name="LineItemCountNumeric" type="udt:NumericType" minOccurs="0" maxOccurs="1">
                    <xsd:annotation xmlns:udt="http://www.openapplications.org/oagis/9/unqualifieddatatypes/1.1" xmlns:qdt="http://www.openapplications.org/oagis/9/qualifieddatatypes/1.1">
                        <xsd:documentation source="http://www.starstandard.org/STAR/5">The number of detail line
                items included in the bod, used primarily for auditing purposes.</xsd:documentation>
                    </xsd:annotation>
                </xsd:element>
                <xsd:element name="TableName" type="udt:TextType" minOccurs="0" maxOccurs="1">
                    <xsd:annotation xmlns:udt="http://www.openapplications.org/oagis/9/unqualifieddatatypes/1.1" xmlns:qdt="http://www.openapplications.org/oagis/9/qualifieddatatypes/1.1">
                        <xsd:documentation source="http://www.starstandard.org/STAR/5">The table name used for
                the codes. In STAR 4.x this was represented by the DocumentID. </xsd:documentation>
                    </xsd:annotation>
                </xsd:element>
            </xsd:sequence>
        </xsd:extension>
    </xsd:complexContent>
</xsd:complexType>
Collapse Child Elements:
Name Type Min Occurs Max Occurs
DocumentDateTime star:DocumentDateTime 0 (1)
SecondaryPassword star:SecondaryPassword 0 (1)
SecondaryDealerNumberID star:SecondaryDealerNumberID 0 (1)
DocumentIdentificationGroup star:DocumentIdentificationGroup 1 1
EffectiveDate star:EffectiveDate 0 (1)
CodesAction star:CodesAction 0 (1)
TableDescription star:TableDescription 0 unbounded
TableRights star:TableRights 0 (1)
LanguageCode star:LanguageCode 0 (1)
Usage star:Usage 0 unbounded
CategoryCode star:CategoryCode 0 1
SubCategoryCode star:SubCategoryCode 0 unbounded
LineItemCountNumeric star:LineItemCountNumeric 0 1
TableName star:TableName 0 1
Collapse Derivation Tree:
Collapse References:
star:StandardCodesHeader