Definition Type: Element
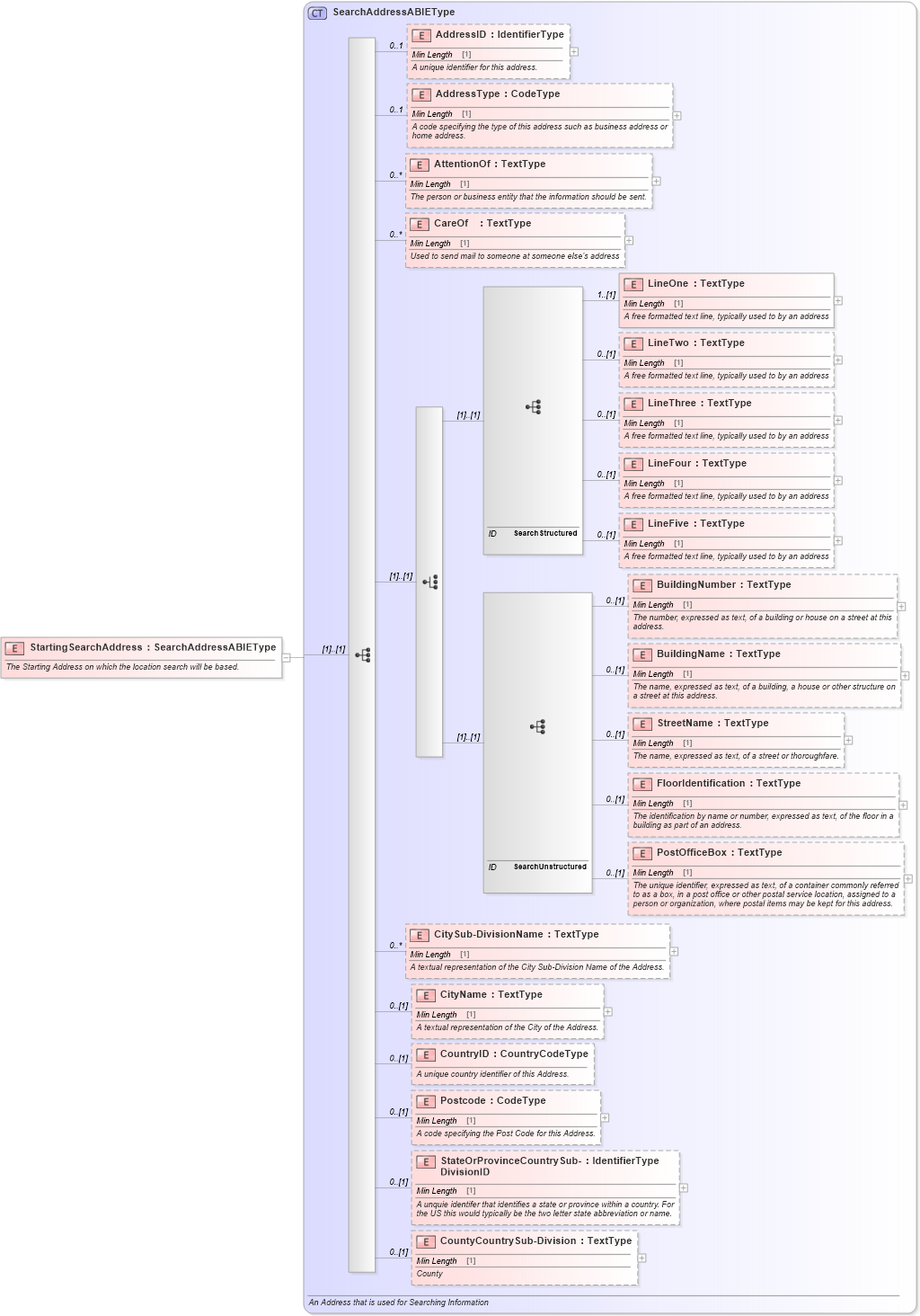
Name: StartingSearchAddress
Namespace: http://www.starstandard.org/STAR/5
Type: star:SearchAddressABIEType
Containing Schema: Components.xsd
Abstract
Documentation:
The Starting Address on which the location search will be based.
Collapse XSD Schema Diagram:
Drilldown into CountyCountrySub-Division in schema components_xsd Drilldown into StateOrProvinceCountrySub-DivisionID in schema components_xsd Drilldown into Postcode in schema components_xsd Drilldown into CountryID in schema components_xsd Drilldown into CityName in schema components_xsd Drilldown into CitySub-DivisionName in schema components_xsd Drilldown into PostOfficeBox in schema components_xsd Drilldown into FloorIdentification in schema components_xsd Drilldown into StreetName in schema components_xsd Drilldown into BuildingName in schema components_xsd Drilldown into BuildingNumber in schema components_xsd Drilldown into LineFive in schema components_xsd Drilldown into LineFour in schema components_xsd Drilldown into LineThree in schema components_xsd Drilldown into LineTwo in schema components_xsd Drilldown into LineOne in schema components_xsd Drilldown into CareOf in schema components_xsd Drilldown into AttentionOf in schema components_xsd Drilldown into AddressType in schema components_xsd Drilldown into AddressID in schema components_xsd Drilldown into SearchAddressABIEType in schema components_xsdXSD Diagram of StartingSearchAddress in schema components_xsd (Standards for Technology in Automotive Retail)
Collapse XSD Schema Code:
<xsd:element name="StartingSearchAddress" type="SearchAddressABIEType">
    <xsd:annotation>
        <xsd:documentation source="http://www.starstandard.org/STAR/5">The Starting Address on which the location search will be based.</xsd:documentation>
    </xsd:annotation>
</xsd:element>
Collapse Child Elements:
Name Type Min Occurs Max Occurs
AddressID star:AddressID 0 1
AddressType star:AddressType 0 1
AttentionOf star:AttentionOf 0 unbounded
CareOf star:CareOf 0 unbounded
LineOne star:LineOne 1 (1)
LineTwo star:LineTwo 0 (1)
LineThree star:LineThree 0 (1)
LineFour star:LineFour 0 (1)
LineFive star:LineFive 0 (1)
BuildingNumber star:BuildingNumber 0 (1)
BuildingName star:BuildingName 0 (1)
StreetName star:StreetName 0 (1)
FloorIdentification star:FloorIdentification 0 (1)
PostOfficeBox star:PostOfficeBox 0 (1)
CitySub-DivisionName star:CitySub-DivisionName 0 unbounded
CityName star:CityName 0 (1)
CountryID star:CountryID 0 (1)
Postcode star:Postcode 0 (1)
StateOrProvinceCountrySub-DivisionID star:StateOrProvinceCountrySub-DivisionID 0 (1)
CountyCountrySub-Division star:CountyCountrySub-Division 0 (1)
Collapse Derivation Tree: