Definition Type: Element
Name: Status
Namespace: http://www.starstandard.org/STAR/5
Type: star:AcknowledgementStatusType
Containing Schema: PartsOrder.xsd
MinOccurs 0
MaxOccurs unbounded
Abstract
Documentation:
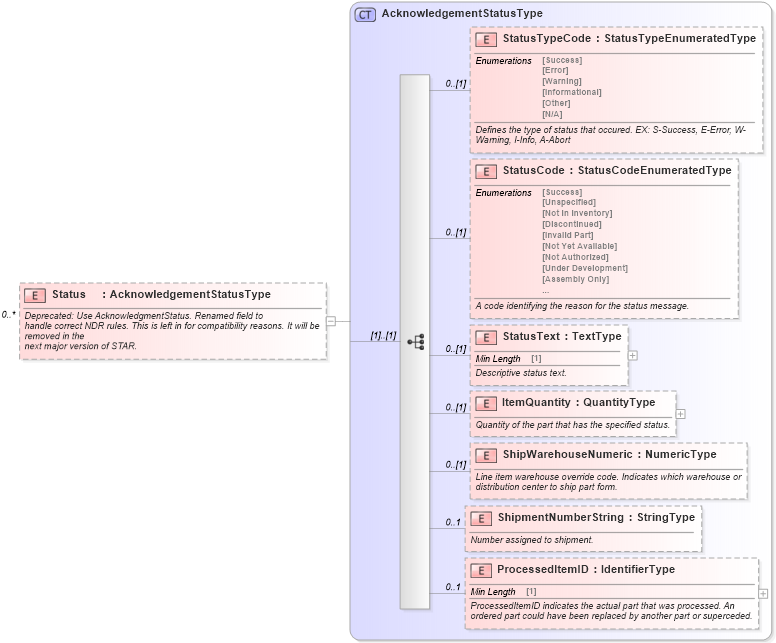
Deprecated: Use AcknowledgmentStatus. Renamed field to handle correct NDR rules. This is left in for compatibility reasons. It will be removed in the next major version of STAR.
Collapse XSD Schema Diagram:
Drilldown into ProcessedItemID in schema components_xsd Drilldown into ShipmentNumberString in schema components_xsd Drilldown into ShipWarehouseNumeric in schema components_xsd Drilldown into ItemQuantity in schema components_xsd Drilldown into StatusText in schema components_xsd Drilldown into StatusCode in schema components_xsd Drilldown into StatusTypeCode in schema components_xsd Drilldown into AcknowledgementStatusType in schema components_xsdXSD Diagram of Status in schema partsorder_xsd (Standards for Technology in Automotive Retail)
Collapse XSD Schema Code:
<xsd:element name="Status" type="AcknowledgementStatusType" minOccurs="0" maxOccurs="unbounded">
    <xsd:annotation>
        <xsd:documentation source="http://www.starstandard.org/STAR/5"> Deprecated: Use AcknowledgmentStatus. Renamed field to
                        handle correct NDR rules. This is left in for compatibility reasons. It will be removed in the
                        next major version of STAR.</xsd:documentation>
    </xsd:annotation>
</xsd:element>
Collapse Child Elements:
Name Type Min Occurs Max Occurs
StatusTypeCode star:StatusTypeCode 0 (1)
StatusCode star:StatusCode 0 (1)
StatusText star:StatusText 0 (1)
ItemQuantity star:ItemQuantity 0 (1)
ShipWarehouseNumeric star:ShipWarehouseNumeric 0 (1)
ShipmentNumberString star:ShipmentNumberString 0 1
ProcessedItemID star:ProcessedItemID 0 1
Collapse Derivation Tree: