Definition Type: Element
Name: Status
Namespace: http://www.starstandard.org/STAR/5
Type: star:AcknowledgementStatusType
Containing Schema: PartsOrder.xsd
MinOccurs 0
MaxOccurs unbounded
Abstract
Documentation:
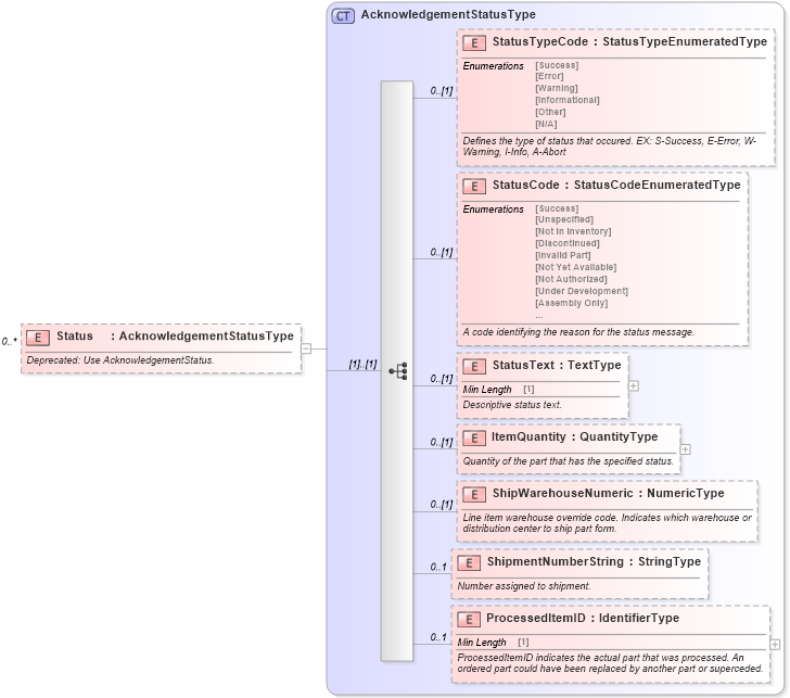
Deprecated: Use AcknowledgementStatus.
Collapse XSD Schema Diagram:
Drilldown into ProcessedItemID in schema components_xsd Drilldown into ShipmentNumberString in schema components_xsd Drilldown into ShipWarehouseNumeric in schema components_xsd Drilldown into ItemQuantity in schema components_xsd Drilldown into StatusText in schema components_xsd Drilldown into StatusCode in schema components_xsd Drilldown into StatusTypeCode in schema components_xsd Drilldown into AcknowledgementStatusType in schema components_xsdXSD Diagram of Status in schema partsorder_xsd (Standards for Technology in Automotive Retail)
Collapse XSD Schema Code:
<xsd:element name="Status" type="AcknowledgementStatusType" minOccurs="0" maxOccurs="unbounded">
    <xsd:annotation>
        <xsd:documentation source="http://www.starstandard.org/STAR/5"> Deprecated: Use AcknowledgementStatus.
                     </xsd:documentation>
    </xsd:annotation>
</xsd:element>
Collapse Child Elements:
Name Type Min Occurs Max Occurs
StatusTypeCode star:StatusTypeCode 0 (1)
StatusCode star:StatusCode 0 (1)
StatusText star:StatusText 0 (1)
ItemQuantity star:ItemQuantity 0 (1)
ShipWarehouseNumeric star:ShipWarehouseNumeric 0 (1)
ShipmentNumberString star:ShipmentNumberString 0 1
ProcessedItemID star:ProcessedItemID 0 1
Collapse Derivation Tree: