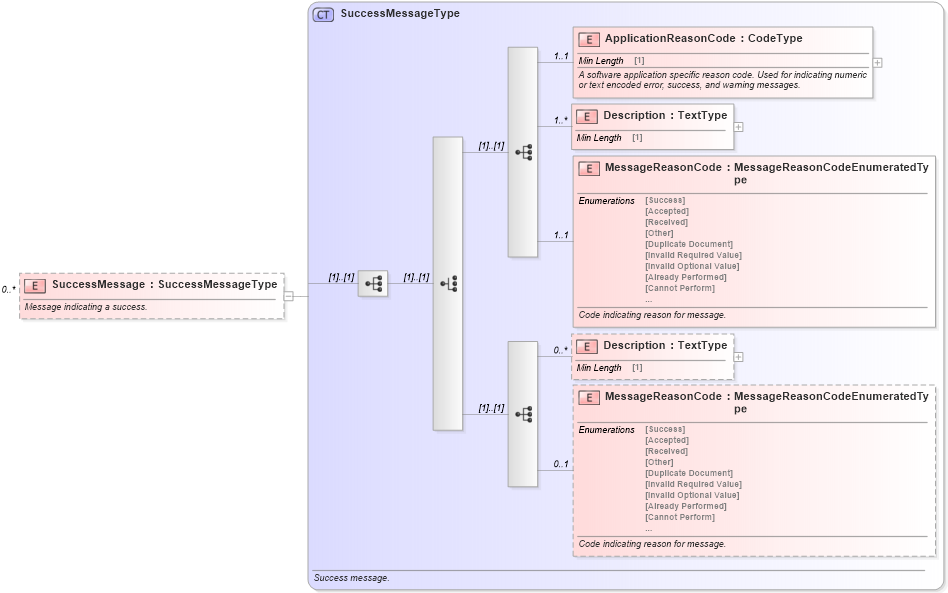
| Definition Type: | Element |
| Name: | SuccessMessage |
| Namespace: | http://www.starstandard.org/STAR/5 |
| Type: | star:SuccessMessageType |
| Containing Schema: | Meta.xsd |
| MinOccurs | 0 |
| MaxOccurs | unbounded |
| Abstract | |
| Documentation: |
Message indicating a success.
|
![]() |
|
|
|||||||||||||||||||||||||
|
|