Definition Type: Element
Name: SuccessMessage
Namespace: http://www.starstandard.org/STAR/5
Type: star:SuccessMessageType
Containing Schema: Meta.xsd
MinOccurs 0
MaxOccurs unbounded
Abstract
Documentation:
Message indicating a success.
Collapse XSD Schema Diagram:
Drilldown into MessageReasonCode in schema meta_xsd Drilldown into Description in schema meta_xsd Drilldown into MessageReasonCode in schema meta_xsd Drilldown into Description in schema meta_xsd Drilldown into ApplicationReasonCode in schema meta_xsd Drilldown into SuccessMessageType in schema meta_xsdXSD Diagram of SuccessMessage in schema meta_xsd (Standards for Technology in Automotive Retail)
Collapse XSD Schema Code:
<xsd:element maxOccurs="unbounded" minOccurs="0" name="SuccessMessage" type="SuccessMessageType">
    <xsd:annotation>
        <xsd:documentation source="http://www.starstandard.org">Message indicating a success.</xsd:documentation>
    </xsd:annotation>
</xsd:element>
Collapse Child Elements:
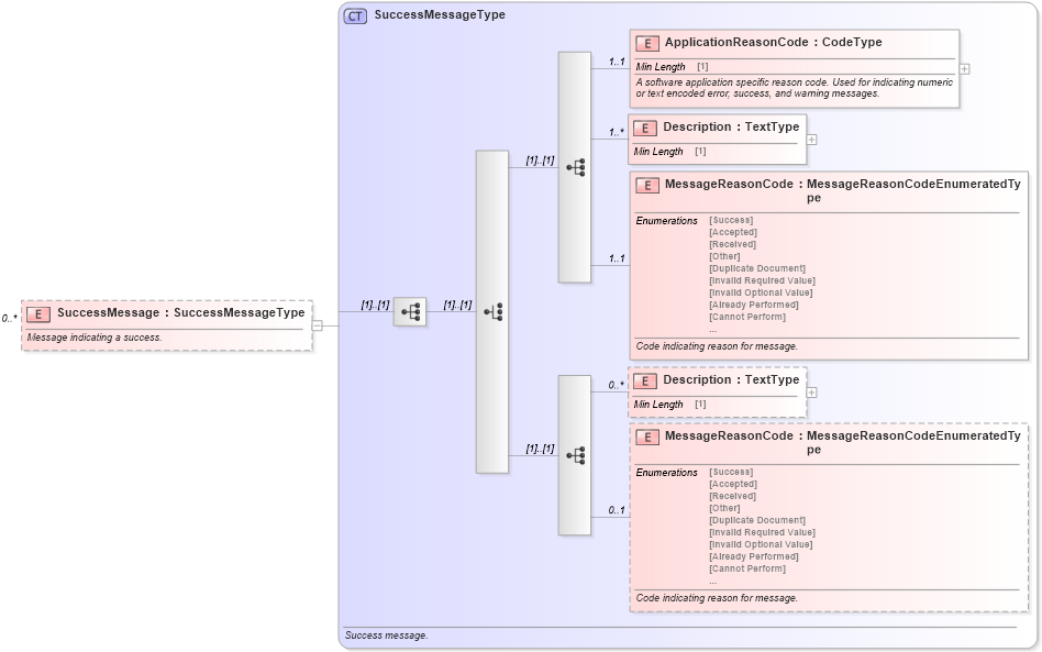
Name Type Min Occurs Max Occurs
ApplicationReasonCode star:ApplicationReasonCode 1 1
Description star:Description 1 unbounded
MessageReasonCode star:MessageReasonCode 1 1
Description star:Description 0 unbounded
MessageReasonCode star:MessageReasonCode 0 1
Collapse Derivation Tree: