Definition Type: ComplexType
Name: VehicleServiceHistoryRetrievalHeaderType
Namespace: http://www.starstandard.org/STAR/5
Type: star:HeaderBaseType
Containing Schema: VehicleServiceHistoryRetrieval.xsd
Abstract
Documentation:
.
Collapse XSD Schema Diagram:
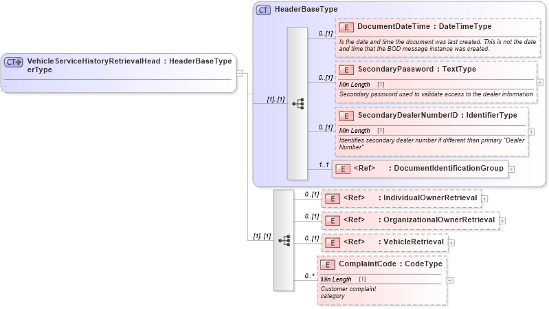
Drilldown into ComplaintCode in schema vehicleservicehistoryretrieval_xsd Drilldown into VehicleRetrieval in schema vehicleservicehistoryretrieval_xsd Drilldown into OrganizationalOwnerRetrieval in schema vehicleservicehistoryretrieval_xsd Drilldown into IndividualOwnerRetrieval in schema vehicleservicehistoryretrieval_xsd Drilldown into DocumentIdentificationGroup in schema components_xsd Drilldown into SecondaryDealerNumberID in schema components_xsd Drilldown into SecondaryPassword in schema components_xsd Drilldown into DocumentDateTime in schema components_xsd Drilldown into HeaderBaseType in schema components_xsdXSD Diagram of VehicleServiceHistoryRetrievalHeaderType in schema vehicleservicehistoryretrieval_xsd (Standards for Technology in Automotive Retail)
Collapse XSD Schema Code:
<xsd:complexType name="VehicleServiceHistoryRetrievalHeaderType">
    <xsd:annotation xmlns="http://www.starstandards.org/STAR">
        <xsd:documentation source="http://www.starstandard.org/STAR/5">.</xsd:documentation>
    </xsd:annotation>
    <xsd:complexContent>
        <xsd:extension base="HeaderBaseType">
            <xsd:sequence>
                <xsd:element ref="IndividualOwnerRetrieval" minOccurs="0" />
                <xsd:element ref="OrganizationalOwnerRetrieval" minOccurs="0" />
                <xsd:element ref="VehicleRetrieval" minOccurs="0" />
                <xsd:element name="ComplaintCode" type="udt:CodeType" minOccurs="0" maxOccurs="unbounded">
                    <xsd:annotation xmlns:udt="http://www.openapplications.org/oagis/9/unqualifieddatatypes/1.1" xmlns:qdt="http://www.openapplications.org/oagis/9/qualifieddatatypes/1.1">
                        <xsd:documentation source="http://www.starstandard.org/STAR/5">Customer complaint
                category</xsd:documentation>
                    </xsd:annotation>
                </xsd:element>
            </xsd:sequence>
        </xsd:extension>
    </xsd:complexContent>
</xsd:complexType>
Collapse Child Elements:
Name Type Min Occurs Max Occurs
DocumentDateTime star:DocumentDateTime 0 (1)
SecondaryPassword star:SecondaryPassword 0 (1)
SecondaryDealerNumberID star:SecondaryDealerNumberID 0 (1)
DocumentIdentificationGroup star:DocumentIdentificationGroup 1 1
IndividualOwnerRetrieval star:IndividualOwnerRetrieval 0 (1)
OrganizationalOwnerRetrieval star:OrganizationalOwnerRetrieval 0 (1)
VehicleRetrieval star:VehicleRetrieval 0 (1)
ComplaintCode star:ComplaintCode 0 unbounded
Collapse Derivation Tree:
Collapse References:
star:VehicleServiceHistoryRetrievalHeader