Definition Type: Element
Name: Code
Namespace: http://www.starstandard.org/STAR/5
Type: udt:CodeType
Containing Schema: Fields.xsd
Abstract
Collapse XSD Schema Diagram:
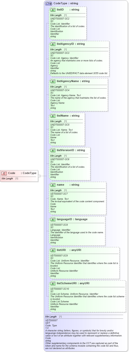
Drilldown into listSchemeURI in schema unqualifieddatatypes_xsd Drilldown into listURI in schema unqualifieddatatypes_xsd Drilldown into languageID in schema unqualifieddatatypes_xsd Drilldown into name in schema unqualifieddatatypes_xsd Drilldown into listVersionID in schema unqualifieddatatypes_xsd Drilldown into listName in schema unqualifieddatatypes_xsd Drilldown into listAgencyName in schema unqualifieddatatypes_xsd Drilldown into listAgencyID in schema unqualifieddatatypes_xsd Drilldown into listID in schema unqualifieddatatypes_xsd Drilldown into CodeType in schema unqualifieddatatypes_xsdXSD Diagram of Code in schema fields_xsd (Standards for Technology in Automotive Retail)
Collapse XSD Schema Code:
<xsd:element name="Code" type="udt:CodeType">
    <xsd:annotation>
        <xsd:documentation source="http://www.starstandard.org/STAR/5" />
    </xsd:annotation>
</xsd:element>
Collapse Child Attributes:
Name Type Default Value Use
listID udt:listID Optional
listAgencyID udt:listAgencyID Optional
listAgencyName udt:listAgencyName Optional
listName udt:listName Optional
listVersionID udt:listVersionID Optional
name udt:name Optional
languageID udt:languageID Optional
listURI udt:listURI Optional
listSchemeURI udt:listSchemeURI Optional
Collapse Derivation Tree: