Definition Type: ComplexType
Name: ColorGroupType
Namespace: http://www.starstandard.org/STAR/5
Containing Schema: Components.xsd
Abstract
Documentation:
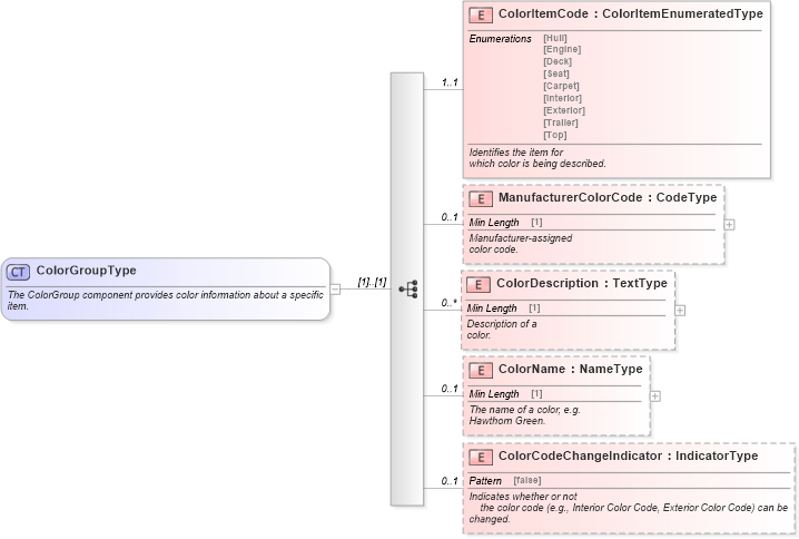
The ColorGroup component provides color information about a specific item.
Collapse XSD Schema Diagram:
Drilldown into ColorCodeChangeIndicator in schema components_xsd Drilldown into ColorName in schema components_xsd Drilldown into ColorDescription in schema components_xsd Drilldown into ManufacturerColorCode in schema components_xsd Drilldown into ColorItemCode in schema components_xsdXSD Diagram of ColorGroupType in schema components_xsd (Standards for Technology in Automotive Retail)
Collapse XSD Schema Code:
<xsd:complexType name="ColorGroupType">
    <xsd:annotation>
        <xsd:documentation>The ColorGroup component provides color information about a specific
                item.</xsd:documentation>
    </xsd:annotation>
    <xsd:sequence>
        <xsd:element maxOccurs="1" minOccurs="1" name="ColorItemCode" type="scl:ColorItemEnumeratedType">
            <xsd:annotation>
                <xsd:documentation source="http://www.starstandard.org/STAR/5">Identifies the item for
                which color is being described.</xsd:documentation>
            </xsd:annotation>
        </xsd:element>
        <xsd:element maxOccurs="1" minOccurs="0" name="ManufacturerColorCode" type="udt:CodeType">
            <xsd:annotation>
                <xsd:documentation source="http://www.starstandard.org/STAR/5">Manufacturer-assigned
                color code.</xsd:documentation>
            </xsd:annotation>
        </xsd:element>
        <xsd:element maxOccurs="unbounded" minOccurs="0" name="ColorDescription" type="udt:TextType">
            <xsd:annotation>
                <xsd:documentation source="http://www.starstandard.org/STAR/5">Description of a
            color.</xsd:documentation>
            </xsd:annotation>
        </xsd:element>
        <xsd:element maxOccurs="1" minOccurs="0" name="ColorName" type="udt:NameType">
            <xsd:annotation>
                <xsd:documentation source="http://www.starstandard.org/STAR/5">The name of a color, e.g.
                Hawthorn Green.</xsd:documentation>
            </xsd:annotation>
        </xsd:element>
        <xsd:element maxOccurs="1" minOccurs="0" name="ColorCodeChangeIndicator" type="udt:IndicatorType">
            <xsd:annotation>
                <xsd:documentation source="http://www.starstandard.org/STAR/5">Indicates whether or not
                the color code (e.g., Interior Color Code, Exterior Color Code) can be
            changed.</xsd:documentation>
            </xsd:annotation>
        </xsd:element>
    </xsd:sequence>
</xsd:complexType>
Collapse Child Elements:
Name Type Min Occurs Max Occurs
ColorItemCode star:ColorItemCode 1 1
ManufacturerColorCode star:ManufacturerColorCode 0 1
ColorDescription star:ColorDescription 0 unbounded
ColorName star:ColorName 0 1
ColorCodeChangeIndicator star:ColorCodeChangeIndicator 0 1
Collapse Derivation Tree:
Collapse References:
star:ColorGroup