Definition Type: Element
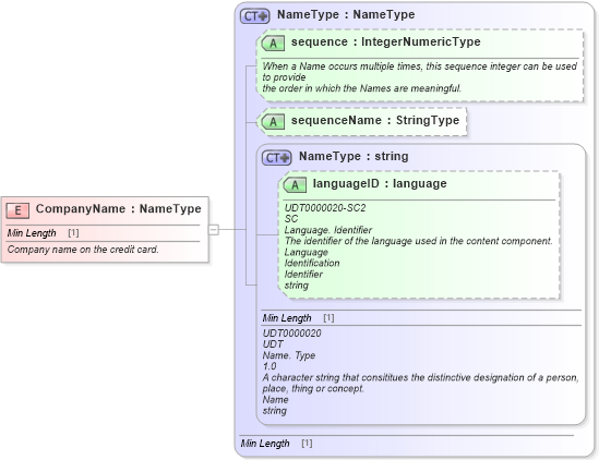
Name: CompanyName
Namespace: http://www.openapplications.org/oagis/9
Type: oagis:NameType
Containing Schema: Fields.xsd
Abstract
Documentation:
Company name on the credit card.
Collapse XSD Schema Diagram:
Drilldown into languageID in schema unqualifieddatatypes_xsd Drilldown into NameType in schema unqualifieddatatypes_xsd Drilldown into sequenceName in schema fields_xsd1 Drilldown into sequence in schema fields_xsd1 Drilldown into NameType in schema fields_xsd1XSD Diagram of CompanyName in schema fields_xsd1 (Standards for Technology in Automotive Retail)
Collapse XSD Schema Code:
<xsd:element name="CompanyName" type="NameType">
    <xsd:annotation>
        <xsd:documentation source="http://www.openapplications.org/oagis/9">
            Company name on the credit card.
         </xsd:documentation>
    </xsd:annotation>
</xsd:element>
Collapse Child Attributes:
Name Type Default Value Use
languageID udt:languageID Optional
sequence oagis:sequence (Optional)
sequenceName oagis:sequenceName (Optional)
Collapse Derivation Tree: