Definition Type: Element
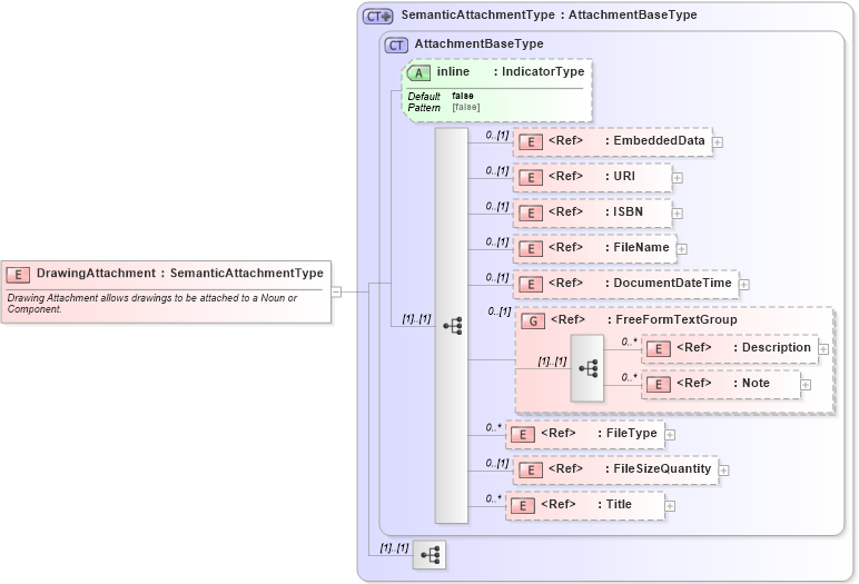
Name: DrawingAttachment
Namespace: http://www.openapplications.org/oagis/9
Type: oagis:SemanticAttachmentType
Containing Schema: Components.xsd
Abstract
Documentation:
Drawing Attachment allows drawings to be attached to a Noun or Component.
Collapse XSD Schema Diagram:
Drilldown into Title in schema fields_xsd1 Drilldown into FileSizeQuantity in schema fields_xsd1 Drilldown into FileType in schema fields_xsd1 Drilldown into Note in schema fields_xsd1 Drilldown into Description in schema fields_xsd1 Drilldown into FreeFormTextGroup in schema meta_xsd1 Drilldown into DocumentDateTime in schema fields_xsd1 Drilldown into FileName in schema fields_xsd1 Drilldown into ISBN in schema fields_xsd1 Drilldown into URI in schema fields_xsd1 Drilldown into EmbeddedData in schema fields_xsd1 Drilldown into inline in schema components_xsd1 Drilldown into AttachmentBaseType in schema components_xsd1 Drilldown into SemanticAttachmentType in schema components_xsd1XSD Diagram of DrawingAttachment in schema components_xsd1 (Standards for Technology in Automotive Retail)
Collapse XSD Schema Code:
<xsd:element name="DrawingAttachment" type="SemanticAttachmentType">
    <xsd:annotation>
        <xsd:documentation source="http://www.openapplications.org/oagis/9">
            Drawing Attachment allows drawings to be attached to a Noun or Component.
         </xsd:documentation>
    </xsd:annotation>
</xsd:element>
Collapse Child Elements:
Name Type Min Occurs Max Occurs
EmbeddedData oagis:EmbeddedData 0 (1)
URI oagis:URI 0 (1)
ISBN oagis:ISBN 0 (1)
FileName oagis:FileName 0 (1)
DocumentDateTime oagis:DocumentDateTime 0 (1)
Description oagis:Description 0 unbounded
Note oagis:Note 0 unbounded
FileType oagis:FileType 0 unbounded
FileSizeQuantity oagis:FileSizeQuantity 0 (1)
Title oagis:Title 0 unbounded
<xs:group> oagis:FreeFormTextGroup 0 (1)
Collapse Child Attributes:
Name Type Default Value Use
inline oagis:inline false (Optional)
Collapse Derivation Tree: