Definition Type: Element
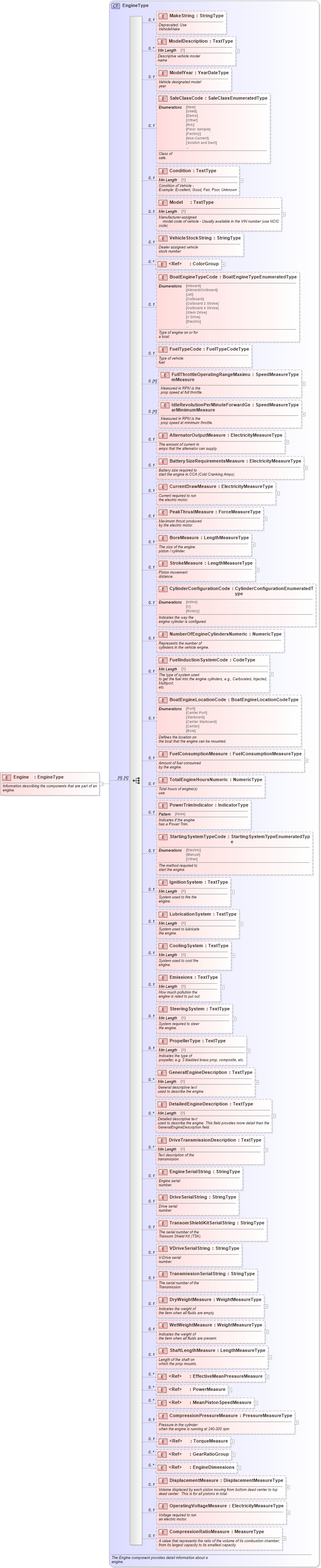
Name: Engine
Namespace: http://www.starstandard.org/STAR/5
Type: star:EngineType
Containing Schema: Components.xsd
Abstract
Documentation:
Information describing the components that are part of an engine.
Collapse XSD Schema Diagram:
Drilldown into CompressionRatioMeasure in schema components_xsd Drilldown into OperatingVoltageMeasure in schema components_xsd Drilldown into DisplacementMeasure in schema components_xsd Drilldown into EngineDimensions in schema components_xsd Drilldown into GearRatioGroup in schema components_xsd Drilldown into TorqueMeasure in schema components_xsd Drilldown into CompressionPressureMeasure in schema components_xsd Drilldown into MeanPistonSpeedMeasure in schema components_xsd Drilldown into PowerMeasure in schema components_xsd Drilldown into EffectiveMeanPressureMeasure in schema components_xsd Drilldown into ShaftLengthMeasure in schema components_xsd Drilldown into WetWeightMeasure in schema components_xsd Drilldown into DryWeightMeasure in schema components_xsd Drilldown into TransmissionSerialString in schema components_xsd Drilldown into VDriveSerialString in schema components_xsd Drilldown into TransomShieldKitSerialString in schema components_xsd Drilldown into DriveSerialString in schema components_xsd Drilldown into EngineSerialString in schema components_xsd Drilldown into DriveTransmissionDescription in schema components_xsd Drilldown into DetailedEngineDescription in schema components_xsd Drilldown into GeneralEngineDescription in schema components_xsd Drilldown into PropellerType in schema components_xsd Drilldown into SteeringSystem in schema components_xsd Drilldown into Emissions in schema components_xsd Drilldown into CoolingSystem in schema components_xsd Drilldown into LubricationSystem in schema components_xsd Drilldown into IgnitionSystem in schema components_xsd Drilldown into StartingSystemTypeCode in schema components_xsd Drilldown into PowerTrimIndicator in schema components_xsd Drilldown into TotalEngineHoursNumeric in schema components_xsd Drilldown into FuelConsumptionMeasure in schema components_xsd Drilldown into BoatEngineLocationCode in schema components_xsd Drilldown into FuelInductionSystemCode in schema components_xsd Drilldown into NumberOfEngineCylindersNumeric in schema components_xsd Drilldown into CylinderConfigurationCode in schema components_xsd Drilldown into StrokeMeasure in schema components_xsd Drilldown into BoreMeasure in schema components_xsd Drilldown into PeakThrustMeasure in schema components_xsd Drilldown into CurrentDrawMeasure in schema components_xsd Drilldown into BatterySizeRequirementsMeasure in schema components_xsd Drilldown into AlternatorOutputMeasure in schema components_xsd Drilldown into IdleRevolutionPerMinuteForwardGearMinimumMeasure in schema components_xsd Drilldown into FullThrottleOperatingRangeMaximumMeasure in schema components_xsd Drilldown into FuelTypeCode in schema components_xsd Drilldown into BoatEngineTypeCode in schema components_xsd Drilldown into ColorGroup in schema components_xsd Drilldown into VehicleStockString in schema components_xsd Drilldown into Model in schema components_xsd Drilldown into Condition in schema components_xsd Drilldown into SaleClassCode in schema components_xsd Drilldown into ModelYear in schema components_xsd Drilldown into ModelDescription in schema components_xsd Drilldown into MakeString in schema components_xsd Drilldown into EngineType in schema components_xsdXSD Diagram of Engine in schema components_xsd (Standards for Technology in Automotive Retail)
Collapse XSD Schema Code:
<xsd:element name="Engine" type="EngineType">
    <xsd:annotation>
        <xsd:documentation>Information describing the components that are part of an
            engine.</xsd:documentation>
    </xsd:annotation>
</xsd:element>
Collapse Child Elements:
Name Type Min Occurs Max Occurs
MakeString star:MakeString 0 1
ModelDescription star:ModelDescription 0 unbounded
ModelYear star:ModelYear 0 1
SaleClassCode star:SaleClassCode 0 1
Condition star:Condition 0 1
Model star:Model 0 1
VehicleStockString star:VehicleStockString 0 1
ColorGroup star:ColorGroup 0 unbounded
BoatEngineTypeCode star:BoatEngineTypeCode 0 1
FuelTypeCode star:FuelTypeCode 0 1
FullThrottleOperatingRangeMaximumMeasure star:FullThrottleOperatingRangeMaximumMeasure 0 (1)
IdleRevolutionPerMinuteForwardGearMinimumMeasure star:IdleRevolutionPerMinuteForwardGearMinimumMeasure 0 (1)
AlternatorOutputMeasure star:AlternatorOutputMeasure 0 1
BatterySizeRequirementsMeasure star:BatterySizeRequirementsMeasure 0 1
CurrentDrawMeasure star:CurrentDrawMeasure 0 1
PeakThrustMeasure star:PeakThrustMeasure 0 1
BoreMeasure star:BoreMeasure 0 1
StrokeMeasure star:StrokeMeasure 0 1
CylinderConfigurationCode star:CylinderConfigurationCode 0 1
NumberOfEngineCylindersNumeric star:NumberOfEngineCylindersNumeric 0 1
FuelInductionSystemCode star:FuelInductionSystemCode 0 1
BoatEngineLocationCode star:BoatEngineLocationCode 0 1
FuelConsumptionMeasure star:FuelConsumptionMeasure 0 1
TotalEngineHoursNumeric star:TotalEngineHoursNumeric 0 1
PowerTrimIndicator star:PowerTrimIndicator 0 1
StartingSystemTypeCode star:StartingSystemTypeCode 0 1
IgnitionSystem star:IgnitionSystem 0 1
LubricationSystem star:LubricationSystem 0 1
CoolingSystem star:CoolingSystem 0 1
Emissions star:Emissions 0 1
SteeringSystem star:SteeringSystem 0 1
PropellerType star:PropellerType 0 1
GeneralEngineDescription star:GeneralEngineDescription 0 unbounded
DetailedEngineDescription star:DetailedEngineDescription 0 unbounded
DriveTransmissionDescription star:DriveTransmissionDescription 0 unbounded
EngineSerialString star:EngineSerialString 0 1
DriveSerialString star:DriveSerialString 0 1
TransomShieldKitSerialString star:TransomShieldKitSerialString 0 1
VDriveSerialString star:VDriveSerialString 0 1
TransmissionSerialString star:TransmissionSerialString 0 1
DryWeightMeasure star:DryWeightMeasure 0 1
WetWeightMeasure star:WetWeightMeasure 0 1
ShaftLengthMeasure star:ShaftLengthMeasure 0 1
EffectiveMeanPressureMeasure star:EffectiveMeanPressureMeasure 0 unbounded
PowerMeasure star:PowerMeasure 0 unbounded
MeanPistonSpeedMeasure star:MeanPistonSpeedMeasure 0 unbounded
CompressionPressureMeasure star:CompressionPressureMeasure 0 1
TorqueMeasure star:TorqueMeasure 0 1
GearRatioGroup star:GearRatioGroup 0 unbounded
EngineDimensions star:EngineDimensions 0 unbounded
DisplacementMeasure star:DisplacementMeasure 0 1
OperatingVoltageMeasure star:OperatingVoltageMeasure 0 1
CompressionRatioMeasure star:CompressionRatioMeasure 0 1
Collapse Derivation Tree: