Definition Type: Element
Name: ErrorProcessMessage
Namespace: http://www.starstandard.org/STAR/5
Type: star:ErrorProcessMessageType
Containing Schema: Meta.xsd
MinOccurs 0
MaxOccurs unbounded
Abstract
Documentation:
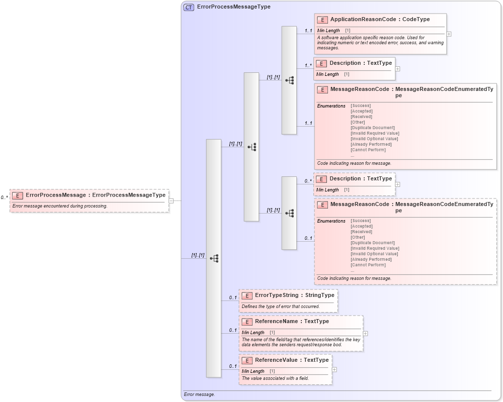
Error message encountered during processing.
Collapse XSD Schema Diagram:
Drilldown into ReferenceValue in schema meta_xsd Drilldown into ReferenceName in schema meta_xsd Drilldown into ErrorTypeString in schema meta_xsd Drilldown into MessageReasonCode in schema meta_xsd Drilldown into Description in schema meta_xsd Drilldown into MessageReasonCode in schema meta_xsd Drilldown into Description in schema meta_xsd Drilldown into ApplicationReasonCode in schema meta_xsd Drilldown into ErrorProcessMessageType in schema meta_xsdXSD Diagram of ErrorProcessMessage in schema meta_xsd (Standards for Technology in Automotive Retail)
Collapse XSD Schema Code:
<xsd:element maxOccurs="unbounded" minOccurs="0" name="ErrorProcessMessage" type="ErrorProcessMessageType">
    <xsd:annotation>
        <xsd:documentation source="http://www.starstandard.org">Error message encountered during processing.
               </xsd:documentation>
    </xsd:annotation>
</xsd:element>
Collapse Child Elements:
Name Type Min Occurs Max Occurs
ApplicationReasonCode star:ApplicationReasonCode 1 1
Description star:Description 1 unbounded
MessageReasonCode star:MessageReasonCode 1 1
Description star:Description 0 unbounded
MessageReasonCode star:MessageReasonCode 0 1
ErrorTypeString star:ErrorTypeString 0 1
ReferenceName star:ReferenceName 0 1
ReferenceValue star:ReferenceValue 0 1
Collapse Derivation Tree: