Definition Type: Element
Name: ID
Namespace: http://www.openapplications.org/oagis/9
Type: oagis:NamedIDType
Containing Schema: Components.xsd
MinOccurs (1)
MaxOccurs unbounded
Abstract
Collapse XSD Schema Diagram:
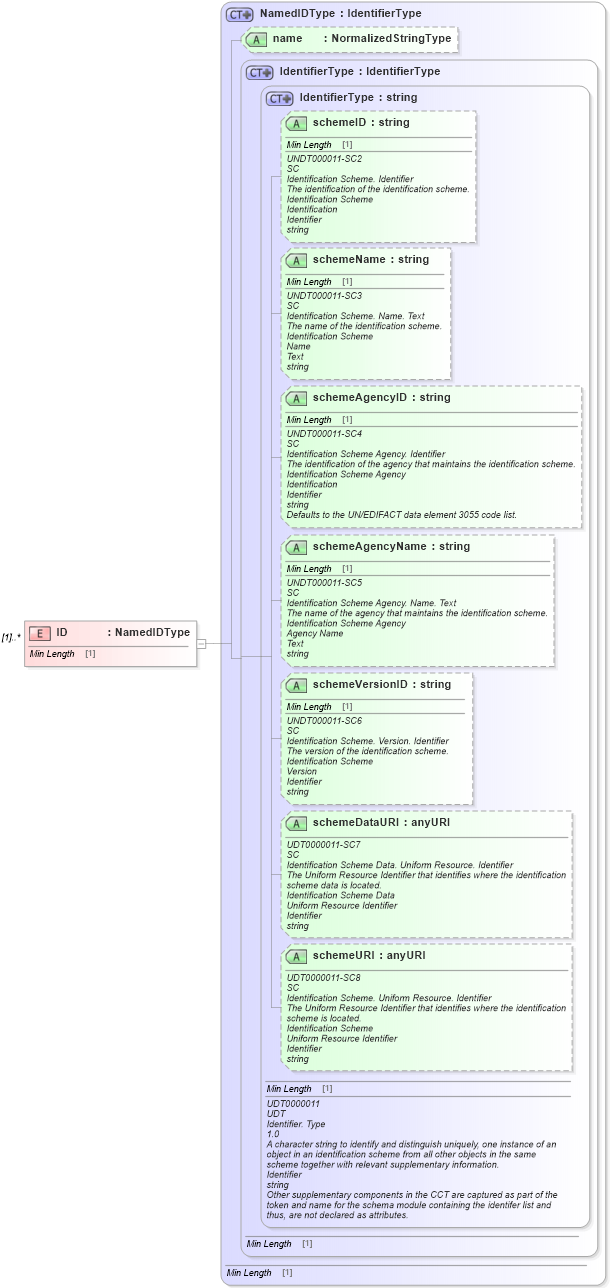
Drilldown into schemeURI in schema unqualifieddatatypes_xsd Drilldown into schemeDataURI in schema unqualifieddatatypes_xsd Drilldown into schemeVersionID in schema unqualifieddatatypes_xsd Drilldown into schemeAgencyName in schema unqualifieddatatypes_xsd Drilldown into schemeAgencyID in schema unqualifieddatatypes_xsd Drilldown into schemeName in schema unqualifieddatatypes_xsd Drilldown into schemeID in schema unqualifieddatatypes_xsd Drilldown into IdentifierType in schema unqualifieddatatypes_xsd Drilldown into IdentifierType in schema fields_xsd1 Drilldown into name in schema components_xsd1 Drilldown into NamedIDType in schema components_xsd1XSD Diagram of ID in schema components_xsd1 (Standards for Technology in Automotive Retail)
Collapse XSD Schema Code:
<xsd:element maxOccurs="unbounded" name="ID" type="NamedIDType" />
Collapse Child Attributes:
Name Type Default Value Use
schemeID udt:schemeID Optional
schemeName udt:schemeName Optional
schemeAgencyID udt:schemeAgencyID Optional
schemeAgencyName udt:schemeAgencyName Optional
schemeVersionID udt:schemeVersionID Optional
schemeDataURI udt:schemeDataURI Optional
schemeURI udt:schemeURI Optional
name oagis:name Optional
Collapse Derivation Tree: