Definition Type: Element
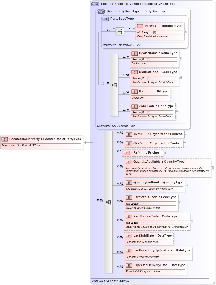
Name: LocatedDealerParty
Namespace: http://www.starstandard.org/STAR/5
Type: star:LocatedDealerPartyType
Containing Schema: DeprecatedComponents.xsd
Abstract
Documentation:
Deprecated: Use PartyABIEType
Collapse XSD Schema Diagram:
Drilldown into ExpectedDeliveryDate in schema deprecatedcomponents_xsd Drilldown into LastInventoryUpdateDate in schema deprecatedcomponents_xsd Drilldown into LastSoldDate in schema deprecatedcomponents_xsd Drilldown into PartSourceCode in schema deprecatedcomponents_xsd Drilldown into PartStatusCode in schema deprecatedcomponents_xsd Drilldown into QuantityOnHand in schema deprecatedcomponents_xsd Drilldown into QuantityAvailable in schema deprecatedcomponents_xsd Drilldown into Pricing in schema components_xsd Drilldown into OrganizationContact in schema deprecatedcomponents_xsd Drilldown into OrganizationAddress in schema deprecatedcomponents_xsd Drilldown into ZoneCode in schema deprecatedcomponents_xsd Drilldown into URI in schema deprecatedcomponents_xsd Drilldown into DistrictCode in schema deprecatedcomponents_xsd Drilldown into DealerName in schema deprecatedcomponents_xsd Drilldown into PartyID in schema deprecatedcomponents_xsd Drilldown into PartyBaseType in schema deprecatedcomponents_xsd Drilldown into DealerPartyBaseType in schema deprecatedcomponents_xsd Drilldown into LocatedDealerPartyType in schema deprecatedcomponents_xsdXSD Diagram of LocatedDealerParty in schema deprecatedcomponents_xsd (Standards for Technology in Automotive Retail)
Collapse XSD Schema Code:
<xsd:element name="LocatedDealerParty" type="LocatedDealerPartyType">
    <xsd:annotation>
        <xsd:documentation>Deprecated: Use PartyABIEType</xsd:documentation>
    </xsd:annotation>
</xsd:element>
Collapse Child Elements:
Name Type Min Occurs Max Occurs
PartyID star:PartyID 0 (1)
DealerName star:DealerName 0 (1)
DistrictCode star:DistrictCode 0 (1)
URI star:URI 0 (1)
ZoneCode star:ZoneCode 0 (1)
OrganizationAddress star:OrganizationAddress 0 (1)
OrganizationContact star:OrganizationContact 0 (1)
Pricing star:Pricing 0 unbounded
QuantityAvailable star:QuantityAvailable 0 (1)
QuantityOnHand star:QuantityOnHand 0 (1)
PartStatusCode star:PartStatusCode 0 (1)
PartSourceCode star:PartSourceCode 0 (1)
LastSoldDate star:LastSoldDate 0 (1)
LastInventoryUpdateDate star:LastInventoryUpdateDate 0 (1)
ExpectedDeliveryDate star:ExpectedDeliveryDate 0 (1)
Collapse Derivation Tree: