Definition Type: Element
Name: MarketingInitiatives
Namespace: http://www.starstandard.org/STAR/5
Type: star:MarketingInitiativesType
Containing Schema: Components.xsd
Abstract
Documentation:
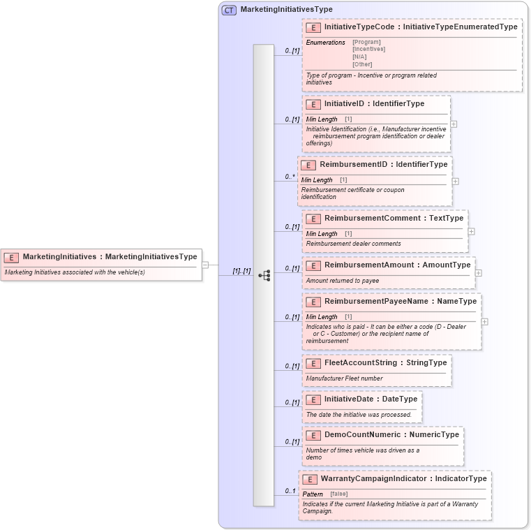
Marketing Initiatives associated with the vehicle(s)
Collapse XSD Schema Diagram:
Drilldown into WarrantyCampaignIndicator in schema components_xsd Drilldown into DemoCountNumeric in schema components_xsd Drilldown into InitiativeDate in schema components_xsd Drilldown into FleetAccountString in schema components_xsd Drilldown into ReimbursementPayeeName in schema components_xsd Drilldown into ReimbursementAmount in schema components_xsd Drilldown into ReimbursementComment in schema components_xsd Drilldown into ReimbursementID in schema components_xsd Drilldown into InitiativeID in schema components_xsd Drilldown into InitiativeTypeCode in schema components_xsd Drilldown into MarketingInitiativesType in schema components_xsdXSD Diagram of MarketingInitiatives in schema components_xsd (Standards for Technology in Automotive Retail)
Collapse XSD Schema Code:
<xsd:element name="MarketingInitiatives" type="MarketingInitiativesType">
    <xsd:annotation>
        <xsd:documentation>Marketing Initiatives associated with the vehicle(s)</xsd:documentation>
    </xsd:annotation>
</xsd:element>
Collapse Child Elements:
Name Type Min Occurs Max Occurs
InitiativeTypeCode star:InitiativeTypeCode 0 (1)
InitiativeID star:InitiativeID 0 (1)
ReimbursementID star:ReimbursementID 0 unbounded
ReimbursementComment star:ReimbursementComment 0 (1)
ReimbursementAmount star:ReimbursementAmount 0 (1)
ReimbursementPayeeName star:ReimbursementPayeeName 0 (1)
FleetAccountString star:FleetAccountString 0 (1)
InitiativeDate star:InitiativeDate 0 (1)
DemoCountNumeric star:DemoCountNumeric 0 (1)
WarrantyCampaignIndicator star:WarrantyCampaignIndicator 0 1
Collapse Derivation Tree: