Definition Type: Element
Name: MarketingInitiativesVO
Namespace: http://www.starstandard.org/STAR/5
Type: star:MarketingInitiativesVOType
Containing Schema: Components.xsd
Abstract
Documentation:
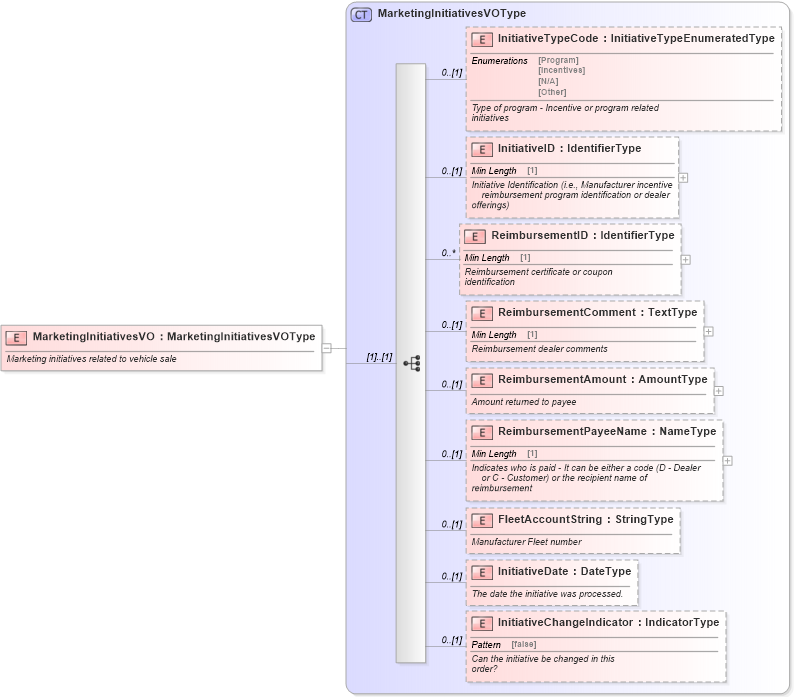
Marketing initiatives related to vehicle sale
Collapse XSD Schema Diagram:
Drilldown into InitiativeChangeIndicator in schema components_xsd Drilldown into InitiativeDate in schema components_xsd Drilldown into FleetAccountString in schema components_xsd Drilldown into ReimbursementPayeeName in schema components_xsd Drilldown into ReimbursementAmount in schema components_xsd Drilldown into ReimbursementComment in schema components_xsd Drilldown into ReimbursementID in schema components_xsd Drilldown into InitiativeID in schema components_xsd Drilldown into InitiativeTypeCode in schema components_xsd Drilldown into MarketingInitiativesVOType in schema components_xsdXSD Diagram of MarketingInitiativesVO in schema components_xsd (Standards for Technology in Automotive Retail)
Collapse XSD Schema Code:
<xsd:element name="MarketingInitiativesVO" type="MarketingInitiativesVOType">
    <xsd:annotation>
        <xsd:documentation>Marketing initiatives related to vehicle sale</xsd:documentation>
    </xsd:annotation>
</xsd:element>
Collapse Child Elements:
Name Type Min Occurs Max Occurs
InitiativeTypeCode star:InitiativeTypeCode 0 (1)
InitiativeID star:InitiativeID 0 (1)
ReimbursementID star:ReimbursementID 0 unbounded
ReimbursementComment star:ReimbursementComment 0 (1)
ReimbursementAmount star:ReimbursementAmount 0 (1)
ReimbursementPayeeName star:ReimbursementPayeeName 0 (1)
FleetAccountString star:FleetAccountString 0 (1)
InitiativeDate star:InitiativeDate 0 (1)
InitiativeChangeIndicator star:InitiativeChangeIndicator 0 (1)
Collapse Derivation Tree: