Definition Type: Element
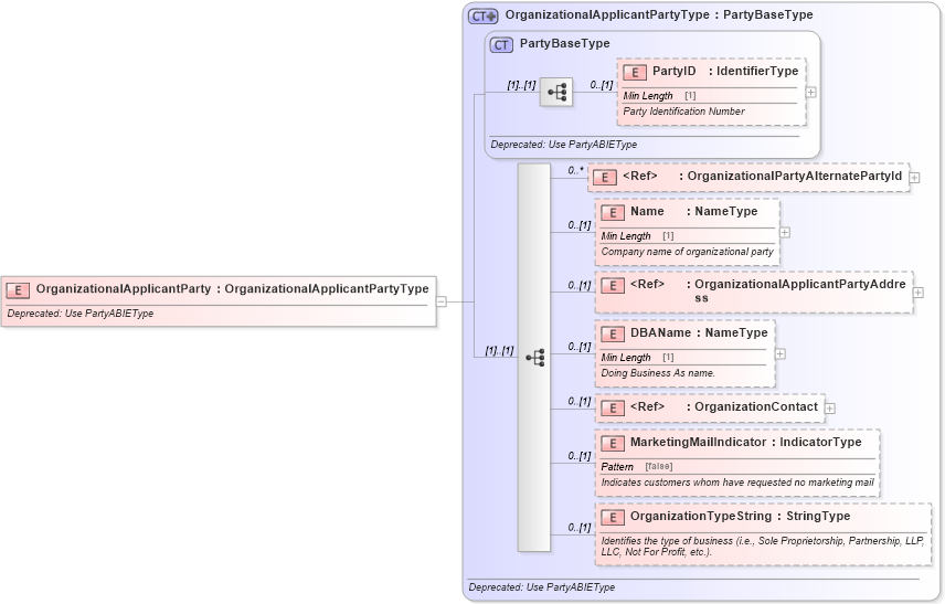
Name: OrganizationalApplicantParty
Namespace: http://www.starstandard.org/STAR/5
Type: star:OrganizationalApplicantPartyType
Containing Schema: DeprecatedComponents.xsd
Abstract
Documentation:
Deprecated: Use PartyABIEType
Collapse XSD Schema Diagram:
Drilldown into OrganizationTypeString in schema deprecatedcomponents_xsd Drilldown into MarketingMailIndicator in schema deprecatedcomponents_xsd Drilldown into OrganizationContact in schema deprecatedcomponents_xsd Drilldown into DBAName in schema deprecatedcomponents_xsd Drilldown into OrganizationalApplicantPartyAddress in schema deprecatedcomponents_xsd Drilldown into Name in schema deprecatedcomponents_xsd Drilldown into OrganizationalPartyAlternatePartyId in schema deprecatedcomponents_xsd Drilldown into PartyID in schema deprecatedcomponents_xsd Drilldown into PartyBaseType in schema deprecatedcomponents_xsd Drilldown into OrganizationalApplicantPartyType in schema deprecatedcomponents_xsdXSD Diagram of OrganizationalApplicantParty in schema deprecatedcomponents_xsd (Standards for Technology in Automotive Retail)
Collapse XSD Schema Code:
<xsd:element name="OrganizationalApplicantParty" type="OrganizationalApplicantPartyType">
    <xsd:annotation>
        <xsd:documentation>Deprecated: Use PartyABIEType</xsd:documentation>
    </xsd:annotation>
</xsd:element>
Collapse Child Elements:
Name Type Min Occurs Max Occurs
PartyID star:PartyID 0 (1)
OrganizationalPartyAlternatePartyId star:OrganizationalPartyAlternatePartyId 0 unbounded
Name star:Name 0 (1)
OrganizationalApplicantPartyAddress star:OrganizationalApplicantPartyAddress 0 (1)
DBAName star:DBAName 0 (1)
OrganizationContact star:OrganizationContact 0 (1)
MarketingMailIndicator star:MarketingMailIndicator 0 (1)
OrganizationTypeString star:OrganizationTypeString 0 (1)
Collapse Derivation Tree: