Definition Type: ComplexType
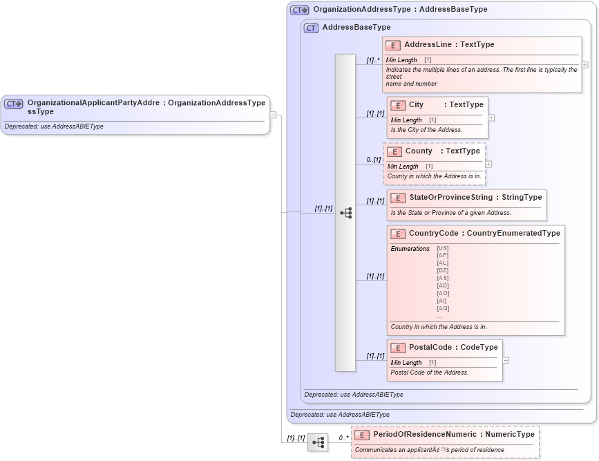
Name: OrganizationalApplicantPartyAddressType
Namespace: http://www.starstandard.org/STAR/5
Type: star:OrganizationAddressType
Containing Schema: DeprecatedComponents.xsd
Abstract
Documentation:
Deprecated: use AddressABIEType
Collapse XSD Schema Diagram:
Drilldown into PeriodOfResidenceNumeric in schema deprecatedcomponents_xsd Drilldown into PostalCode in schema deprecatedcomponents_xsd Drilldown into CountryCode in schema deprecatedcomponents_xsd Drilldown into StateOrProvinceString in schema deprecatedcomponents_xsd Drilldown into County in schema deprecatedcomponents_xsd Drilldown into City in schema deprecatedcomponents_xsd Drilldown into AddressLine in schema deprecatedcomponents_xsd Drilldown into AddressBaseType in schema deprecatedcomponents_xsd Drilldown into OrganizationAddressType in schema deprecatedcomponents_xsdXSD Diagram of OrganizationalApplicantPartyAddressType in schema deprecatedcomponents_xsd (Standards for Technology in Automotive Retail)
Collapse XSD Schema Code:
<xsd:complexType name="OrganizationalApplicantPartyAddressType">
    <xsd:annotation>
        <xsd:documentation>Deprecated: use AddressABIEType</xsd:documentation>
    </xsd:annotation>
    <xsd:complexContent>
        <xsd:extension base="OrganizationAddressType">
            <xsd:sequence>
                <xsd:element maxOccurs="unbounded" minOccurs="0" name="PeriodOfResidenceNumeric" type="udt:NumericType">
                    <xsd:annotation>
                        <xsd:documentation>
                            <ccts:Definition xmlns:ccts="urn:un:unece:uncefact:documentation:1.1">Communicates an applicantâ??s period of residence</ccts:Definition>
                        </xsd:documentation>
                    </xsd:annotation>
                </xsd:element>
            </xsd:sequence>
        </xsd:extension>
    </xsd:complexContent>
</xsd:complexType>
Collapse Child Elements:
Name Type Min Occurs Max Occurs
AddressLine star:AddressLine (1) unbounded
City star:City (1) (1)
County star:County 0 (1)
StateOrProvinceString star:StateOrProvinceString (1) (1)
CountryCode star:CountryCode (1) (1)
PostalCode star:PostalCode (1) (1)
PeriodOfResidenceNumeric star:PeriodOfResidenceNumeric 0 unbounded
Collapse Derivation Tree:
Collapse References:
star:OrganizationalApplicantPartyAddress