Definition Type: Element
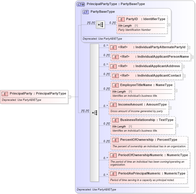
Name: PrincipalParty
Namespace: http://www.starstandard.org/STAR/5
Type: star:PrincipalPartyType
Containing Schema: DeprecatedComponents.xsd
Abstract
Documentation:
Deprecated: Use PartyABIEType
Collapse XSD Schema Diagram:
Drilldown into PeriodAsPrincipalNumeric in schema deprecatedcomponents_xsd Drilldown into PeriodOfOwnershipNumeric in schema deprecatedcomponents_xsd Drilldown into PercentOfOwnership in schema deprecatedcomponents_xsd Drilldown into BusinessRelationship in schema deprecatedcomponents_xsd Drilldown into IncomeAmount in schema deprecatedcomponents_xsd Drilldown into EmployeeTitleName in schema deprecatedcomponents_xsd Drilldown into IndividualApplicantContact in schema deprecatedcomponents_xsd Drilldown into IndividualApplicantAddress in schema deprecatedcomponents_xsd Drilldown into IndividualApplicantPersonName in schema deprecatedcomponents_xsd Drilldown into IndividualPartyAlternatePartyId in schema deprecatedcomponents_xsd Drilldown into PartyID in schema deprecatedcomponents_xsd Drilldown into PartyBaseType in schema deprecatedcomponents_xsd Drilldown into PrincipalPartyType in schema deprecatedcomponents_xsdXSD Diagram of PrincipalParty in schema deprecatedcomponents_xsd (Standards for Technology in Automotive Retail)
Collapse XSD Schema Code:
<xsd:element name="PrincipalParty" type="PrincipalPartyType">
    <xsd:annotation>
        <xsd:documentation>Deprecated: Use PartyABIEType</xsd:documentation>
    </xsd:annotation>
</xsd:element>
Collapse Child Elements:
Name Type Min Occurs Max Occurs
PartyID star:PartyID 0 (1)
IndividualPartyAlternatePartyId star:IndividualPartyAlternatePartyId 0 unbounded
IndividualApplicantPersonName star:IndividualApplicantPersonName 0 (1)
IndividualApplicantAddress star:IndividualApplicantAddress 0 unbounded
IndividualApplicantContact star:IndividualApplicantContact 0 (1)
EmployeeTitleName star:EmployeeTitleName 0 (1)
IncomeAmount star:IncomeAmount 0 unbounded
BusinessRelationship star:BusinessRelationship 0 (1)
PercentOfOwnership star:PercentOfOwnership 0 (1)
PeriodOfOwnershipNumeric star:PeriodOfOwnershipNumeric 0 unbounded
PeriodAsPrincipalNumeric star:PeriodAsPrincipalNumeric 0 unbounded
Collapse Derivation Tree: